FORTIGATE (firewall)
Comandos basicos Fortigate
get system interface;para saber la ip y mas detalles de cada interface como por ejemplo si está en DHCP o con IP Estatica.show;para ver los cambios que se hicieron a los valores por defecto.get;para ver todos los cambios o configuraciones posibles que se pueden modificar.show full-configuration;es para ver todos los valores (mas completo que get).get system performance status;para ver el uptime del equipo y así fijarse cuanto tiempo lleva encendido en la ultima linea y otro datos como el porcentaje de CPU utilizado o la memoria utilizada, el promedio uso de la red y otros mas.diagnose;se utiliza para trabajar con debuging donde se encuentren problemas de conexion.grep;al igual que en linux, el comando grep sirve para filtrar informacion que queremos por pantalla por ejemplo; show system interface | grep port1; en este caso mostrará la linea que tenga la palabra port1, pero es mas util la flag (bandera) -f ya que muestra todo el contexto de configuracion en donde se encuentre la palabra port1 por ejemplo; show system interface | grep -f port1; al utilizar la flag -i el comando grep queda key insensitive que significa que mostrará tanto la palabra esté en mayusculas o minusculas y un comando bastante comun es juntar la flag -if para buscar las posibles palabras que esten en minusculas o mayusculas.get | grep -if "SITE-A";con este comando podemos ver donde se encuentra el contexto para cambiar el nombre del equipo siendo “SITE-A” el nombre actual del equipo y luego de mostrarlo podriamos ir al contexto para cambiar el nombre y así se puede utilizar cuando no sepamos exactamente donde se encuentra lo que tenemos que modificar que en este caso muestra config system global.
Activar HTTP debido a que los Fortigate vienen solo con SSH Y HTTPS habilitado
config system interface;para acceder a la configuracion de las interface.edit port1;para entrar al puerto 1 y poder habilitar HTTP en ese puerto.show;para ver un breve resumen del puerto y se puede apreciar que se encuentra habilitado en set allowaccess el PING, HTTPS, SSH FGFM (fgfm es para administrar el fortigate desde el puerto fortimanagment).append allowaccess http;para habilitar http en ese puerto y poder entrar a la configuracion mediante GUI y ahora con un show se puede ver HTTP.end;es para grabar la configuracion modificada y vuelve al contexto principal.next;es para grabar la configuracion pero queda en el contexto anterior al guardado.exec ping google.com;para hacer ping. (se desactiva default gateway from server y override internal DNS para que el laboratorio no tenga internet por las interfaces port1 de ambos fortigate)
en system luego en setting modificaremos la zona horaria correspondiente y modificamos en esa misma pagina el Idle timeout para que no se bloquee la sesion luego de inactividad poniendo el maximo de minutos (480) y activar la opcion auto file system check por si se apaga mal el equipo al iniciarlo intentará a nosotros hacerle un check system al sistema y con esa casilla activada el equipo lo hará
get system status;nos mostrará la version del equipo, la version de la BD de antivirus, el serial number del equipo, el estado de la licencia, la fecha de expiracion de la licencia, la informacion de los recursos de CPU RAM, el hostname del equipo, si está en modo NAT o bridge, la fecha y hora y por ultimo la razon del ultimo reinicio del equipo.
Para cambiar ip dinamica (DHCP) a estatica del puerto de administracion (port1)
config system interface;edit port1;set mode static;para cambiar de modo DHCP a estaticashow;mostrará la direccion ip que quedó con el DHCPset ip X.X.X.X/24;se ingresa la ip que se quiera asignar en este caso (192.168.1.51/24)show;mostrará la direccion ip ingresadaend;para guardar los cambios
Asignar IP a interfaces
config system interface;edit port2;set ip X.X.X.X/30;set alias ISP-1;para asignarle un alias a la interfaceset role wan;para asignarle un rol que en este caso es wannext;para guardar y poder editar el siguiente puertoedit port3;set ip 45.32.12.1/30;set alias ISP-2;set role wan;next;edit port4;set ip 10.0.2.254/24;set allowaccess ping;para poder habilitar la funcion PINGset alias LAN;set role lan;end;
Asignar IP a interfaces mediante GUI
Hacemos doble click en la interfaz que se quiera configurar en Network y luego Interfaces 
Le asignamos un “Alias (ISP 2)”, indicamos que es WAN y le asignamos la direccion IP de esa interface 
Le configuramos una IP al puerto 4 que en este caso el “alias” es LAN, en el role tambien le indicamos LAN y le ingresamos la IP 10.0.1.254/255.255.255.0 y en accesos administrativos le habilitamos el PING para poder hacer ping desde el servidor que se encuentra en esa red 
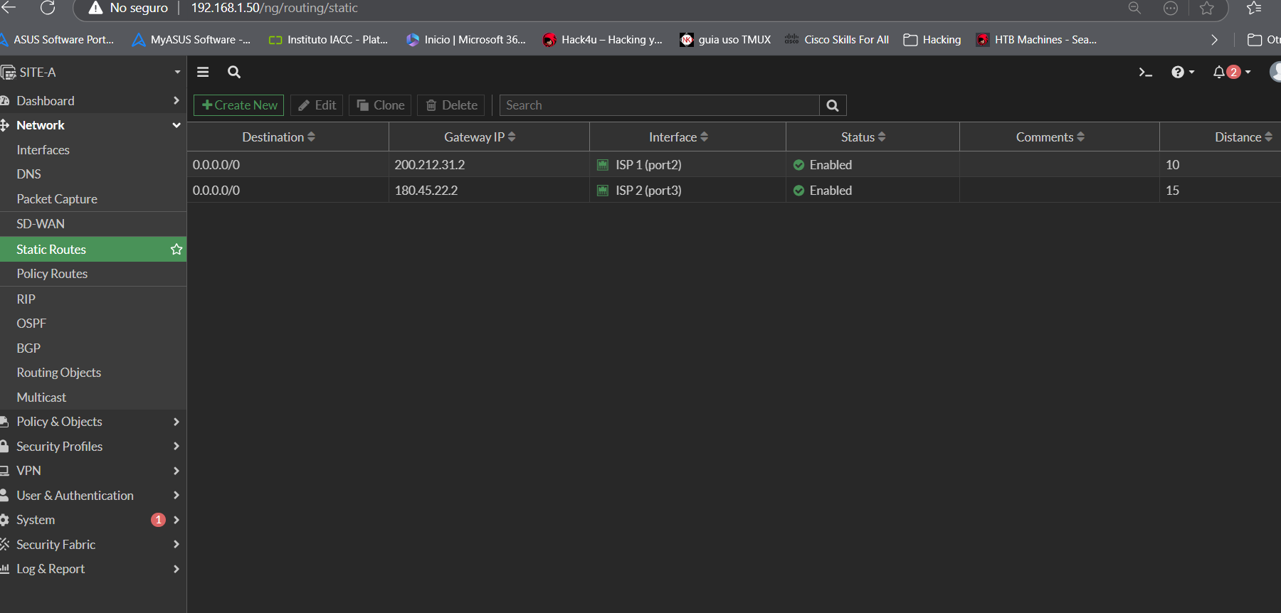
asignar ruta estatica mediante CLI para poder habilitar la navegacion por internet llamada Default Route
config router static;para entrar a la configuracion de rutas estaticasshow;para ver si hay rutas estaticasedit 1;para crear la primera ruta estaticashow;para ver y no saldrá que tenemos nada configurado en esa ruta creadaget;para ver las opciones que tenemos para configurarset gateway 60.89.123.2;para configurar el gatewayset device port2;show;para ver los cambiosnext;edit 2;show;set gateway 45.32.12.2;set device port3;set distance 15;para que sea prioridad el ISP1 (entre menor distancia mayor prioridad) por el puerto 2 y en caso de que falle se activa el puerto 3 ISP2end;
asignar las Default Route mediante GUI
Ingresamos la primera default Route en “Create New” 
y acá como es para salida de internet se le pone en el “Destination” 0.0.0.0/0.0.0.0, en el Gateway Address la IP del Gateway que en este caso la IP de la interfaz de salida 200.212.31.2 y automaticamente se asignará la “Interface” 200.212.31.1 en el numero del puerto que se encuentra esa IP de salida, en la “Administrative Distance” es para ver cual interface es principal y cual es de backup (la menor en distancia administrativa es la principal y la mayor es la de backup en caso de que se interrumpa la otra interfaz) en este caso el puerto 2 es el principal con una distancia de 10 y el puerto 3 (ISP 2) es la de backup. 
En este caso en la distancia administrativa se le ingresa 15 para que este sea de backup en caso de que el ISP1 falle 
Backups & restores por interfaz grafica de usuario (GUI)
En la parte superior derecha en “Configuration” seleccionamos Backup y se descargará un archivo de texto con el nombre del HOSTNAME, la version de Fortiguet, la fecha y la hora en que se hizo el backup y al abrirlo está la configuracion del Fortinet 
Podemos Encriptar el archivo con una contraseña y descargarlo en texto plano en el computador 
en el archivo de backup si se quiere copiar la configuracion a otro Fortiget se tiene que cerciorar que en la primera linea aparezca el mismo nombre del archivo Backup Fortiget de destino y en ese caso se recomienda hacer un backup del destino para ver la primera linea y luego copiar esa primera linea y pegarla en la linea del archivo que queramos copiar y tambien se tiene que fijar que las interfases sean la misma cantidad y de ser menor cantidad la del destino se tiene que eliminar el nombre de las interfaces para que calcen igual 
para restaurar el dispositivo se realiza lo siguiente en Configuration en Restore y seleccionamos el archivo de backup que queremos restaurar y en caso de que le hallamos puesto contraseña se ingresa la contraseña donde dice “Password” y luego de que el equipo se reinicia ya se encuentra restaurado 
Revision por interfaz grafica (GUI)
Es mas que nada un backup pero queda guardada en el mismo equipo aunque no es recomendable tomarlo como backups debido a que si el equipo falla no se podrá sacar la configuracion del equipo. Pero si se puede utilizar para ver si se pide a alguien que haga tal tarea se puede comparar entre 2 backups cuales fueron los cambios que se realizaron en el equipo. Para ingresar en la seccion “Revision” se ingresa en admin, luego “Configuration” y “Revision”. Para la primera revision se hace click en Save Changes y con esto guarda la configuracion en un backup y al crearla con el boton derecho se puede poner “Revert” para aplicar ese backup 
para ver el cambio, cambié el alias del ISP del puerto 2 
ahora ingreso en revision para guardar una segunda revision con los cambios realizados 
y al seleccionar las 2 revision y al hacer click en “Diff” se verá en rojo la configuracion antigua y en verde el cambio que se realizó en la ultima configuracion (modificacion del nombre del puerto 2) 
ahora haremos una aplicacion de una revision para volver a como estaba el nombre del puerto haciendo click en la revision que queremos y seleccionar “Revert” y con eso reiniciará el equipo con esa configuracion avisandonos siempre que el equipo se reiniciará
nota al aplicar los backups no alteran o borran las revisiones que se hicieron en ese rango de tiempo es por eso que es buena practica tener revisiones pero importante descargarlas por si equipo se daña
Backups & restores por interfaz linea de comando (CLI)
execute backup config ftp SITE-A-25.12.2024 200.212.31.2 ftp ftp; donde el primer ftp es para indicar que el archivo se copiará mediante el protocolo FTP, luego pide el nombre del archivo que será creado que en este caso SITE-A-25.12.2025 le indiqué el hostname y la fecha en que se realizó el backup luego indica la direccion IP del FTP que en este caso es la de ISP-1 200.212.31.2 y los 2 ultimos ftp son el primer el usuario ftp y el segundo la password que tambien es ftp y listo 
para restaurar es lo mismo pero se reemplaza backup por restore y luego se reiniciará para cargar el archivo de configuracion nuevo execute restore config ftp SITE-A-25.12.2024 200.212.31.2 ftp ftp 
Gestionando usuarios administradores
en “System, Admin Profiles” encontraremos los perfiles que detalla que permisos le daremos a cada usuario y eso se crea en “Create New” y ahí le asignamos que puede hacer y que no puede hacer. En “Permit usage of CLI diagnostic commands” es para permitir o no el uso de los comandos de diagnosticos por CLI y el “Override Idle Timeout” es para desconectar cada cierta cantidad de minutos la sesion. 
ahora vamos a crear un usuario para agregarlo a ese perfil creado en “System, Administrators” y click en “Create New” y seleccionar “Administrator” 
le daremos un perfil predeterminado donde solo pueda leer las configuraciones 
luego se podria habilitar el segundo factor de autenticacion (Two-factor Authentication), tambien se puede restringir a que solo se conecte desde una red especifica (Restrict login to trusted hosts) de la red empresarial que en este caso podria ser la 10.0.1.0/24 para así impedir que se conecte desde internet o de una red que sea insegura y por ultimo restringir el admin a un grupo de huesped unicamente (Restrict admin to guest account provisionaling only) 
para poder crear el segundo factor de autenticacion se realiza una vez ya creado el usuario y se tiene que editar ese usuario para que pueda habilitar por la CLI la creacion del segundo factor de autenticacion 
al realizar un get se ve la variable “two-factor” que se encuentra disable y que tenemos que editar get two-factor; y al presionar el signo de pregunta se veran todas las opciones de autenticacion que se encuentran disponibles. El fortitoken es una aplicacion que viene con el fortigate para tener la segunda autenticacion, el sms es para hacerlo mediante mensaje de texto tambien el email para poder tener el codigo como segundo factor de autenticacion siendo este gratis a diferencia de fortitoken que es con la licencia comprada del fortigate 
Primera policy (politica) para poder permitir que los host salgan a internet GUI
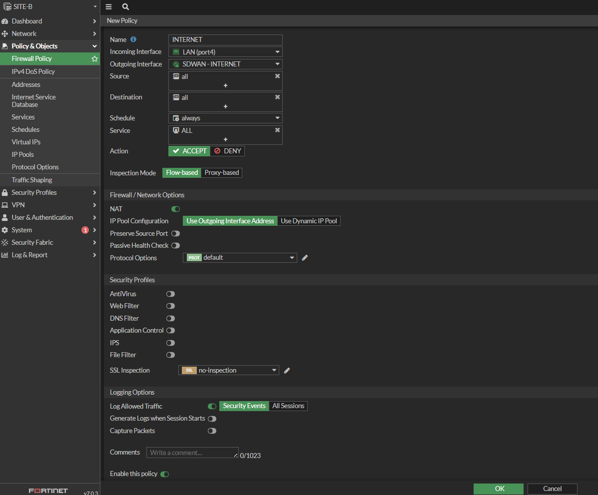
Se crean y configuran en “Policy & Objects” donde “Firewll Policy” se crean y configuran las politicas y “Addresses, Internet Services Database, Services Schedules, Virtual IPs, IP Pools, Protocol Options” son Objetos y esos objetos luego se podrian agregar a politicas. Ahora haremos una politica que permita el trafico de internet desde la LAN hacia internet ya que Fortiget trabaja denegando con la regla implicita que viene y se tiene que permitir lo que uno quiera agregar 
tenemos que crear una regla que se encuentre por encima de esta regla para que pueda generar trafico a internet. Es recomendado tener una vista de las politicas por par de interfaces para así poder entender con mayor claridad como se encuentran las politicas por interfaces de entrada y por interfaces de salidas y eso se selecciona con “Interface Pair View”. Para crear una nueva politica se hace en “Create New” y en el primer campo “Name” se le asigna un nombre identificativo a la politica creada, en el segundo campo “Incoming Interface” es el numero de puerto en donde ingresará o recibirá el trafico el Fortiget para esa politica (en este caso port4 LAN), en “Outgoing Interface” es por donde saldrá el trafico de esta politica (que en este caso port2 ISP1), en “Source” se podria especificar que usuario, direccion IP o que equipo será el que enviará el trafico (en este caso le pondremos el objeto “all” que corresponde a cualquiera), en “Destination” tambie pondremos el objeto “all” debido a que queremos permitir llegar a todo internet, en “Schedule” es el rango u horario que queremos que funcione está politica (en este cado seleccionamos el objeto “all”), en “Services” se refiere a puertos y servicios que hayamos definidos en la seccion de “Services” de la parte de objetos y en este caso ocuparemos “all”, en “Action” indicamos si está politica se deniega o se acepta y en este caso pondremos accept, “Firewall/Network Options” como es una salida a internet tendremos que natear la direccion de origen para que todas las peticiones se hagan con la direccion ip de la interfaz del Fortigate y podriamos poner una IP o utilizar un pool de direcciones IP en caso de tenerlas, en “Logging Options” seleccionaremos que logee todo el trafico en todas las sesiones “All Sessions”, que genere logs cuando inicien las sesiones “Generate Logs when Session Starts” y por ultimo habilitar la politica en “Enable this Policy”

Politica para permitir que los hosts salgan a internet por CLI
config firewall policy;para entrar en el contexto de politicasshow;para ver si se encuentra alguna politica creada y en este caso ningunashow full-configuration;tampoco vemos nada creadoedit 1;para crear la primera politicaget;como ya creamos la politica ahora saldran posibles configuracionesset name INTERNET;para crear el nombre de la politicaset srcintf port4;significa el puerto de entrada de trafico (LAN), en la GUI esta como incoming interfaceset dstintf port2;la interfaz de salida (ISP1), en la GUI esta como Outgoing Interfaceset srcaddr all;el origen del trafico, en la GUI esta como Sourceset dstaddr all;el destino del trafico, en la GUI esta como Destinationset schedule always;el rango horario que está habilitada la policyset service ALL;todos los servicios y puertosset action accept;para que la politica permitaset nat enable;para habilitar el NATshow full-configuration;para verificar que inspection-mode flow se encuentre en flowend;ya con esto guardamos y creamos la politica mediante CLI
Configurando rutas estaticas en red LAN
tenemos la siguiente topologia y tenemos que configurar primero las interfaces de los fortigate en el puerto 7 de ambos equipos; 
Solo dejaré la configuracion del fortigate del lado de “legales”, en este caso habilitamos PING para poder probar la conexion, y le asignamos la ip 172.10.10.1/24 al puerto 7 con el alias “LEGALES” e indicamos el role LAN; 
Ahora crearemos dos objetos “Addresses” para despues utilizar estos objetos en todas las configuraciones y así tener un orden en las configuraciones, el primer objeto será la red vecina “CONTABILIDAD” le cambié el color, de tipo (Type) Subnet, IP/Netmask la ip de la red de CONTABILIDAD (recuerda que esta red que estoy configurando es “LEGALES” con la IP 10.0.1.0/24 y en esta parte estoy agregando la red vecina que necesito configurar para poder llegar a ella), Static route configuration lo habilitaremos para poder despues este objeto utilizarlo en el ruteo de la red y con esto cuando necesitemos modificar la red solo modificamos el objeto correspondiente y en todas las demas configuraciones que se encuentra ese objeto se modificará automaticamente; 
Ahora crearemos un segundo objeto llamado “RED LOCAL”, con la ip de la red 10.0.1.0/24, y tambien le habilitamos el Static route configuration para poder utilizar este objeto en el ruteo de la red 
Ahora volvemos a Network y en Static Routes agregamos la red “CONTABILIDAD” para indicarle al Fortiget donde se encuentra esa red y así poder comunicarse agregando el objeto recien creado “CONTABILIDAD” con la IP del Gateway 172.10.10.2 y automaticamente aparece la interface “LEGALES (port7)” que es la interfaz del fortiget local llamada legales 
En caso de no agregar el objeto se tiene que hacer en vez de Named Address en Subnet y asignar la IP correspondiente a la red vecina y el Gateway de como llegar a esa red pero es mas recomendable y limpio hacerlo mediante objetos Address 
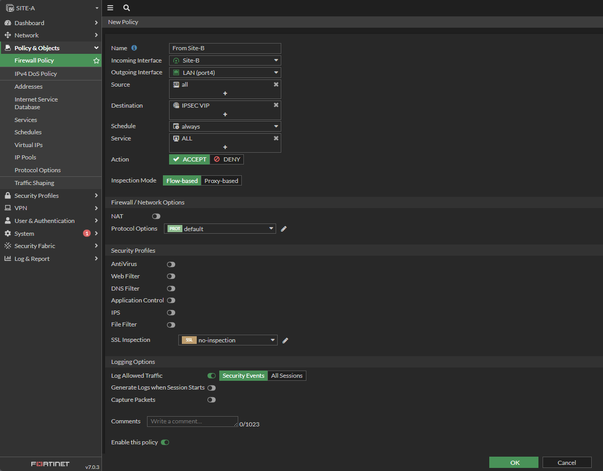
Ahora crearemos la politica para el evío de trafico y el recibimiento de trafico de esa red vecina, en Name pondremos “TO_CONTABILIDAD” debido a que queremos enviar A contabilidad el trafico por lo tanto recibiremos el trafico desde (Incoming Interface) “LAN(port4)” y lo sacaremos (Outgoing Interface) por el puerto de salida “LEGALES(port7)”, el origen (Source) será el objeto creado “RED LOCAL”, el destino (Destination) será CONTABILIDAD, junto con las otras configuraciones de la imagen pero lo importante es que NAT se encuentre desactivado ya que como son redes locales no necesita realizar el nateo de la IP y los fortigate saben como llegar a las redes por la configuracion que le hicimos en Static Routes por lo tanto eso tiene que desactivarse 
Ahora la policy anterior permite el trafico de ida (TO) pero ahora necesitamos crear una policy con el trafico de vuelta y esto se hace con click derecho en la policy en “Clone Reverse” y con esto invertirá los puertos y solo se tiene que configurar el nombre y habilitarla… Nota; no se hace reversa en la politica de INTERNET debido a que esa politica tiene la configuracion NAT habilitada 
Ahora que ya le asignamos el nombre “FROM_CONTABILIDAD” queda habilitarla en Set Status Enable y con esta politica reversiva se invertió el origen (source) y el Destino junto con los puertos correspondientes (del puerto4 al 7 y del puerto7 al 4) y una vez haciendo lo mismo en el otro fortiget con los respectivos cambios ya tendria comunicacion las 2 redes locales 
Enrutamiento basado en politicas
la “Policy Routes” sirve para poder reenviar cierto tipo de trafico por cierta interfaz indicada, por ejemplo en estos momentos todo el trafico de “contabilidad” o “Site-B” viaja a traves de la configuracion de ruta estatica que hicimos anteriormente por el puerto de la red 172.10.10.0/30 (Port7) y lo que queremos hacer con esta Policy Routes es que solo el protocolo TCP HTTP(80) viaje por el ISP1 (Port2). Nota; es importante señalar que esto no es configuracion de ruta, mas bien es un criterio que nosotros definimos para reenviar el trafico de un lado a otro por la ruta que nosotros queramos 
de la siguiente forma donde Incoming interface es LAN, Source Address es la IP del origen del objeto que se quiere desviar que en este caso el pc Workstation, el Destination Address es la direccion del servidor, luego el puerto que queremos desviar que en este caso HTTP y escribimos el puerto a desviar en destino (80) y por ultimo Forward Trafic (reenvío de trafico) y activamos Outgoing Interface (interfaz saliente) escribiendo el Gateway de esa interfaz y ya con esto tenemos que todos los servicios viajan por el puerto de la red 172.10.10.0 y solo el servicio http viaja por ISP1 por la red 60.89.123.0 
Con esta imagen vemos que aun no hemos realizado ninguna prueba con el protocolo 80 debido a que el Hit Count se encuentra en 0; 
y ahora que intentamos de acceder al servidor por el navegador por http (puerto 80) nos marca el Hit Count en “1” eso es una prueba de que el trafico si se está desviando y el resto del trafico como el ping se sigue realizando de forma normal por la Static Routes que configuramos anteriormente por la interfaz directa; 
monitoreo de rutas por GUI
Sirve para ver las rutas activas, tambien mediante el Route Lookup sirve para ver por donde se encuentra saliendo la solicitud por ejemplo veremos como se llega al host 10.0.2.10 
y el resultado será la interfaz del puerto 7 
tambien podriamos ver por donde saldriamos si ponemos los DNS de google donde en el destino ponemos los DNS de google luego el puerto que dns es el 53 TCP y desde la red LAN. Esto es muy importante para ver cuando se tienen muchas rutas y queremos saber por donde estamos saliendo, y tambien es bueno para algun debug en caso de que estemos saliendo por alguna ruta equivocada. Tambien es importante entender que aca se ven las rutas activas independiente si están conectadas o no ya que por ejemplo no se ve la ruta ISP2 debido a que la ISP1 es la que se encuentra activa con una menor distancia administrativa 
Monitoreo de rutas por CLI
get router info routing-table;y al escribir el signo de pregunta tendremos las siguientes opciones donde nosotros mas veremos “details, all, static, connected y database”get router info routing-table connected;veremos las rutas del tipo conectadasget router info routing-table static;veremos las rutas estaticasget router info routing-table all;veremos todas las rutas (static y connected)get router info routing-table database;salen las mismas que en all pero acá sale la inactiva del puerto 3 (ISP2) que es la que no tiene el signo “asterisco>” cosa que en all no aparece la inactiva cuando un puerto esta caido muestra despues del puerto “inactive” que significa que el puerto esta caido como en la siguiente imagen
Monitoreo de policy route por cli
diagnose firewall proute list;se puede ver la policy route creada donde la primera linea muestra los criterios programados, source wildcard muestra la direccion de origen, destination wildcar es el destino, gwy es el getway, dport es el destination port (80), protoclo 6 es TCP
Atributos de las rutas
unos de los atributos ya mencionados es la distancia administrativa que a menor distancia es la prioridad y en este caso le pusimos a ISP-1 una distancia de 10 y a ISP-2 una distancia de 15 para que siempre el trafico viaje por ISP-1. Ahora aparte de eso está la metrica y priority que prority es el parametro que tomará en cuenta el fortigate en caso de que la distancia sea la misma y al igual que la distancia entre menor es el numero de priority esa es la que tomará el fortiget como ruta principal, y el campo de metrica es utilizado por los protocolos de enrutamiento dinamico OSPF, RIP, BGP y eso nosotros no lo vemos por el momento. En la imagen se ve que ambos tienen la misma distancia 
Ahora le cambiamos la Priority a ISP-1 a 3 para que tome como principal el ISP-2, recordar que entre menor priority es el principal y en este caso ISP-2 tendrá priority 0 por lo tanto ese quedará como principal 
Ahora crearemos una politica para salir a internet por el ISP-2 ya que eso no lo tenemos y solo tenemos la politica de ISP 1 como se ve en la siguiente imagen 
la politica quedaria de la siguiente manera; 
Ahora que ya están las 2 politicas y le pusimos el contador en 0 iremos al active directory a navegar por internet y veremos si aumentan los bytes en INTERNET ISP2 segun la priority indicada 
y ahora se muestra que la que tiene trafico es la que está funcionando y es la ISP-2 
la metrica en la CLI aparecen con el comando;
get router info routing-table database;donde el primer 15 es la distancia luego el 0 siguiente es la metrica que en este caso lo dejamos en 0, luego el 3 es priority y por ultimo el siguiente 0 es el wild o peso que mas adelante lo veremos. En el port3 no aparece la priority porque lo dejamos por defecto en 0 y solo modificamos el port2
Routing para servicios de Internet
Si queremos enviar cierto trafico de internet por alguna interfaz especifica por ejemplo queremos que los servidores de DNS de google salgan solo por la interfaz de ISP2 tenemos que ir a Network, Static Routes y en Internet Service agregar Google-DNS, y escribimos el Gateway Address de ISP2 y ya con esto cuando necesitemos los DNS de google saldrá por esa interfaz grafica. (no hay imagen debido a que no se puede realizar el laboratorio debido a que solo contamos con la licencia de evaluacion)
ECMP
EMCP (multiples rutas de igual costo) mas conocido como balanceo de carga mediante ECMP significa que el trafico de la red sea distribuido entre el ISP1 y el ISP2, de tal manera que ambos se encuentren activos simultáneamente. Para poder activar el balanceo de carga ICMP se tiene que cumplir con 3 condiciones que son la misma distancia administrativa, misma prioridad y la misma metrica y por ultimo tener el mismo destino (en este caso internet 0.0.0.0)

el primer corchete es la distancia administrativa junto con la metrica [10/0] y el segundo corchete es la prioridad junto con wild o peso [5/0] 
aun con esto no estamos balanceando la carga debido a que ICMP por defecto viene con modo basado en ip de origen (source-ip-based) por lo tanto siempre enviará por la misma ruta segun la direccion ip de origen que sea, los otros modos son basado en peso (weight-based), basado en uso o spill-over (usage-based) y por ultimo basado en direccion ip de origen y destino (source-dest-ip-based). El modo por defecto source-ip-based (basado en ip de origen) significa que al momento de llegar el primer intento de navegar por internet (o primera peticion) por parte del host, el fortigate hace una especie de sorteo y determina en por cual ISP o interfaz le tocará siempre a ese host salir hacia internet hasta que las sesiones de ese host expire y ECMP tenga que realizar el “sorteo” nuevamente. 
el otro metodo mas utilizado es el source-dest-ip-based que es parecido al anterior pero este aparte de enfocarse en la ip de origen para seleccionar la interfaz de salida tambien se fija en la direccion de destino. Por ejemplo, si el host quiere ir a la pagina google.com en el sorteo podria establecer que la ruta SIEMPRE será la interfaz 2 (ISP1) para esa direccion ip de destino (google.com) y el mismo host si quiere navegar en fortinet.com podria perfectamente establecer la ruta de la interfaz 3 (ISP2) y así hasta que nuevamente tenga que realizar el “sorteo” nuevamente. La forma de seleccionar este modo es;
config system settings;para posicionarse en el contexto de configuracionget | grep ecmp;aplicamos grep para filtrar solamente ecmp y muestre en que modo estáset v4-ecmp-mode source-dest-ip-based;para seleccionar este modo de balanceo de cargaend;para guardar la modificacion
y para probar haremos ping a distintos destinos y veremos en “Firewall Policy” por donde sale el trafico y nos daremos cuenta de que ambos proveedores se están utilizando; 
y si vamos a “Dashboard” en “FortiView Sessions” y hacemos que muestre “Destination Interface” veremos que han salido por ISP1 y tambien por ISP2 (aunque igual en menor medida) 
Para configurar el balanceo de carga de ECMP basado en peso (weight-based) se puede hacer en la interfaz o en la ruta (SOLO EN UNO) y en este caso lo haremos en la ruta. En lo que respecta al peso este es el unico caso en fortigate que el mayor numero de peso es mayor prioridad
config system settings;para entrar en ese contexto de configuracionget | grep ecmp;para ver en que modo estáset v4-ecmp-mode weight-based;para ponerlo en modo basado en pesoend;para guardar los cambiosconfig router static;para entrar en las rutas y ahí asignarle el pesoshow;muestra las rutas de los puertosedit 2;para editar esa ruta (ISP2)get;para ver el weight por defecto que se encuentra en 0set weight 20;es el numero del peso que puede ir de 0 a 255next;para guardaredit 1;para editar esta ruta (ISP1)set weight 10;para que esta tenga menor peso y así la ruta 2 es prioridad en el balanceonext;para guardarshow;para mostrar las rutas con los pesos configuradosend;para guardar
Para ver la ruta que está como prioridad y verificar los pesos de cada ruta (port3 y port2) se realiza con el siguiente comando donde lo vemos en el segundo digito del segundo corchete y donde la primera ruta que aparece es la prioridad
ya con esto nos damos cuenta que el ISP2 es prioridad y tiene mayor navegacion por ese puerto 
y en las sesiones tambien se puede observar por cual interfaz sale mas trafico 
como comenté que tambien se puede hacer a nivel de interfaz (recuerda que solo se puede hacer o a nivel de rutas o a nivel de interfaz pero nunca ambos) y para modificarlo en la interfaz se realiza lo siguiente;
config system interface;para entrar en el contexto de configuracion de interfazedit port2;para editar el puerto de internet que es el ISP1get | grep weight;para verificar el numero de peso que tieneset weight 50;puede ir entre 0 a 255 y el mayor numero es mayor prioridadnext;para guardarend;para salir
por ultimo queda el modo basado en volumen o en uso y acá lo que se configura es el umbral de trafico y una vez que ese trafico llega al umbral o limite se cambia al otro proveedor. En esta configuracion solo se puede hacer en la interfaz y no en la ruta como el anterior modo
config system setting;get | grep ecmp;para ver en que modo se encuentraset v4-ecmp-mode usage-based;para modificarlo a este modo basado en uso o volumenend;para salir y guardarconfig system interface;edit port2;set spillover-threshold 300;puede ir de 0 a 16776000next;guardamosedit port3;para editar ahora el ISP2set spillover-threshold 500;este es prioridad y una vez que llegue al umbral pase al ISP1end;guardamos y salimos
Para deshacer los cambios de ECMP;
config system interface;para editar los puertosedit port2;unset spillover-thashold;el commando unset hace que los valores queden por defectoget | grep spill;para verificar que el valor se encuentre en 0 (por defecto)next;para guardaedit port3;unset spillover-thasholdconfig router static;para ir a las rutas estáticasshow;para ver el peso de las rutas, la prioridad y volver a la distancia como estaba 10 y 15edit 1;unset weight;unset distance;unset prority;next;edit 2;unset priority;unset weight;set distance 15;para dejar el ISP1 como ruta por defecto y esta como backupend;get router info routing-table database;para confirmar que solo se navega por port2 (ISP1)
LINK HEALTH MONITOR
Esta herramienta sirve para que el fortiget mediante PING hacia por ejemplo los DNS de Google pueda ir monitoreando si se encuentra con internet (ping exitoso) y en caso de que el ping no sea exitoso hará el cambio de ISP al puerto 3 y bajará el puerto 2 debido a que asume que hay un problema de conexión
config system link-monitor;show;para ver que no tenemos nada configuradoedit 1;para agregar una entrada y entrar en el contexto correctoget;para ver todas las configuraciones que podríamos detallarset srcintg port2;le indicamos que este es el ISP1set server 8.8.8.8;hacia donde se realizarán las pruebas de pingset Gateway-ip 200.212.31.2;el Gateway de ISP1show;para ver lo que hemos configuradoget;ya vemos todo configurado y lo importante es que update-static-route se encuentre habilitado (enable) para que actualice las rutas estáticasend;para guardar
Para borrar el link health monitor se hace de la siguiente manera;
config system link-monitor;show;para ver el numero de entrada de contextodelete 1;para borrar esa entradashow;para verificar que no estéend;para guardar y salir
Packet sniffer por CLI
Esto es muy util para realizar debug y se necesite correr un sniffer. El detalle del comando es; “diagnose sniffer” y el primer parámetro de este comando es qué es lo que queremos capturar y en este caso es “packet”, el segundo parámetro es en qué interfaz queremos hacer la escucha y en este caso “por4” o también se puede poner “any” para escuchar todas las interfaces, y el siguiente parámetro son los filtros y en este caso pondremos el protocolo “ICMP”
diagnose sniffer;para hacer una escucha en tiempo real por la línea de comando y ver si estamos capturando algún criteriodiagnose sniffer packet port4 icmp;y ya con este comando el fortigate está a la escucha del trafico ICMP
Para detallar mas la escucha haremos por ejemplo que solo muestre los paquetes de cierta computadora en especifica y esto se realiza agregando comillas “” y && host x.x.x.x ;
diagnose sniffer packet port4 “icmp && host 10.0.1.10”;
En este caso se captura tanto el trafico de ida como de vuelta “request” y “reply” y ahora haremos que solo nos muestre el trafico de solicitud “request” con el comando “src host” que significa que muestre solo los paquetes de solicitud de esa IP
diagnose sniffer packet port4 “icmpt && src host 10.0.1.10”;
Si queremos que muestre solo el trafico del destino de la IP especifica se realiza con el comando “dst host”
diagnose sniffer packet port4 “icmp && dst host 10.0.1.10”;
Ahora haremos una escucha del protocolo UDP del puerto 53 que corresponde a DNS y al realizar el ping mostrará ese trafico con la resolución de DNS de la pagina
diagnose sniffer packet port4 “udp && port 53 && host 10.0.1.10”;
Y lo mismo que el anterior si en caso de que solo queremos capturar los paquetes que se enviar agregamos el comando “src”
diagnose sniffer packet port 4 “udp && port 53 && src host 10.0.1.10”;
Ademas de los filtros ya mencionados también podemos especificar el nivel de verbosidad que significa que tanta información se requiere mostrar por pantalla y esto va por niveles desde el 1 hasta el 6 siendo el 4 el mas utilizado ya muestra la cabecera IP y el nombre de la interfaz
diagnose sniffer packet port4 “icmpt && host 10.0.1.10” 4;muestra el trafico que está siendo originado y enviado por el puerto correspondiente (port4)
En lugar de indicar el puerto 4 (port4) ponemos “any” mostrará el puerto de donde entra el trafico y por donde sale siendo este comando muy importante para verificar errores de rutas. El “port4 in” significa que el trafico icmp está entrando por esa interfaz con esa dirección IP. Por otra parte el “port2 out” está enviado hacia afuera (internet) desde esa direccion IP hacia la otra dirección IP. Luego el “port2 in” significa que recibe respuesta desde esa IP con el destino a otra IP. Y por ultimo en por el puerto 4 sale la respuesta a la pagina desde la pagina hacia el host de destino.
diagnose sniffer packet any “icmp” 4;
Y si luego del numero de verbosidad se agrega otro numero por ejemplo el 5 significa que solo se mostrará los 5 primeros paquetes de esa escucha
diagnose sniffer packet port4 “icmpt && src host 10.0.1.10” 4 5;
SD-WAN
permite hacer un uso efectivo de internet mediante diferente algoritmos de balanceos. Es decir SD-WAN es la evolucion de ECMP porque incorpora diferentes mecanismos de medicion de estos vinculos, de manera tal que mediante esos indicadores será capaz de enviar el trafico por el enlace mas optimo. Para poder asociar los puertos 2 y 3 (ISP1 y ISP2) a nuestra interfaz SD-WAN los puertos no deben estar en uso. Para poder deshacer las configuraciones de estas interfaces se tiene que ir a “Network” y en “Interfaces” a la derecha indica “Ref” y el numero indica la cantidad de configuraciones que tienen las interfaces y de ahí se pueden eliminar directamente haciendo click con boton derecho y “delete”. Con esto eliminamos las todas las configuraciones a estas interfaces como las politicas y rutas estaticas donde hacen referencia a estas interfaces pero las interfaces aun seguiran configuradas. Debido a que borramos las rutas estaticas ya no tendria internet el equipo y tampoco los hosts conectados a este. Primero crearemos una zona de SD-WAN que es una interfaz de SD-WAN. Para eso vamos a “Network” luego a “SD-WAN” y ahí pinchamos en “Create New” y seleccionamos “SD-WAN Zone” y le asignamos un nombre como por ejemplo SDWAN-LAB para identificarla. Hacemos click en “OK” y volvemos a entrar en la recien creada para poder agregar asociaciones en “Interface members” que en este caso serian las interfaces 2 y 3 
Se necesitan marcar las interfaces para que salgan en las “Interface Members” como en la imagen 
con esto creamos una zona DS-WAN o una interfaz virtual de tipo SD-WAN y le asociamos nuestros ISP1 y ISP2 con sus respectivos gateways a la zona. 
Lo que queda por hacer es volver a crear las rutas estaticas para que pueda salir a internet y las politicas para que los hosts puedan navegar. Para crear la ruta estatica es como siempre en “Network” “Static Routes” pinchamos en “Create New” y acá como es para la salida de internet el destino es “0.0.0.0/0.0.0.0” pero no pondremos Gateway debido a que ya lo ingresamos en la zona SD-WAN y en “Interface” seleccionamos “SDWAN-LAB” que es la que creamos recien y con esto el fortiget tendrá salida a internet 
Ahora crearemos la Policy para que los hosts puedan navegar por internet estableciendo el puerto de salida nuestra SDWAN-LAB creada… nota; una vez que un puerto es asociado como miembro a una SD-WAN no podrá ser referenciado individualmente 
ya con esto tenemos mas distribuido el trafico mediante por los 2 ISPs con el metodo de balanceo basado en origen y destino seleccionado en la pestaña SD-WAN Rules 
SD-WAN Perfomance SLAs
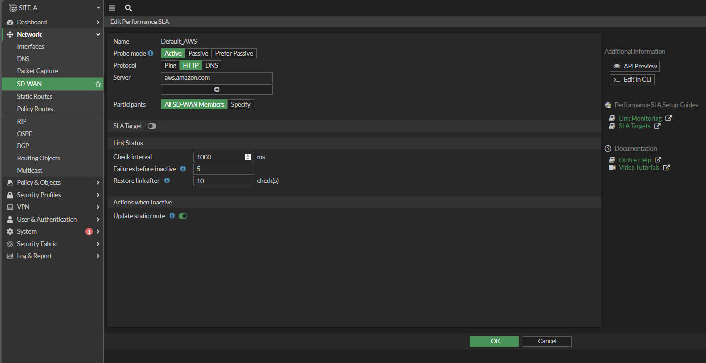
Esto es muy parecido a Link Health Monitor donde utilizamos los dns de google como testigo para determinar si el ISP1 estaba funcionando de forma correcta. En este caso fortigate trae por defecto testigos muy confiables como aws.amazon.com o los DNS de fortigate entre otros para determinar no solo el funcionamiento de nuestros enlaces, sino que en este caso excede a lo que vimos con Link health Monitor, ya que en ese caso solo nos interesaba si el PING respondia o no, en cambio con Perfomance SLAs ademas de ver si responde o no tambien podemos determinar el “Packet Loss”, la “Latency” y el “Jitter”. Con estos criterios fortigate puede determinar si el ISP2 es mas confiable que el ISP1 y enviar el trafico por ese enlace. Esa es la finalidad de este servicio muy utilizado en las empresas. 
En este caso utilizaremos el de Amazon donde primero encontraremos el nombre. “Probe mode” significa de qué forma hará las pruebas contra amazon, en la opcion “Active” fortigate envia paquetes contra el destino (aws.amazon.com), en la opcion “Pasive” fortigate no envia paquetes de prueba si no que utiliza el trafico que nosotros generemos para hacer la medicion, y por ultimo en la opcion “Prefer Passive” es igual que “Pasive” pero en el caso de que nosotros no generemos el trafico contra amazon el fortinet empezará a enviar sus propios paquetes como si estuviera en modo “Active”. En protocolo son las pruebas ya sea en tipo “Ping”, paquetes tipo “HTTP” y paquetes “DNS”. En “Server” ponemos el testigo que es a quien se le hará las pruebas y se pueden agregar como maximo 2 testigos. En “participants” se define que miembros pertenecientes de SD-WAN vamos a estar utilizando para hacer la medicion, pudiendo especificar si es el ISP1 o el ISP2 o seleccionar “ALL SD-WAN Members” para seleccionar ambos. “SLA Target” por ahora lo desactivaremos para verlo mas adelante. En “Link Status” es para determinar si el vinculo está activo o no (muy parecido a Link Health Monitor). En “Check interval” significa que en intervalos de 1000ms (1 segundo) si caen 5 paquetes “Failures before inactive” den por caido el enlace (tardará 5 segundos en que caiga en enlace por los 5 paquetes solicitados cada 1 segundo). “Update Static route” indica que quite de las rutas estaticas ese vinculo que falló. Y por ultimo “Restore link after” significa que pasaran 10 check para que vuelta estar arriba el enlace (osea 10 segundos) 
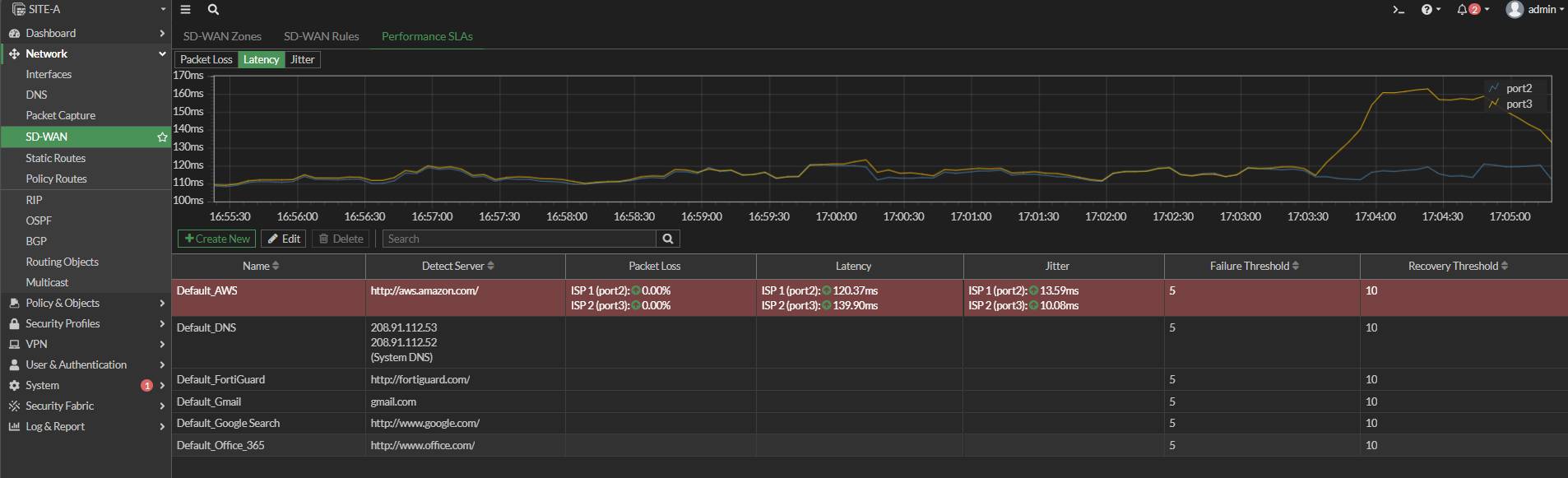
y con esto verificamos la estabilidad de los enlaces junto con el porcentaje de paquetes perdidos o si hay algun enlace caído 
SD-WAN Rules
SD WAN Rules, es muy parecido a Policy Route que lo utilizamos donde para un cierto origen que quería navegar hacia un destino podemos definir por qué enlace saldrá. En este caso SD WAN Rules tiene mas criterios para poder elegir por cual enlaces salir al destino especificado. Para crear la regla se tiene que ir a “Network” y luego “SD-WAN” y ahí abrir la pestaña “SD-WAN Rules” para luego en “Create New” ingresar los parámetros necesarios donde en “Name” ingresamos el nombre de la política, “Source Address” podemos definir una dirección IP o un grupo de usuarios (“Source address” y “user group” respectivamente), en el apartado de destination tenemos 3 opciones “address” que tenemos que ingresar la dirección de destino, “Internet Service” que podríamos ingresar algún servicio y por ultimo “Aplication” que es un software que queramos enrutar que en este caso la Suite de Google (G Suite) Esto significa que cuando nuestro Active Directori quiera navegar a través de la Suit de Google hará match con esta regla y hará lo que le configuremos en la sección de Outgoing Interfaces que puede ser lo siguiente; en la sección “Manual” significa que el trafico siempre se hará cuando se cumpla esta regla por la interfaz que pondremos en “Interface preference” (ISP2 por ejemplo) junto con “Zone preference” (SDWAN-LAB que tenemos creado). Ya con esta política creada siempre que el active directory navegue a través de Outlook.web.app se hará por el ISP2. En la siguiente foto sale que quedó marcado el ISP2 
Con la siguiente imagen se ve donde se encuentra el Tilde que es la interfaz seleccionada para esa regla que sacará cierto tipo de trafico por esa interfaz seleccionada 
La siguiente opción de Outgoing Interfaces es “Best Quality” que significa que se seleccionará la interfaz con la mejor performance para el enlace, por lo tanto en “Interface Preference” tenemos que seleccionar por lo menos 2 interfaces para que pueda elegir por cual salir. En “Measured SLA” que es donde estará haciendo las pruebas de los parámetros del enlace. En “Quality criteria” seleccionamos el parámetro que queremos medir ya sea Latency, Jytter, Bandwich, entre otros. Y ya con esto, el enlace con mejores mediciones será el seleccionado para la política creada 
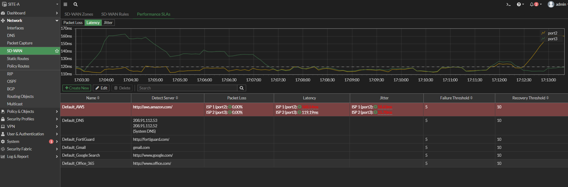
En la sección de “Performance SLAs” se pueden ver los parámetros en tiempo real de los enlaces donde aparece que el Port2 tiene menos latencia que el Port3 por lo tanto Port2 es el seleccionado automaticamente 
La tercera opción en Outgoing Interfaces es “Lowest Cost SLA” y SLA significa que saca los criterios de la pestaña “Performance SLAs” donde al activar una vez dentro de la performance creada (Default_AWS) la pestaña que dice SLA Target se mostraran 3 valores para editar, que son el Latency threshold (umbral de latencia), Jitter threshold y Packet Loss threshold (umbral de paquetes perdidos) y estos parámetros serán de forma que genere un aviso en los parámetros que mostrará de color rojo de los enlaces si está bajo los criterios indicados y así utilizará el enlace que se encuentre por encima de los criterios indicados. Y con esto el enlace que se utilice será el de menor costo si ambos enlaces tienen su SLA en parámetros buenos y si también tienen el mismo costo verá cual tiene menor prioridad y si tienen la misma prioridad se utilizará el enlace que se encuentre primero en el apartado de “Interface preference” dentro de las “SD Wan Rules”. Y así seleccionará 1 de los enlaces indicados ya que lowest cost no hace balanceo de carga. 
En la imagen se aprecia que el ISP1 sobrepasó el umbral de 120 de latencia por lo tanto marca en rojo como alerta y seleccionó para el trafico de la regla el ISP2 
La ultima opción que nos tiene “Outgoing Interfaces” es “Maximize Bandwidth SLA” y este a diferencia de “Lowest Cost SLA” si hace balanceo de carga siempre y cuando los enlaces estén por encima de los criterios indicados en “SLA Target” sin importarle cual tiene menor costo o prioridad 
Virtual Domains (VDOMs)
Es una funcionalidad de Fortigate que nos permite dividir un equipo físico en múltiples fortigate virtuales y a cada uno se le puede asignar su propia red virtual con su respectiva interfaz asociada, con su propio set de políticas, tablas de enrutamiento, direccionamiento, objetos, etc. con la idea de que el trafico que pase por el VDOMs1 no pueda ser visto por el VDOMs2 o VDOMs3 haciendo el equivalente a tener 3 fortigate independiente en un mismo equipo físico. Por defecto fortigate soporta hasta 10 VDOMs a excepción de los modelos de alta gama.
En las empresas se pueden ocupar VDOMs cuando se quiere un total aislamiento en sectores críticos o específicos por ejemplo separar el área contable del área de producción.
Idependent VDOMs
No es una forma muy practica debido a que se necesita una interfaz física por cada VDOM que creemos para que pueda salir a internet, lo que la hace bastante limitada.
Routing Through a Single VDOM
Es una evolución al anterior modelo agregando un VDOM “To_Internet” que tiene como finalidad que este sea el que está conectado a internet independiente si tenemos 1 o mas ISPs todos saldrán a través de este VDOM y atras de este VDOM tendremos conectados todos los VDOMs de la empresa mediante los Inter-VDOM links pero aun con esto no tenemos conexion entre los VDOMs
Meshed VDOMs
Este modelo todos los VDOMs se conectan con todos mediante los Inter-VDOM link.
Habilitar VDOMs
desde la Interfaz grafica se realiza en “System” y luego “Settings” y acá se encuentra una opcion para habilitar el “Multi-VDOM Mode”. desde CLI es;
config system global;set vdom-mode multi-vdom;end;y;
Creacion de VDOMs para Single VDOM
en “System” en la opcion “VDOM” click en “+Create New” y en “Virtual Domain” crearemos el de internet con el nombre “INTERNET” y tambien el VDOM “LEGALES” y “CONTABLE”. El “Management VDOM” siempre tiene que ser el que salga a internet debido a que este se encarga de actualizar el fortigate con las firmas o virus nuevos, actualizaciones de Software, base de datos, etc. y para asignar el Management VDOM se selecciona el VDOM que en este caso es “INTERNET” y se hace click en “Switch Management” y ya con esto seleccionamos el VDOM INTERNET como Management y queda con un puntito en rojo para que sobresalga indicando que ese es el Management
Asignacion de interfaces
Desde la seccion de configuracion global (arriba donde aparecen todos los VDOMs) vamos a “Network”, “Interfaces” y tenemos que retirar las interfaces que utilizaremos de la seccion “Hardware Switch” para que se encuentren habilitadas para los VDOMs creados. Para asignar la interfaz al VDOM INTERNET se abre el puerto que queremos asignar a “INTERNET” y en “Virtual domain” se le asigna la VDOM correspondiente (INTERNET) y así con la interfaz de LEGALES y CONTABLE. Ahora si nos cambiamos a los diferentes VDOMs veremos el VDOM INTERNET, LEGALES y CONTABLE con sus respectivas interfaces y direccionamiento IP configurado.
Vincular VDOMs mediante inter-VDOM links
Se crean desde global “Network” “Interfaces” al pinchar “Create New” tenemos la opcion de “VDOM Link” y en nombre le pondremos “L - int” (de legales a internet debido a que tiene un limite maximo de caracteres por defecto) y en “Virtual Domain” de la “Interface 0” seleccionamos LEGALES con el direccionamiento “IP/Netmask” por ejemplo 10.10.10.1/30 (solo 2 ip con esa mascara) y habilitamos el PING. En “Virtual Domain” de la “Interface 1” asignamos INTERNET y la “IP/Netmask” 10.10.10.2/30 y tambien habilitamos el PING. y con esto se crea el VDOM Link y tenemos que hacer lo mismo con CONTABLE
Crear ruta para salida a internet
En el VDOM LEGALES vamos a “Network” y “Static Routes” y en “Destination” la ip 0.0.0.0/0.0.0.0 debido a que es para salida a internet, en “Gateway Address” 10.10.10.2 que es el extremo del VDOM Link y en “Interface” tiene que detectar el VDOM Link creado (L - int0) y ahora tenemos que crear la policy para que los hosts detras de LEGALES puedan navegar a internet. Vamos a “Policy & Objects” y “Firewall Pollicy” y “Create New” con el nombre de INTERNET LEGALES, en “Incoming Interface” asignamos el “internal1” y en “outgoing Interface” asignamos “L - int” y todo lo demas igual que siempre salvo en que en esta politica aunque sea para salir a internet no habilitamos el NAT ya que el VDOM de legales no es el de salida a internet. Por ultimo necesitamos la configuracion del VDOM de INTERNET para que conozca la red de LEGALES en “Static Routes” creamos con la IP 172.17.0.0/24 (direccion de red de LEGALES) el “Gateway Address” 10.10.10.1 y en “Interface” tiene que detectarse el L - int1 y por ultimo creamos la policy para la salida a internet desde el VDOM de INTERNET la creamos con nombre INTERNET, “Incomming Interface” L - int1, “Outgoing Interface” wan2 y acá si va el NAT habilitado ya que este es el VDOM de cara a internet y con esto ya tiene que tener internet los hosts de la red LEGALES
Creacion de VDOMs para Meshed VDOM
con lo ya configurado tendremos que crear un ultimo VDOM link entre el vdom de LEGALES y CONTABLE junto con la creacion de unas rutas y nuevas politicas para la comunicaciones entre las 2 redes. Crearemos el VDOM Link faltante desde la seccion de GLOBAL “Network” “Interfaces” “Create New” “VDOM Link” y en “Name” lo llamaremos L - C (de legales a contable) en “Virtual Domain” de la “interface 0” seleccionamos LEGALES, en “IP/Netmask” 10.30.0.1/30 Habilitamos el PING y en “Interface 1” en “Virtual Domain” seleccionamos CONTABLE con “IP/Netmask” 10.30.0.2/30 y habilitamos el PING y con esto ya tenemos el vinculo entre los VDOMs. Ahora queda configurar en LEGALES crear una una ruta para que aprenda como enrutar hacia CONTABLE y para eso nos vamos en la seccion LEGALES “Interfaces” “Static Routes” “Create New” y en “Destination Subnet” detallamos la 10.0.1.0/24 y en “Gateway Address” la IP del extremo VDOM Link 10.30.0.2 y con eso “Interface” tiene que detectar L - C0 automaticamente y debemos crear la misma ruta en el VDOM de CONTABLE con la nueva “Static Route” 172.17.0.0/24 con el “Gateway Address” 10.30.0.1 con el “Interface” automatico de L - C1. Ahora que ya estamos en CONTABLE crearemos la politica de ida hacia el sector de LEGALES con el nombre de To_Legales, el Incomming Interface es Internal2, el Outgoing Interface es VDOM Link “L - C1” y sin NAT obviamente. Al crearla tomamos esa politica y le creamos la reversa para el trafico de vuelta con el boton derecho “Clone Reverse” con el nombre de From_Legales y por ultimo la habilitamos. Y ahora hacemos lo mismo en el VDOM de LEGALES con el nombre To_Contable, Incoming Internal1, Outgoing L - C0 y sin NAT, realizamos la reversa tambien y la habilitamos y ya con esto la red LEGALES y CONTABLE deberia alcanzarse
Gestion de Usuarios administradores en VDOM
Por defecto el unico usuario que tiene permisos para hacer configuraciones en todos los VDOMs, tomar backup y restaurarlos es el usuario admin o algun otro usuario que tenga el perfil de super admin. Tambien es posible crear usuario y asignarle directamente la administracion de un VDOM o varios VDOMs pero no podran acceder a las configuraciones globales ya que eso solo lo puede hacer el usuario admin o algun otro usuario que tenga el perfil de super admin. Desde la seccion de Global en “System”, “Administrators” y en “Create New” creamos un nuevo usuario por ejemplo Contable en Type “Local User” en “Administrator Profile” se puede seleccionar si es prof_admin o super_admin y en “Virtual Domains” podemos seleccionar el VDOM que queramos que administre (vdom contable) y para que este usuario pueda entrar tiene que hacerlo desde la red de CONTABLE.
VLANs en equipos fortigate
Con las VLANs podemos subdividir una o mas interfaces fisicas en distintas interfaces o redes logicas, haciendo completamente independiente una de otra teniendo su propio dominio de broadcast. Con esto tambien podemos hacer un mejor aprovechamiento de un equipo que tiene pocas interfaces. Esto se lleva a cabo mediante la inserción de los vlantags en los frame de Ethernet (capa 2). Los equipos de capa 2 (switch) tiene la capacidad de agregar o remover los tags de sus propias vlans mientras que los equipos de capa 3 (routers y firewalls) puede sobrescribir estos tag para poder enrutar el trafico a la vlan correspondiente. Se presenta la siguiente topologia; 
creacion de vlans
nos vamos a “Network”, luego a “Interfaces” y en “Create New” seleccionamos “Interface” y aca creamos una vlan donde en “VLAN ID” tenemos que ingresar el TAG de la VLAN (numero de vlan) entre otros datos segun la imagen; 
creamos la segunda vlan (Contable) 
y por ultimo la vlan de Sistemas en el puerto 3 
y ahora podemos ver las vlans creadas tanto en el puerto 2 como en el puerto 3 
Creacion de politicas para las vlans
Para que se puedan comunicar entre las vlans hace falta la politica correspondiente y esto se hace en “Policy & Objetcts”, “Firewall Policy” y “Create New” y la configuramos sin NAT 
y ahora ya creada le hacemos un “Clone Reverse” para el trafico de vuelta para así tener comunicacion entre las vlans configuradas. Acemos esto para cada una de las vlans tanto con el trafico de ida como con el trafico de vuelta 
Virtual Switchs en equipos fortigate
Es cuando hacemos que el equipo fortigate trabaje como un switch mediante Software Switch y así al momento de conectarle en sus interfaces los hosts se puedan comunicar entre ellos directamente y para configurarlo tenemos que ir a “Network”, “Interfaces” y “Create New” y seleccionamos “Interface” y lo importante en la seccion de “Type” seleccionar “Software Switch” y ahora seleccionamos las interfaces que estarán como Switch y para nuestro caso crearemos una red y habilitaremos el “DHCP Server” con los rangos por defecto para que el fortigate nos dé un rango de IP 
una vez creado se muestra en “Interfaces” el apartado de Software Switch donde muestra el tipo que es, los puertos, la ip de la red, los permisos (en este caso solo PING), el rango de DHCP Server configurado. Ya con esto al momento de conectar los equipos a esos puertos estaran configurados por DHCP y tendran comunicacion como si fuera un switch 
Fortigate modo transparente
Hasta ahora siempre se a utilizado el fortigate en modo NAT que significa que el equipo enruta el trafico de acuerdo a la capa 3 del modelo OSI, con esto actúa como un router teniendo IP en cada interfaz a excepción de cuando creamos un Software-Switch. En el modo transparente o modo Bridge el equipo reenvía los paquetes de acuerdo a la capa 2 del modelo OSI (MAC Address) lo que hace que el equipo no tenga direcciones IP en sus interfaces ya que actúa como un Switch. La gran ventaja de este modo es que no requiere ningún cambio ni configuración adicional en la red ya existente.
Para pasar de un equipo en modo NAT a uno Transparente se realiza de la siguiente manera;
Config system interface;Edit port1;editar el acceso del puerto conectadoAppend allowaccess http;para tener acceso mediante GUIEnd;para guardarConfig system settings;para entrar en el contexto de cambiar de NAT a BRIGESet opmode transparent;o NAT si así se requiereEnd;
Error al pasar a modo Brige
Puede dar un error debido a que no se puede tener switches administrados o switch con vlans en el equipo por lo tanto tenemos que borrar esas configuraciones. En el caso de nosotros no tenemos eso pero sí tenemos una interfaz configurada con fortilink por lo tanto tenemos que deshabilitarla 
Config system interface;para entrar en el contextoShow;para ver cual interfaz está con fortilink
Se podría eliminar esa configuración con el comando “delete fortilink” pero no lo permite debido a que esa interfaz está en uso por lo tanto una opción sencilla es ir a la interfaz grafica y abrir “Network”, “Interfaces” hacer click en el numero de la columna de “Ref” donde aparecen todos los servicios referenciados a fortilink y eliminarlos 
pero lo haremos mediante la CLI;
Show | grep -fi fortilink;la flag -f es para que muestre el contexto en donde encontró la cadena y la -i para que ignore mayúsculas y minúsculas
la primera es la que tenemos que eliminar y las otras 2 (NTP y DHCP) tenemos que deshabilitar y la ultima es solo una descripcion que encontró el comando grep por lo tanto la ignoramos. Para que deje eliminar la primera se hace de la siguiente manera;
Config system ntp;Show;para ver lo que tenemos que deshabilitarSet ntpsyn disable;para desactivarSet server-mode disable;para desactivarShow;para confirmar que esté desactivadoEnd;para guardarConfig system dhcp servier;para entrar en ese contextoShow;para ver lo configuradoDelete 1;para eliminar la entradaEnd;Config system interface;Delete fortilink;para eliminar el fortilink y ahora deja ponerlo en modo transparenteEnd;Get system interface;para ver la ip que nos dio el DHCP y así poder dejar esa ip de administraciónConfig system settings;Set opmode transparent;para dejarlo en modo bridgeSet manageip 192.168.1.60/24;podriamos poner la que nos dio el DHCP o poner alguna otra del rango para así dejar esta ip de administración del equipoSet Gateway 192.168.1.1/24;para que pueda salir a internet y así actualizarseEnd;para guardar
Se puede verificar con
Get system status;y en operation mode; indica “Transparent”
Y ahora utilizando la ip de administración vamos al navegador y accedemos al fortigate, conectamos a los puertos del fortigate el router y el host y creamos la política para que el host pueda salir a internet 
Alta Disponibilidad (HA)
Mediante la alta disponibilidad se puede configurar un cluster de equipos fortigate (entre 2 a 4 equipos). La ventaja es que si uno falla los otros equipos tomarán su lugar automáticamente sin que los usuarios lo noten.
Existen 2 modalidades de alta disponibilidad, la primera es “Activo Pasivo” donde tendremos un equipo designado como primario y los otros equipos serán secundarios y solo el primario procesará datos y los otros están en stand by a la espera de que el primario falle. En este modo el primario envia su configuración y mantiene en sincronia a los demás fortigates de tal manera que si agregamos alguna policy, ruta o un objeto esto se ve reflejado en los equipos secundarios.
El otro modo “Activo Activo” hace que todos los equipos del clauster procesan trafico sin embargo el equipo primario es el que balancea la carga con los demás fortigates. En caso de que el primario falle un equipo secundario pasa a ser primario
Requerimientos para un HA
- Tener entre 2 a 4 equipos del mismo modelo de fortigate con un licenciamiento ideal del mismo tipo
- Definir un link de comunicación entre los fortigate llamada heartbeat y que idealmente sean 2 conexiones para tener una de respaldo y este permite la comunicación entre los distintos equipos del clouster para la distribución de trafico
- Se necesita configurar las mismas interfaces en todos los equipos del clauster
Haremos la configuración en el primario para que lo replique en el secundario;
Config system interface;Edit port2;para salir a internetSet ip 45.32.12.1/30;
Configuramos la ip del las interfaz de managment de ambos equipos donde se encuentran conectados los fortigate (que se recomiendan 2 interfaces) siempre tiene que estar en static y nunca por DHCP por lo tanto la configuramos de la siguiente manera
Config system interface;Edit port1;donde esta conectado el otro fortigateSet mode static;para dejarla estáticaSet ip 192.168.1.21/24;tiene que ser una ip disponible en la redAppend allowaccess http;para poder entrar mediante GUI y administrarloEnd;Config system global;para entrar en el contexto y cambiar el nombreSet hostname HA-2;para dejarlo con ese nombreEnd;
Hacemos lo mismo en el fortigate principal y también la IP Static correspondiente
config system interface;edit port1;set mode static;set ip 192.168.1.20/24;append allowaccess http;end;config system global;set hostname HA-1;end;
configuración HA Activo Pasivo
En la GUI vamos a System, luego HA y acá en el apartado de “Mode” que se encuentra en “Standalone” seleccionamos Active-Passive. El campo de “Device priority” hace que la prioridad mas alta será el principal. Se tiene que poner un nombre al clouster en el campos de “Group name” junto con la contraseña y este tiene que ser igual en todos los fortigate del clauster. “Session pickup” se refiere a que si está activado el fortigate principal guardará las sesiones de los usuarios en todos los fortigates del cluster para que en caso de caída los otros equipos ya tengan las sesiones y el usuario no tenga que volver a conectarse a sus programas. “Monitor interfaces” es un elemento muy importante ya que si no está activo y en caso de desconexion del cable con la LAN como el fortigate seguirá encendido no se tomará como caido y no tomaría eso como un evento de alta disponibilidad, en cambio si se agrega el puerto de la LAN en “Monitor interfaces” en caso de desconexion del cable levantará la alerta de evento de alta disponibilidad y podrá realizar el cambio de equipo automáticamente haciendo que el otro equipo sea prioritario y así tomar el control. “Heartbeat interfaces” son las interfaces que se utiliza para que los fortigate se comuniquen entre sí por lo tanto tenemos que seleccionar la interfaz o las interfaces que están directamente conectadas entre los fortigate. “Management Interface Reservation” se tiene que detallar la interfaz que sea de administración para que no sean sincronizadas y en “Destination subnet” se ingresa la red correspondiente. Ya con esto tenemos el primer equipo del clauster configurado. En el otro equipo tenemos que hacer exactamente lo mismo y una vez esperar unos minutos para que el primario le envíe toda la configuración al equipo secundario. 
primary Fortigate Election: Override Disabled
En caso de apagar el equipo primario pasará al secundario y cuando vuelva a encender el primario este quedara como secundario debido a que fortigate sigue el siguiente orden de seleccion; el equipo con mas puertos monitorizados será el prioridad, en caso de coincidir la misma cantidad de puertos conectados evalua el HA Uptime que es el tiempo de pertenencia de ese equipo al cluster y es por esta razón que queda el otro equipo como prioritario debido a que tiene mas minutos en el cluster que el otro que reiniciamos, de tener el mismo tiempo en el clauster verificará el “Priority” y el que tenga mayor numero será el primario y si en caso de que todo esto sea igual entre los equipos se selecciona con el numero de serie mas alto de cada equipo.
primary Fortigate Election: Override Enable
Es un modelo que a diferencia del que viene por defecto (Override Disable) con este podemos dejar siempre un equipo como primario una vez que este vuelva a estar disponible y esto se hace debido a que primero al igual que el otro modo mira las interfaces conectadas (el que tenga mayor numero de interfaz es el prioridad) pero como segundo factor toma en cuenta la “Priority” y así al darle mayor prioridad al primario este apenas vuelva a estar disponible será utilizado como primario. El tercer paso que toma es el HA uptime que mira cual tiene mayor tiempo en el cluster (a diferencia del disable este está en tercer lugar y el priority está en segundo lugar).
Para programar esta opción se tiene que hacer en todos los equipos ya que no se actualiza;
Config system ha;Set override enable;End;
HA Activo Activo
Para poder pasar de Activo Pasivo a Activo Activo como ya tenemos toda la configuración de interfaces e IP solo se modifica en “System”, luego “HA”, en “Mode” seleccionamos “Active-Active” haciendo lo mismo en todos los equipos y con esto ya queda en el modo para realizar balanceo de carga con los equipos del cluster. Los fortigate cuentan con MAC virtuales por lo tanto cuando el principal se cae los otros ya tienen la MAC virtual por lo tanto los hosts nunca se enteran cuantos equipos hay en el clauster. También podemos hacer HA con cluster con VDOMs. Una cosa importante es que para actualizar los equipos solo basta con subir la imagen de actualización al equipo primario y este primero actualizará todos los equipos del cluster y una vez que todos los secundarios estén actualizados el primario se pasa como secundario y ahí recién se actualiza para luego volver como primario
HA Comandos utiles en la CLI
diagnose sys ha status;muestra informacion importante como los serial numbers de los equipos del cluster (FGVMEVVEZLHQHNC4 - FGVMEVORDBOYDBD6), junto con quien es el primario y el secundario, tambien la prioridad de cada uno (130 y 128), los hostname, y la prioridad de los serial numbers. Otra informacion importante es la direccion IP de la interfaz de heartbeat que se encuentra en “primary_ip” (169.254.0.1) y esta es asignada de forma automatica dependiendo de quien tenga el serial number mas alto recibe la direccion IP mas baja.
diagnose sys ha checksum cluster;con este comando se ve el checksum (calculo) que hace el equipo para verificar si se encuentran sincronizados teniendo ambos calculos el mismo resultado
execute ha manage 1 admin;para conectarme desde la CLI del equipo primario al equipo secundario, una vez ingresado ese comando pide la contraseña del equipo secundario y asi configurar lo que se necesite
execute ha failover set 1;sirve para testear el failover de un cluster para así no estar apagando el equipo y con este comando pasa al siguiente equipo como primario. execute ha failover status; sirve para ver si el test del failover está habilitado y si muestra “set” significa que está habilitado
get system ha status;en la seleccion de “Primary selected using:” nos muestra el motivo por el cual un equipo se encuentra como primario y en este caso muestra que el equipo con la serial number “FGVMEVORDBOYDBD6” fue seleccionado como primario debido a que se ejecutó “EXE_FAIL_OVER flag” el equipo con la serial number “FGVMEVVEZLHQHNC4”. Tambien muestra el “Configuration Status” que indica que los equipos se encuentran en sincronia. Tambien los recursos del sistema utilizados por cada equipo como memoria, CPU, sistema. Tambien muestra los index del cluster que son los numeros de cada equipo
execute ha failover unset 1;sirve para deshacer el test failover
IPsec
Para crear nuestro primer tunel se tiene que ir a “VPN” y luego a “IPsec Tunnels” y en “Create New” seleccionar “IPsec Tunnel”, una vez adentro seleccionar el “Template type” “Custom” y le asignamos un nombre que en este caso será “v.SITEb” (la “v” de vpn y “SITEb” porque es para conectarse al B) y luego en “Next”. En la fase 1 se encuentra los siguientes parametros para configurar; “Remote Gateway” es la direccion IP publica del otro extremo y podemos seleccionar entre “Static IP Address”, “dynamic DNS” (en caso de tener el DNS en lugar de la IP) y “Dialup User” donde nuestro fortigate funcionaria como un servidor de VPN y otros equipos o usuarios se conectarian hacia nosotros. De momento solo trabajaremos con “Static IP Address”, en “IP Address” ponemos la ip publica del otro extremo que en este caso será la 60.89.123.1, en “Interface” tenemos que indicar por cual interfaz se alcanza esa IP, “Local Gateway” se utiliza cuando tenemos mas de 1 IP publica configurada en nuestro ISP1 y queremos especificar por cual salir acá se agrega y detallamos si queremos salir por la primaria, secundaria o especifica. “Mode Config” solo sirve cuando se trabaja con Dialup User. “NAT Traversal” solo se tiene que habilitar cuando el firewall está detras de un NAT en caso de que reciba la IP publica directamente no se utiliza y la opcion es “Enable” que es cuando dejamos que el firewall detecte si se encuentra detras de un NAT, “Disable” para desactivarlo explicitamente y “Forced” es encendido. “Dead Peer Detection” es para detectar si el tunel se encuentra caido y lo hace enviando paquetes y si no se recibe respuesta con la cantidad indicada en “DPD retry count” cada los segundos indicados en “DPD retri interval” se dará como caido el tunel, y la opcion que tenemos es “Disable” (no se recomienda), “on Idle” significa que enviará esos paquetes cada vez que no haya trafico en el tunel ni de ida ni de vuelta (no es un modo muy recomendado cuando tenemos muchos tuneles debido a que carga las lineas con trafico), el “On Demand” solo hace funcionar el Dead peer Detection cuando dejamos de recibir paquetes. “Forward Error Correction” sirve para reducir la retransmisión de paquetes TCP si fallan pero solo funciona cuando apagamos el IPSEC hardware off load que viene con algunos equipos. Luego viene la “Authentication” y en “Method” seleccionamos el metodo y el metodo mas comun es “Pre-shared Key” y luego ingresamos una clave en “Pre-shared Key”. Luego en la version de “IKE” tenemos el tipo 1 o tipo 2 y en tipo 1 tenemos el mode “aggressive” que se selecciona este modo cuando tenemos que especificar el local ID de quien se conectará pero este metodo es menos seguro que la opcion “Main (ID protection)”. Luego en “Encryption” es la opcion donde seleccionamos el algoritmo que utilizará para encriptar los datos y en “Authentication” seleccionamos el algoritmo que utilizará para controlar la integridad de los datos (siempre es recomendable utilizar los mas altos). El “Diffre-Hellman Groups” es un calculo matematico y es recomendable utilizar siempre el valor mas alto para que mas segura sea la conexion. el “Key Lifetime (seconds)” es cada cuantos segundos renegociará el IKE SA (fase 1). El “Local ID” es opcional y se utiliza cuando el otro extremo nos pide ingresar ese dato. “XAUTH” es un modo de autenticacion y tambien es opcional donde podriamos poner un usuario y una contraseña. En la fase 2 generalmente le cambiamos el nombre para identificar que este objeto es de la fase 2 (v2.SITEb) y con esto por la CLI podemos identificar si es de la fase 1 o fase 2. En “Local Address” ingresamos la red local de varias formas pero siempre es recomendable ingresarla a nivel de objetos para así cuando tengamos que cambiar varios tuneles se aplicará en las otras VPNs. En “Remote Address” ingresamos la red de destino que queremos conectarnos. Luego en “Advanced” podriamos ingresar mas de una fase 2. en “Enable Replay Detection” es un mecanismo de proteccion contra ataques del tipo SP replay (es recomendable siempre habilitarlo). En “Enable Perfect Forward Secrecy (PFS)” es opcional pero siempre es recomendable habilitarlo para seleccionar algun numero de “Diffe-Hellman Group”. En “Local Port”, “Remote Port” y “Protocol” podriamos indicar que puertos y protocolos incluiremos en la conexion cifrada entre las 2 red. “Auto-negotiate” junto con “Autokey keep Alive” hace que siempre mantenga establecido el tunel y en caso de desconectar la fase 2 que intente reconectarla. El “Key Lifetime” es el tiempo que mantiene el tunel en la fase 2. Ya con esto tenemos configurado la primera VPN del SITE-A 
estas VPN siempre tienen que estar espejadas, quiere decir que todo lo que programamos en SITE-A tenemos que hacerlo en SITE-B invirtiendo la red local y la remota 
Ahora que ya creamos las VPN tenemos que enrutarlas debido a que las VPN de Fortigate por defecto son en tipo enrutadas, por lo tanto lo que hace fortigate con las VPN es crearles una interfaz y esa interfaz tenemos que enrutarla mediante una ruta estatica hacia el otro destino. Procedemos a la creacion de la ruta en “Network”, “Static Routes” y en “Destination” ingresamos la subnet del SITE-B y como no tenemos “Gateway” al momento de seleccionar la interfaz de la VLAN “v.SITEb” el Gateway desaparece. Y luego hacemos lo mismo con el otro equipo. 
Una vez creada la VPN y la ruta hacia la VPN, el siguiente paso es la creacion de la Policy correspondiente en “Policy & Objetcts”, “Firewall Policy”, “Create New”. Esta politica será con el trafico de ida llamada LAN - SITEb donde el “Incoming Interface” será la interfaz LAN y el “Outgoing Interface” será la VPN creada y desactivamos la opcion de NAT. 
y ahora creamos la politica en reversa con “Clone Reverse” para permitir que el otro extremos de la VPN se conecte hacia nosotros y una vez creadas las politicas en el otro equipo se encontrará habilitada la VPN mostrando el trafico correspondiente 
En caso de que en algun momento se quiera desactivar una VPN y debido a que estas son creadas como si fuera un interfaz en la creacion de una ruta estatica desde ahí mismo se pueden desactivar 
Para monitorear una VPN se puede ir a “Dashboard”, “Network” y al abrir IPsec se puede ver el trafico de ida y vuelta junto con el estado de la fase 1 y fase 2 
Interfaz BlackHole;
Es muy recomendable cuando se trabaja con IPSEC crear esta intefaz con el proposito de que cuando la VPN se encuentre caida, el equipo no saque la ruta hacia el internet ya que esta ruta es la por defecto y esto hará que cree sesiones y consumir mucho recurso y una vez que la VPN vuelva a estar activa no tomará el trafico hacia esta debido a que ya se creó una sesion con la salida por defecto. En cambio al crear esta interfaz toda conexion será descartada instantaneamente y así cuando vuelva a estar arriba la VPN el usuario podrá acceder a ella sin inconvenientes. Es muy importante ponerle la mayor distancia administrativa posible (254) ya que en caso de haber mas VPN hacia esa ruta esta no se logre meter entre medio de las VPNs. Y hacemos lo mismo en la VPN del otro equipo. 
IPsec - Failover entre 2 tuneles
Failover es dejar una ruta como backup con una distancia administrativa mayor con el fin que cuando la ruta prioritaria (con menor distancia administrativa) se caiga, la siguiente ruta (ISP2) pueda tomar su lugar automáticamente sin afectar la red. Una vez que vuelva a estar disponible la ruta del ISP1 o la VPN configurada por la ruta del ISP-1 esta volverá a ser prioridad.
Para esto se tiene que configurar la segunda VPN con la dirección IP del ISP-2 de ambos SITE junto con la ruta estática (con una mayor distancia) y las políticas correspondientes.
Cambio de nombre a una VPN
Para cambiar el nombre a una VPN se podría realizar mediante la CLI con el comando “show | grep -f nombredelavp” para que nos muestre todas las coincidencias del nombre de la VPN con el contexto gracias a la flag “-f”. Luego copiamos toda la salida del comando y pegarla en algún editor de texto para poder modificar ciertos parámetros por ejemplo quitar todas las fechas que muestra, también quitar las configuraciones que no hagan referencia a la VPN que queramos cambiarle el nombre y así una vez ya limpiado el archivo procedemos a cambiar el nombre de la VPN directamente desde el bloc de notas en todas las referencias que aparezca (con la combinación CTRL+f reemplaza más fácil). Luego de realizar los cambios en el archivo tenemos que borrar las políticas correspondientes a esa VPN tanto de IDA como de VUELTA, después se borran las rutas estáticas de la VPN y por ultimo la VPN. El siguiente paso es copiar el bloc de notas completo para pegarlo en la CLI y ya con esto debería estar la VPN con el nuevo nombre y disponible con todo configurado nuevamente. Otra forma de hacerlo es tomar un backup del archivo de configuración del fortigate para abrir el archivo y con CTRL+f buscar el nombre de la VPN y realizar los cambios para luego volver a restaurar el archivo de configuración con los cambios realizados
Creacion de Zone para minimizar policys
para minimizar de la utilizacion de 4 politicas para la conexion del trafico de ida y vuelta de los 2 ISPs crearemos una interfaz del tipo Zone para que con solo esa interfaz abarque las 2 interfaces de VPNs creadas (“v.SITEB-ISP1” y “v.SITEB-ISP2”) y con esto se reduce drásticamente el numero de politicas creadas. Primero eliminamos las politicas creadas 
Ahora en “Network”, “Interfaces”, “Create New” seleccionamos “Zone” y en “Name” le pondremos “z.VPN” donde la “z” hace referencia a que es una zona abarcando varias interfaces (las 2 VPNs) y en “Interface members” ingresamos las interfaces de las VPNs creadas 
Ahora en el detalle de “Network”, “Interfaces” se creó una “Zone” con las interfaces ingresadas 
El siguiente paso es crear las politicas con la zona creada de la siguiente manera con la unica diferencia es que en “Outgoing Interface” ingresamos la zona creada y por ultimo realizamos su clone reverse correspondiente 
Esto es muy conveniente cuando contamos con muchas VPNs y solo realizamos la política de ida y vuelta de todas las VPNs agrupadas en una zona quedando mas ordenado la lista de politicas 
IPsec - Balanceo ECMP
En el caso anterior vimos como programar el Failover en caso de que una VPN se caiga hacemos que la otra VPN tome el lugar mediante la distancia administrativa de la ruta. Ahora veremos como hacer un balanceo para que la VPN principal viaje por ambos ISP haciendo un balanceo de carga. Esto se hace solo con ingresar la misma distancia administrativa para todas las rutas estaticas configuradas de las VPNs en “Network”, “Static Routes” donde en “v.SITEa-ISP1” tiene una distancia administrativa de “10” y “v.SITEa-ISP2” tiene una distancia administrativa de “15” 
y esta ultima la dejaremos en “10” haciendo lo mismo en el otro fortigate y ya con esto comprobamos que ambos tuneles se encuentran balanceando la carga de trafico 
IPsec - Redundancia total entre sitios (IPsec aggregate)
La idea de esta funcion es la redundancia total entre todas las VPNs agregadas en solo 1 interfaz creada y en caso de que alguna se caiga las otras sigan funcionando. Estoy quiere decir que tenemos que conectar una VPN del ISP-1 al ISP1 del site B, otra VPN del ISP-1 al ISP2 del site B, otra del ISP2 al ISP1 del site B y otra del ISP2 al ISP2 del site B (4 VPNs en total para la total redundancia). Para la creacion de esto las VPNs se realizan de la misma forma como lo hemos realizado pero en el primer “Advanced…” se tiene que seleccionar “Aggregate member” como “Enabled” para así luego poder agrupar las VPNs en solo una interfaz 
quedando de esta forma las 4 VPNs y se tiene que hacer lo mismo en el otro equipo. NOTA; tener presente que las distancias administrativas tienen que estar todas iguales en las rutas estaticas 
Una vez creada las 4 VPNs de cada fortigate estando en “VPN”, “IPsec Tunnels” en “Create New” pinchamos en “IPsec Aggregate”, en “Name” le ponemos el nombre a la interfaz, en “Algorithm” tenemos para seleccionar “Weighted Round-Robin” que es basado en peso y es el mas utilizado cuando hay vinculos iguales como en nuestro caso pero si por ejemplo el ISP1 tuviera 100mb y el ISP2 25mb no conviene utilizar la opcion weighted debido a que el ISP2 tiene una velocidad muy baja y en ese caso se recomienda la opcion “Redundant” que significa que cuando se caiga el ISP1 funcionaria el ISP2. La opcion “L3” significa que es basado en IP, “L4” basado en protocolos. Luego en la seccion de “Aggregate Members”, “Tunnel” vamos agregando las VPNs creadas y en “Weight” es para agregar peso y entre mas peso tenga mas se utilizará ese tunel VPN. 
con esto nos queda una interfaz con el nombre “Siteb-Sitea” compuesta de 4 tuneles VPNs para luego hacer lo mismo en el otro fortigate 
Ahora crearemos las rutas estaticas correspondientes seleccionando la “Interface” creada “Sitea-Siteb” 
Y por ultimo la creacion de las politicias donde en “Outgoing Interface” ingresamos la interfaz creada y con esto solo tenemos que crear 1 policy y clonar en reversa y no las 8 politicas que tendriamos que haber creado por las 4 VPNs. 
En “Dashboard” se aprecian como todas las VPNs están balanceando el trafico dando una redundancia absoluta al estar todas activas y disponibles independiente si se caen 1, 2 o 3 VPNs 
Caso Practico: SDWAN + IPsec
Trabajaremos en SITE-B debido a que en SITE-A ya se encuentra un SD-WAN configurado pero a este la haremos un ajuste en “Network”, “SD-WAN” y abrimos el “Perfomance SLAs” seleccionado que es “Default_AWS” y aca en “Participants” seleccionamos “Specify” y agregamos las 2 rutas de los ISPs. En el SITE-B crearemos EL SD-WAN y para esto tenemos que limpiar las referencias de las interfaces del ISP-1 y del ISP-2, ahora creamos la zona en “SD-WAN” donde dice “SD-WAN Zone” dentro de “Create New” 
Ahora crearemos la ruta estatica para la salida a internet por esta SDWAN creada 
y por ultimo la politica para salida a internet recordando que esta si va nateada debido a que es a internet 
La idea de la creacion de este SDWAN Zone es para ver que podemos configurar tantos SDWAN queramos ya que ahora crearemos otro SDWAN para que utilice los tuneles de IPsec junto con la configuracion para ver la salud de esos IPsec contra el fortigate del otro extremo para que el SDWAN pueda determinar que tunel tiene menor latencia y enviar el trafico por ahí y en caso de que el tunel no utilizado tenga menor latencia este sea conmutado de forma automatica para el trafico de los tuneles haciendolo basado en calidad de servicio, latencia, packet losse o jitter.
Una vez creado los 2 tuneles desde el ISP1a al ISP1b y del ISP2a al ISP2b tenemos que crear las interfaces de SDWAN (se hace ahora ya que no puede haber referencias a estos túneles para la creación de SDWAN) y para esto vamos a “Network”, “SD-WAN” y en “Create New” seleccionamos “SD-WAN Zone” y le pondremos de nombre “IPsec”, hacemos click en “Ok” y luego volvemos a entrar para seleccionar en “Interface members” y acá seleccionamos “+Create” y seleccionamos las interfaces de IPsec que acabamos de crear y en “SD-WAN Zone” la asociamos a la Zone de “IPsec” creada y en “Gateway” no ingresamos nada. Y luego seleccionamos la segunda VPN. Luego de hacer “Ok” la seleccionamos para agregarlas a “Interface members”. Ahora que ya tenemos la SDWAN Zone con interfaces de tipo IPsec hacemos lo mismo en el otro equipo. Ahora creamos la “Static Routes” para que pueda conocer las rutas y para eso en “Static Routes”, “Create New” en “Destination” ponemos la red del otro SITE y en “Interface” seleccionamos el SDWAN que creamos (“IPsec”). Ahora crearemos la Policy correspondiente donde el “Outgoing Interface” será “IPsec” y por su puesto sin NAT con su respectiva reversa y ya con esto tenemos comunicaciones entre las 2 VPNs desde el SITEa hacia el SITEb por dentro del SDWAN. Ahora crearemos alguna regla con SD-WAN Rules para que el trafico valla por el enlace que tenga menos latencia pero para eso necesitamos crear la “Performance SLAs” y se necesita establecer que los parámetros los tomen del ping de la loopback del otro equipo para así monitorear el enlace y esto se hace desde “Network”, “Interfaces”, “Create New” seleccionamos “Interface” y en “Type” seleccionamos “Loopback Interface” para así desde el fortigate SITEa crearemos un performance SLAs contra la Loopback del equipo de SITEb y viceversa para poder medir la calidad de los enlaces. En “Name” le pondremos loopback en “IPNetwork” ponemos la IP de la loopback que en este caso será 172.0.0.1/32 (mascara 32 debido a que es solo una IP) y le habilitamos el ping. El siguiente paso es agregar una segunda fase dos en cada VPN para ingresar la IP de loopback de origen y la ip de loopback de destino y eso se hace abriendo en la VPN editando “Phase 2 selector” con el boton “+ Add” y en advanced se selecciona lo mismo que en la creación de las VPNs. Ahora queda realiza el ingreso de las rutas estáticas de esas loopback en “Static Routes”, “Create New” y en “Destination” ingresamos la IP de la loopback del otro equipo y en “Interface” ingresamos el SDWAN creado llamado IPsec. Luego necesitamos crear las policy para que puedan comunicarse entre las loopbacks donde en “Incoming Interfaces” ingresamos la loopback llamada “loopback” y en “Outgoing Interface” ingresamos “IPsec” con su respectiva reversa. Para poder realizar ping entre las loopback se realiza con el siguiente comando “execute ping-options source X.X.X.X (se ingresa la IP de origen que es la loopback). Debido a esto no funcionaría el performance slas por lo tanto tenemos que asignar el “source” de ese ping en SD-WAN Member y para eso tenemos que habilitar la opción de source mediante los siguientes comandos;
Config system sdwan;Show;para ver las interfaces de IPsec y habilitar el campo “source”Config members;debido a que members está dentro del contexto config membersEdit 3;porque en este ´numero está la zona IPsec creadaGet;para ver las variables que se pueden modificar y encontramos “source”Set source x.x.x.x;ponemos la dirección IP de la loopback como origenNext;Edit 4;Set source x.x.x.x;misma direccion IP de loopback pero esta vez es para editar el ISP2End;End;
Se hace la misma configuración en el otro fortigate y luego de esto podemos programar el “perfomance SLAs”, “Create New” y en “Name” ponemos “FGTSITEB” (no deja incluir guion), en “Probe mode” ponemos “active” y en “protocol” seleccionamos “Ping”, en “Server” ponemos la dirección IP de la loopback del SITEb “172.20.0.2”, en “Participants” tenemos que agregar las VPNs de los sites, habilitamos los “SLA Target”. Ahora crearemos la “SD-WAN Rules” para poder indicar si queremos que valla por un enlace que seleccionemos de forma manual, con mejor calidad, menor costo o maximizar el ancho de banda. En “Name” pondremos IPSEC-LATENCIA, “Source address” all, en la sección de “Destination” “Address” tendremos que crear el objeto addres con la red del otro extremo en “Create”, “Address” y le pondremos LAN-SITE-B, “Type” Subnet, “IP,Netmask” la ip de la LAN del site b 10.0.2.0/24 y aceptamos para luego seleccionar este objeto, “Protocol Number” ANY, y el criterio que seleccionaremos será “Best Quality” para poder jugar con el deelay del enlace, en “interface preference” seleccionamos ambas VPNs, “Zone Preference” IPsec, “Measured SLA” seleccionamos el SLA creado FGTSITEB, y en “Quality criteria” Latency. Ya con esto SD-WAN manejará el trafico del enlace según el criterio indicado.
Autenticación activa + LDAP
Autenticacion activa quiere decir que podemos crear policys para navegar en internet en general o a ciertos sitios en particulares y cuando un usuario quiera acceder a esos sitios o a internet en general se le solicite que ingrese credenciales.
Creacion de un usuario local en Fortigate
Vamos a “user & Authentication”, luego a “User Definition” y en “Create New” seleccionamos “Local User” para luego establecer un usuario y contraseña, en “Two-factor Authentication” lo dejaremos desactivado y en “Extra Infor” solo dejaremos que la cuenta de “User Account Status” está “Enable” y no asignaremos ningun grupo al usuario y con esto ya creamos el usuario “Elias” 
Asignar el usuario a la politica
Ahora agregaremos el usuario a la politica de internet para que cuando quiera navegar pida las credenciales correspondientes y esto se hace en “Policy & Objects”, “Firewall Policy” y en “Source” agregamos el usuario en la pestaña “User” y con esta combinacion quiere decir que solo se aceptará la navegacion por internet desde el “Active Directory” al usuario “Elias” 
En esta imagen se aprecia como pide el usuario y contraseña correspondiente para que pueda navegar por internet 
Autenticacion Activa con usuarios del Active Directory
En nuestro controlador de dominio tenemos 3 usuarios (user1, user2 y user3) y un grupo que se llama VIP que tiene a user1 y user2. Lo que queremos hacer es una autenticacion activa pero utilizando los usuarios del dominio y para eso primero tenemos que conectar o vincular nuestro fortigate con el controlador de dominio y esto se hace en “User & Authentication”, “LDAP Server”, “Create new”, en “Name” le pondremos LDAP, “Server IP/Name” le ponemos la IP del servidor, “Server Port” queda por defecto, “Common Name Identifier” que significa con qué nombre se identificará el usuario le ponemos SAMAccountName que significa que se tiene que autenticar con el “nombre de usuario” en cambio si le ponemos solo cn significa que se tiene que tiene que autenticar con el “nombre para mostrar”, en “Blind Type” le ponemos la opcion “Regular” y en “Username” le ponemos primero el nombre del dominio con una contrabarra y el nombre de usuario que en este caso en nombre del dominio es “adatum” y el usuario es “administrator” y quedaria de esta forma adatum\administrator y en “Pasword” la contraseña de la sesion luego de esto hacemos click en “Test Connectivity” y si sale “Successful” vamos a “Browse” en “Distinguished Name” y con esto nos muestra todo el arbol de usuarios del AD y tenemos que seleccionar la raiz del dominio para poder enlazar todos los usuarios y con esto hacemos un conector LDAP entre el fortigate y el DC 
Ahora crearemos el usuario pero en vez del tipo local lo haremos mediante LDAP y esto se hace en “user & Authentication”, “user Definition” y seleccionamos la opcion “Remote LDAP User”, en “LDAP Server” seleccionamos el que creamos (“LDAP”), y luego mostrará todos los usuarios que se encuentran en el AD y seleccionaremos el user1 y con boton derecho seleccionar “+ Add Selected” y ese usuario se va a la pestaña “Selected” y por ultimo click en “Submit” 
Ahora lo agregaremos a la politica donde en “Source” en la pestaña de “User” se encuntra user1 y la agregamos a la politica actual lo que significaria que para navegar a internet tiene que ser a traves del Active Directory y se tiene que ingresar las credenciales del usuario user1 
FSSO - Usando DC Agent y Collector Agent
Fortigate Single Sign On (FSSO) es una autenticacion pasiva en donde se utiliza el login que los usuarios realizan en sus computadoras dentro del dominio para que el fortigate autorice la navegacion o la autorizacion (segun la politica) sin necesidad de volver a pedir nuevas contraseñas ya que el usuario ya se encontrará autorizado una vez ingrese sus credenciales del dominio. Todo esto se realiza usando DC Agent Mode Process y Collector Agent. DC Agent Mode Process capturará el evento de sesion de la computadora y este lo enviará a Collector Agent que es otro software que generalmente se instala en el DC donde tambien tenemos instalado el DC Agent y una vez que el Collector Agent recibe los eventos de login se los reenvia al equipo fortigate y de esta manera el equipo fortigate tiene el User name, Host name, IP address, user group(s) a los que ese usuario pertenece. Este modo es el mas utilizado de los 3 modos que existen (DC Agent Mode Process, Collector Agent-Based Polling Mode process y Agentless Polling Mode Process) debido a que es la mas escalable en empresas donde tenemos mas de un DC instalando el DC Agent y Collector Agent en cada servidor, otra ventaja de este modo es que controla el estado de las workstations ya que el Collector Agent está constantemente comprobando si el usuario tiene su equipo prendido o si cambio de IP y así mantiene actualizado el fortigate con esa informacion.
Primero tenemos que instalar el “Fortinet Single Sign On Agent” en el servidor de dominio ingresando el usuario y password del administrador del servidor y una vez que termina de instalarlo seleccionamos para que corra tambien “DC Agent” donde en “Collector Agent IP address” ponemos la misma IP del servidor y todo lo demas por defecto y en la siguiente ventana seleccionamos el dominio que vamos a monitorear, en la siguiente nos pregunta si queremos NO monitorear algun usuario (en este caso no seleccionamos ninguno), luego muestra si queremos que trabaje en modo “Polling Mode” o “DC Agent Mode” siendo este ultimo el seleccionado y por ultimo se necesita reiniciar el equipo. Una vez que reinicia tenemos tres Apps nuevas, una es install DC Agent, otra es Unistall DC Agent y la ultima Configure Fortinet Single Sign On Agent donde el DC Agent no tiene menu de configuracion y corre en background por lo tanto nunca lo abrimos pero el Configure FSSO si tenemos que trabajar y configurar y lo primero que vemos es que en “Collector Agent Status” se encuentre en “RUNNING” 
En “Monitoring user logon events” le indicamos que monitoree los eventos de loging de los usuarios, en “Suport NTLM authentication” para que de soporte a la autenticacion NTLM que utilizaremos mas adelante, luego vienen los puertos por defectos, logging “Log Level” siempre en Warning para no sobrecargar la aplicacion, “log file size limit” son suficientes con 100 MB, “Log logon events in separate logs” es para que cada usuario tenga su evento pero lo dejaremos sin marcado, Authentication “Requiere authenticated connection from FortiGate” es importante seleccionarlo y poner una contraseña para luego ingresarla en el fortigate, Timers “Workstation verify interval” es el tiempo en minutos en que el collector verifica que el workstation se encuentra activo, “Dead entry timeout interval” son los minutos que tomará por muerto la entrada al sistema, “IP address change verify interval” son el intervalo en segundo que verificará que no se cambie de IP el workstation, “Cache user group lookup result” viene por defecto desactivado pero es recomendable activarlo, en “Show Service Status” encontraremos el estatus de los dispositivos, “Show Monitored DCs” son los DC que estamos monitoreando y que en nuestro caso es uno, “Show Logon Users” son los usuarios logeados, “Set Directory Access Information” es para para cambiar el modo standar o advance que seleccionamos al instalarlo, “Set Group Filters” nos muestra que grupos de AD nos interesa monitorear y a qué fortigate enviarlo, “Set Ignore user List” son los usuarios que no queremos monitorear, “Sync Configutarion With Other Agents” podemos seleccionar si tenemos mas DC y si en cada uno de ellos tenemos agentes le podemos indicar mediante la direccion IP de cada DC que sincronice sus agentes 
Conector de Fortigate a Collector
vamos a “Security Fabric”, “External Connectors”, “Create New” y seleccionamos el “FSSO Agent On Windows AD”, luego le ponemos un nombre, en “Primary FSSO agent” le ponemos la direccion IP del agente y en “Password” va la contraseña del programa y NO del usuario administrator, “user group source” lo que hace es donde mirar el filtro de grupos que podria ser local mediante LDAP o con Collector Agent que es este caso y por ultimo click en “Apply & Refresh” y con esto mostrará los usuarios y grupos del AD 
Ahora vamos a las politicas en “Policy & Objetcts”, “Firewall Policy”, y editaremos el “Source” para salir a internet para agregar el grupo VIP con la idea de que cuando inicie sesion en el computador el usuario user1 y user2 puedan navegar por internet y el user3 y administrador no puedan navegar debido a que estos ultimos no se encuentran en ese grupo 
En “Dashboard”, “Users & Devices” y seleccionamos “Show all FSSO Logons” podemos ver los usuarios conectados 
Como es autenticacion pasiva solo con logearse con los usuarios de AD no pide credenciales para navegar a internet y en este caso solo le dimos acceso a internet a los usuarios que están dentro del grupo VIP.
FSSO - Collector Agent-Based Polling Mode process
En este modo no se utiliza el DC Agent y solo se utiliza el Collector Agent y este se va a conectar al DC y hará la extraccion (Polling) de los eventos de loging y los reenviará a nuestro fortigate. Con esto esto explicado haremos la desintalacion de DC Agent pero el Collector lo dejaremos. Ahora tenemos que realizar el cambio para que pueda buscar los logs del servidor y este se realiza desde el Collector en “Show Monitored DCs” y en “Select DC to Monitor” en la seccion Working Mode seleccionamos “Polling Mode” y seleccionamos “Check Windows Security Event Logs using WMI” y tenemos que agregar el DC 
Luego al hacer “Refresh Now” debiese mostrar el DC correspondiente. Ahora agregaremos un “Set Group Filter” para detallarle al fortigate solo los grupos que nos interesa que conozca y no todos los grupos del AD 
Ahora utilizaremos el “Set Ignore User List” para que ignore el user2 aunque se encuentre en el grupo VIP 
Luego vamos a “Security Fabric”, “External Connectors” y lo configuramos igual al anterior con FSSO AGent on Windows AD y en politicas ponemos en “Source” seleccionamos el unico grupo ADATUM/VIP en la pestaña “User” ya que a diferencia de antes que mostraba todos los grupos de AD ahora solo muestra ese debido al filtrado que realizamos en “Set Group Filters” y con esto solo el user1 podrá navegar a internet debido a que user2 aunque pertenece al grupo VIP se encuentra ignorado en “Set ignore User List”. y si vamos a eventos aunque me conecte con el user2 no aparece en “Log & Report”, “Events”, “User Events” debido a que el collector no le enviará ese log al fortigate y por ende este usuario no lo conoce.
FSSO - Agentless
En este modo no se requiere ningun software instalado en el DC por lo tanto desintalamos los programas y sacamos de la politica el grupo agregado y por ultimo en “Security Fabric”, “External Connectors” eliminamos la creada. Ahora crearemos un nuevo conector pero del tipo Poll y este se hace en “Security Fabric”, “External Connectors” y seleccionamos el “Poll Active Directory Server” donde en “Server IP/Name” es la IP del DC, “User” el usuario del DC, “Password” la contraseña del DC, “LDAP server” el que creamos anteriormente y habilitar el “Enable Polling” para que extraiga los logs del AD, y finalmente en “users/Groups” editamos los usuarios o grupos que gracias al LDAP tenemos del AD haciendo click derecho en cada usuario o grupo y seleccionando “add selected” donde estos apareceran en la pestaña “Selected” 
Ya con esto podemos agregar cada usuario o grupo en las policys para poder autorizar la navegacion a internet 
Configuration save mode
Es un modo en el cual se revierten los cambios en la configuración que hicimos en caso de que no se confirmen después de ciertos segundos indicados. De esta forma en caso de estar configurándolo de forma remota y tuvimos una desconexion del equipo y debido a esta configuración no tenemos acceso nuevamente al equipo de forma remota (cambio de una IP remota por ejemplo) luego de pasar unos segundos el equipo se reinicia y vuelve la configuración inicial anterior a la modificación debido a que no confirmamos el cambio mientras estábamos desconectado. Para configurar esta función se hace en “System”, “Settings”, en la sección Workflow Management aparece “Configuration save mode” que por defecto vienen en “Automatic” donde los cambios se guardaran de inmediato, y si lo cambiamos a “Workspace” y en “Revert upon timeout” indicamos la cantidad de segundos que el equipo esperará para que confirmemos los cambios ahora tendremos que confirmar la modificación para que se mantengan los cambios
Comandos útiles para diagnostico por CLI
Modo de conservación de memoria
En caso de que el equipo fortigate llegue a cierto limite de capacidad de memoria este actuará según el umbral donde el umbral “Red” significa que tiene una memoria utilizada de 88% lo que hace que el equipo ya no admite ningún cambio en su configuración lo que significa que no podemos cambiarle absolutamente nada pero sigue aceptando sesiones nuevas por parte de los equipos en la red por lo tanto el trafico de la red se mantiene. El siguiente umbral es el “Extreme” donde para entrar, el equipo tiene que tener un consumo del 95% de memoria y en este umbral no se aceptarán sesiones nuevas. Para salir del modo “Extreme” el equipo tiene que llegar a una utilización de memoria del 82% que es el modo “Green” y una vez que baja de este ultimo porcentaje de memoria el estado de modo de conservación de memoria de desactiva automáticamente y para ver el estado actual de la memoria se realiza con el siguiente comando
Diagnose hardware sysinfo conserve;donde lo primero que se ve es si el modo de conservación de memoria está on o off, luego cuanta memoria RAM tiene el equipo, cuanta memoria está usando, cuanta memoria puede liberar, y luego indica los 3 umbrales (extreme, red y green). Para editar el porcentaje de los umbrales se realiza de la siguiente maneraConfig system global;Set memory-use-threshold-red porcentaje;Set memory-use-threshold-expreme porcentaje;Set memory-use-threshold-green porcentaje;
Obtener info adicional de interface de red a nivel de hardware
Para ver el detalle del puerto 1 en este caso se podrían ver los errores en “Rx errors:” y en “Tx errors” con el siguiente comando
Diagnose hardware deviceinfo nic port1;
Procesos del sistema
Diagnose sys top;se pueden ver los procesos del sistema junto con el PID (proces ID)Diagnose sys kill 11 <N°PID>;donde el numero 11 recomienda fortinet para poder generar un ticket de soporte
debug IPsec
Cuando alguna fase de una VPN no levanta se le puede realizar un debug aplicando algún filtro por el nombre de la fase de la VPN y esto se realiza de la siguiente forma
Diagnose debug disable;para asegurarnos que no esté algún debug de otro proceso corriendoDiagnose vpn ike log filter clear;para limpiar en caso de que ya se encuentre algún filtroDiagnose vpn ike log filter name <>;donde en este caso haremos el filtro por el nombre de la fase1 de vpnDiagnose debug application ike -1;con el -1 nos mostrará toda la información posibleDiagnose debug enable;para habilitar el diagnoseDiagnose debug disable;para detener el debug
En este caso muestra “parse error probable pre-shared secret mismatch” que sgnifica que probablemente no tenga la misma clave en la fase 1 de algún equipo. Por lo tanto es recomendable volver a ingresar la contraseña de la fase 1 en las VPNs y probar nuevamente si levanta 
Traffic Flow
Es cuando pensamos que está todo bien configurado sin embargo el trafico no hace lo que nosotros queremos. Por ejemplo cuando configuramos una policy y nos equivocamos en asignar la interfaz correcta
Diagnose debug disable;para asegurarnos que no se encuentre otro debug corriendoDiagnose debug Flow trace stop;para detener la traza del flujoDiagnose debug Flow filter clear;para limpiar los filtrosDiagnose debug reset;Diagnose debug Flow filter saddr <ip de origen>;el filtro en este caso será por origen para ver el traficoDiagnose debug Flow filter daddr <8.8.8.8>;para filtrar por salida a internet con los DNS de GoogleDiagnose debug Flow show function-name enable;Diagnose debug console timestamp enable;para ver el timestamp en tiempo realDiagnose debug Flow trace start 999;para que nos muestre a partir de la línea 999Diagnose debug enable;para activarlo
Luego de esto generamos tráfico a través de un PING a internet para ver el debug y lo primero que dice es que recibimos un paquete del protocolo=1 (ICMP) con origen 10.0.1.10 hacia 8.8.8.8 por el puerto 4. En la siguiente linea indica que no habian sesiones previas por lo tanto crea una nueva sesion. Luego dice que encontró una ruta por el Gateway 200.212.31.2 por el puerto 2. En la tercera linea el Forward Handler nos dice que el trafico está siendo denegado por la policy 0 que esa es la default Implicit, y esto es porque no hay ninguna regla que haga match con el trafico entre el DC y los DNS de google (debido a que cambiamos el puerto de la regla de internet) solo hace match con la implicita.
Una vez que ponemos el puerto correctamente lo que nos indica primero es hace una nueva locacion de la sesion. Luego encuentra la ruta. La tercera linea indica que hace el sourscenat con la IP publica (ISP1) y en la cuarta linea nos indica que es permitida por la policy 1.
Actualizar el fortiOS
En el menu de “System”, “Firmware”, en la primera parte nos indica que version tenemos y si hay alguna disponible. En la seccion Upload Firmware podremos subir el archivo de actualizacion de forma manual donde se puede descargar desde https://support.fortinet.com/asset/#/dashboard donde se encuentran registrados nuestros equipos y en la parte de “Support” abrimos “Firmware Download”, luego seleccionamos el producto que tenemos y luego a “Download” buscamos la version de nuestro equipo y su actualizacion para descargar para luego buscar entre todos los firmwares el modelo exacto de nuestro equipo para luego hacer click en “HTTPS Checksum” para descargarlo. Otra opcion es actualizarlo directamente desde el fortigate donde al hacer click en “Backup config and upgrade” hará un backup de todo el fortigate con la version actual y una vez terminado el backup descargará una imagen de la nueva version y la actualizará de forma automatica. Si no queremos la ultima version seleccionamos “All available” y podemos descargar la anterior a la ultima. En caso de que queramos instalar una version mas antigua (hacer un downgrade) abrimos la opcion “Older Firmware” para ver todas las versiones anteriores. En caso de que la version actual sea muy antigua es necesario conocer el upgrade path que es el camion a realizar para llegar a la ultima version instalando ciertas actualizaciones indicadas en la pagina https://docs.fortinet.com/upgrade-tool donde primero seleccionamos el modelo de fortigate que tenemos. Luego indicamos en “Current FortiOS Version” cual tenemos actualmente y en “upgrade to FortiOS Version” seleccionamos que version queremos llegar y una vez hacemos click en “GO” nos mostrará las versiones que tenemos que instalar antes de llegar a la ultima. Como recomendacion si en el equipo tenemos solo configuraciones basicas basta con hacer un backup instalar la ultima version y realizar las configuraciones por cuenta propia ya que demora menos tiempo que instalar todas las versiones requeridas para llegar a la ultima version. En caso de querer realizar la actualizacion desde la CLI se hace con el siguiente comando
execute restore image ftp nombre-del-archivo ip-del-ftp usuario pass;
Audit CLI
Para auditar todos los comandos o acciones que se ejecutan desde la CLI se realiza con el siguiente comando
config system global;get | grep cli;para buscar esta funcion y ver si está enable o disableset cli-audit-log enable;para habilitar la funcionend;
para ver el log de la CLI tenemos que ir a “Log & Report”, “Events”, “System Events” y veremos todos los comandos ingresados
Port forwarding mediante objetos VIPs
La idea de esto es que con la IP publica podamos ingresar al IIS que se encuentra en el DC de la red 10.0.1.0 y esto se hace gracias a que el fortigate cuando recibe el paquete objeto VIP (dst NAT) realizará un destination NAT que significa que cambiara la direccion IP publica de destino (200.212.31.1) y la reemplazará con la direccion IP privada de la red del DC (10.0.1.10). A modo de recordatorio el source NAT (src NAT) es cuando queremos salir a internet el fortigate gracias a su modo NAT cambia la direccion IP privada y sale con la direccion IP publica debido a que cuando en la policy habilitamos el NAT realiza este cambio de IPs en el origen. Para poder programar el Port Forwarding (VIP en fortigate) necesitamos programar ese objeto desde “Policy & Objetcts”, Virtual IPs, “Create New”, “Virtual IP”, en “Name” le pondremos IIS (de Internet Information Server), en “Interface” podriamos seleccioanr todas o seleccionar 1 en particular y en este caso seleccionaremos ISP 1 (port2), en “External IP address/range” utilizaremos la 200.212.31.1, en “Map to” significa donde vamos a mapear la direccion IP externa y en este caso ingresamos la IP del DC 10.0.1.10, como opcional podemos aplicar algunos filtros y tambien indicar los puertos que haremos el port forwarding que en este caso en “External service port” pondremos el 85 y en “Map to IPv4 port” pondremos el 80 para que de afuera se tengan que conectar al puerto 85 pero dentro hará la conversion al puerto 80. Luego podriamos crear una policy y utilizamos este objeto o tambien al hacer click con boton derecho en la Virtual IPs creada seleccionamos la opcion “Create firewall policy using this objetct” y con esto ya llena algunos campos de la policy donde en “Outgoing Interface” seleccionamos LAN y quitamos el NAT ya que en estas reglas se desactiva. 
Ahora para probarlo ingresamos la IP publica indicando el puerto 85 y veremos que abre la pagina del IIS siendo que a la conexion no se realizó ni por VPN ni por cable como lo hemos realizado con las rutas estaticas y solo utilizando el Port Forwarding que en fortigate son creadas con las llamadas Virtual IPs (VIP) 
Configurando NAT mediante IP POOLS
Al momento de crear la policy y activamos la opcion de NAT, por defecto hemos utilizado en “IP Pool Configuration” la opcion de “Use Outgoing Interface Address” que significa que ocupará la direccion IP que estará configurada en la interfaz que seleccionaremos en “Outgoing Interface” para la realizacion del Source NAT (en caso de ser una SD Wan tomará la direccion IP segun el enlace escogido por las SD-WAN Rules). En caso de que el proveedor de internet (ISP) nos entregue mas de 1 direccion IP publica se necesita crear la “IP Pools” dentro de “Policy & Objetcts” y seleccionamos “Create New” para poder utilizar la opcion de “Use Dynamic IP Pool” en la policy y así seleccionar la direccion IP que necesitemos.
Overload
Luego de escribir un nombre seleccionamos “Overload” lo que significa que cuando el ISP nos entrega un rango de IP por ejemplo de la 200.212.31.20 - 200.212.31.30 (nos entrega 11 IPs publicas) nuestra red local podrá utilizar cualquiera de ese rango ingresado de IPs publicas para la salida a internet pudiendo perfectamente repetir las direcciones IPs publicas en distintos host de la LAN que quieran salir a internet. Para poder ver que direccion IP publica estan utilizando los hosts de la LAN, se realiza con el siguiente comando;
Get system session list;donde en SOURCE muestra la IP del host y en SOURCE-NAT muestra la direccion IP publica utilizada.
One-to-One
se configura ingresando el rango de IPs publicas contratadas y como por ejemplo en este caso son 11 IPs publicas, solo podran salir a internet 11 hosts conectados en la LAN debido a que cada host se conectará directamente a cada IP publica hasta llegar al limite de IPs publicas ingresadas y el host numero 12 no podrá salir debido a que están todas ocupadas.
Fixed Port Range
es similar al One-to-One solo que en este caso se puede ingresar el rango de IPs de nuestra LAN que quisiéramos asignar al rango de direcciones IPs publicas ingresadas.
Port Block Allocation
Cuando navegamos a internet se genera un puerto aleatorio local y en este caso en “Blocks Size” indicamos cuantos puertos aleatorios podriamos utilizar y en “Blocks Per User” indicamos cuantos de esos puertos puede ocupar cada hosts. Esta es una forma de limitar las sesiones que puedan crear los equipos de red en la LAN
IPSEC entre empresas con la misma subnet
En esta seccion se mostrará como realizar un tunel IPsec entre 2 redes cuya redes privadas tienen el mismo segmento de red. Lo primero será crear el tunel correspondiente pero con la utilizacion de direcciones IPs ficticias (para este ejemplo ocuparemos la 172.16.10.0/24 y 172.16.20.0/24) que no existan ni en la red local ni en la remota. Para este ejemplo haremos en cuenta que queremos conectar toda la red local con toda la red remota y esto se ingresa en primer lugar en la fase 2 de la creacion del tunel 
Ahora crearemos la Static Routes con la ruta ficticia de la otra red por la VPN creada 
Luego de hacer lo mismo en el otro equipo (Site-A) con las direcciones ficticias del Site-B crearemos las policys con el detalle que seleccionaremos el “Outgoing Interface” la VPN creada, habilitaremos el NAT pero crearemos un IP Pool para seleccionar toda la red mediante la opcion “Fixed Port Range” donde seleccionaremos las 254 IPs disponibles para el rango real de la LAN del Site-B y asi de esta manera cuando alguna IP del rango interno quiera ir hacia el Site-A lo enmascarará con alguna de las direcciones IPs privadas indicadas en “External IP address/range” 
Ahora para el trafico de vuelta se realiza de forma distinta ya que trabajaremos con VIPs lo que significa que cuando algun equipo de la red Site-A se quiera conectar a algun equipo de la red del Site-B por ejemplo con la ip 172.16.20.10 ingresará esa IP ficticia por lo que el equipo fortigate cuando reciba ese trafico tendrá que realizar una traduccion (destination NAT) y reemplazar la IP 172.16.20.10 por la ip 10.0.2.10 y esto se realiza mediante VIPs. y esta la crearemos desde la policy donde en “Destination” seleccionaremos “+Create” y acá en “+Virtual IP/Server” donde luego de ingresar el nombre en la seccion de “Network”, “Interface” reemplazaremos “any” por la VPN creada “Site-A”, en “External IP address/range” ingresaremos la red ficticia nuestra (Site-B 172.16.20.1-172.16.20.254) y en “Map to” tenemos que ingresar el rango pero solo ingresaremos la primera IP y el equipo rellenará con el resto de IP para completar el rango con la idea de que sean la misma cantidad de IPs. En “Port Forwarding” no modificaremos los puertos como lo hicimos la vez anterior debido a que ahora necesitamos todos los servicios y esta policy no lleva NAT 
Y la policy del Site-A quedaria de la siguiente manera 
Ahora probaremos haciendo ping desde el Site-B al Site-A a la direccion ficticia pero que deberia ser del controlador de dominio 172.16.10.10 debido a que configuramos la paridad uno a uno gracias a la opcion del NAT IP Pool con la opcion “Fixed Port Range” o para mayor claridad abriremos un navegador para conectarnos al IIS con la IP ficticia (172.16.10.10) que le corresponderia a esa IP (10.0.1.10) 
Y de esta manera logramos conectar 2 redes de forma remota donde de forma local tienen el mismo rango IP
Traffic Shapers
Traffic Shapers nos permite crear politicas para un correcto ancho de banda con la idea de que ningun usuario tenga un uso excesivo del ancho de banda. Fortigate nos ofrece 2 tipos de Traffic Shapers, uno compartido (Shared Traffic Shaper) y otro que aplica por IP (Per-IP Traffic Shaper). La diferencia es que el compartido significa que esa politica afectará a todos los usuarios mientras que el IP aplica individualmente a los usuarios. En ambos casos podemos programar un ancho de banda garantizado que significa cuanto tendrá cada host y el ancho de banda maximo es cuando no se encuentren host ocupando la red, este ancho de banda minimo que correspondian a esos host se le asignarán a los que están operativos. Para programar esto se tiene que ir a “Traffic Shaping” y en la pestaña “Traffic Shapers” se tiene que configurar el objeto para detallar cuanto será el ancho de banda garantizado, maximo y otras funciones para luego aplicarlo en “Traffic Shaping Policies” y que al igual que las politicas de firewall estas se evaluan de arriba hacia abajo hasta encontrar algun match.
Shared Traffic Shaper
Para crear el perfil se hace en “Policy & Objects”, “Traffic Shaping”, “Create New” donde en “Type” seleccionaremos “Shared”, en “Name” le pondremos Internet 6Mbps (limitaremos el ancho de banda de subida a 6Mbps ya que en la actualidad tenemos 18) en la seccion “Quality of Service” dejaremos “Traffic Priority” en High, “Bandwidth unit” indicaremos la unidad de medida en Mbps, “Maximum bandwidth” es importante indicar el ancho de banda que se encuentra disponible para poder utilizar todo ese ancho de banda entre los host (18Mbps en mi caso) y en “Guaranteed bandwidth” indicaremos el garantizado donde en este caso será 6 Mbps. 
Ahora este perfil u objeto lo utilizaremos en “Traffic Shaping Policies” para la creacion de la politica en “Create New”, pondremos un nombre, en “If Traffic Matches” indicaremos el criterio de match del trafico para que luego realice las acciones indicadas en “Then”, donde en “Outgoing interface” indicaremos la interfaz saliente que aplicará este Traffic Shaping, en “Apply shaper” al activarlo detallará varias opciones; “Shared shaper” es para el ancho de banda de subida donde pondremos 6Mbps, “Reverse shaper” es el ancho de banda de bajada, “Per-IP shaper” es el otro tipo de shaper, y por ultimo “Assign shaping class ID” es para asignarle algun ID. Con esta regla la velocidad de subida es de 6Mbps segun lo configurado. 
Para tambien asignar este objeto en la velocidad de bajada tendremos que activar el “Reverse shaper” e indicar este perfil de Internet-6M creado y con esto tanto la subida como la bajada será de 6 Mbps 
Per IP Shaper
En “Traffic Shapers”, “Create New” y en “Type” seleccionaremos “Per IP Shaper” donde le pondremos algun nombre, en “Bandwidth unit” seleccionaremos la unidad (mbps), “Maximum bandwidth” indicaremos la cantidad maxima de ancho de banda, “Max concurrent connections” limitaremos el maximo de sesiones de los hosts, tambien podemos limitarlo por maximo de conexiones TCP o UDP y por ultimo por calidad de servicio y por ultimo creamos la policy en “Traffic Shaping Policies” donde habilitamos la opcion “Per-IP shaper”
Portal Cautivo en Fortinet
Fortinet nos ofrece la opción de crear un portal cautivo en por ejemplo en el puerto 4 hacia nuestra LAN con la idea de quien se encuentra detrás de ese puerto se necesite autenticarse de manera activa. Para esto se necesita contar con un grupo y usuarios correspondientes. Para la creación del usuario vamos a “User & Authentication”, “User Definition”, y en “Create New” crearemos un usuario local indicando el nombre y su contraseña. Luego crearemos un grupo en “user Groups”, donde en “Name” indicamos el nombre del grupo, “Type” del tipo “Firewall” que significa local y en “Members” seleccionamos el usuario creado. Luego de esto crearemos el portal cautivo y esto se hace a nivel de Interfaz por lo tanto tenemos que ir a “Network”, “Interfaces”, y como nosotros queremos que los usuarios de nuestra LAN se tengan que autenticar en el portal cautivo nos vamos a “LAN (port4)” y en la sección de “Network” se encuentra la opción “Security mode” donde al activarlo tendremos las opciones del portal cautivo, donde en “Authentication portal” seleccionaremos local pero en caso de tener un portal externo seleccionaríamos “External”, en “User Access” dejaremos en “Restricted to Groups” y en “User groups” seleccionamos el grupo recién creado, en “Exempt sources” se podría poner una excepción de origen mediante IP para que estén exentos de la autenticación en el portal, “Exempt destinations/services” para establecer excepciones indicando el destino o servicios, “Redirect after Captive Portal” si seleccionamos “Original Request” nos reenviará una vez ya autenticado a la pagina web que queríamos ingresar y en “Specific URL” se reenviará a alguna pagina que nosotros indiquemos. 
Disclaimer para aceptar términos y condiciones
Ahora habilitaremos un disclaimer con la finalidad de que luego de logearse el usuario tenga que aceptar los términos y condiciones indicados. Este se habilita en la Policy del tipo de trafico que queremos habilitarla que en este caso será al conectarse al internet. Una vez dentro de la policy la editamos mediante CLI
Set disclaimer enable;End;
Ya con eso queda habilitado y para editar el mensaje junto con todos los otros mensaje de fortigate se hace en “System”, “Replacement Messages” y con la vista “Simple View” nos muestra algunos mensajes y en “Extended View” nos muestra absolutamente todos los mensajes y en el buscador indicamos “disclaimer” para seleccionar el “Disclaimer Page” donde podemos editar el mensaje y tambien podemos volver a restaurar con el “Restore Defaults” el mensaje en caso de una mala configuracion en el HTML. Tambien si buscamos “Login Page” tambien podemos modificar la pagina.
Bloquear navegacion y conexiones hacia otros paises
Se necesita crear una politica que bloquee el trafico hacia ciertos paises que no queremos conexiones debido a que las “camaras” con IP 10.0.1.14 están enviando trafico a china sin saber que están enviando. Primero en “Policy & Objetcts” crearemos un objeto del tipo “Addresses”, en “Name” le pondremos China y en “Type” seleccionaremos “Geography”, “County/Region” buscaremos el pais de china y hacemos click en “OK”. Luego crearemos la policy que llamaremos “Paises Bloqueados”, “Incoming Interface” LAN (port4), “Outgoing Interface” SDWAN-LAB, en “Source” crearemos el objeto con la IP de la camara en “+Create”, “+Address” y en “Name” h.10.0.1.14 (la nomenclatura “h” es de host, “z” de zone, “r” red, “v” de VPN, etc), “Type” Subnet, “IP/Netmask” 10.0.1.14/32, y “OK” para seleccionar el objeto creado en “Source”, “Destination” el grupo o el pais creado, “Action” DENY para denegar el trafico y habilitamos “Log Violation Traffic” para ver los paquetes bloqueados 
y como sabemos que el firewall analiza las policys de arriba hacia abajo, esta tiene que estar antes de la policy de salida de Internet para que alcance a bloquearla y de esta manera el host o en este caso la camara no pueda realizar conexiones por internet hacia el pais bloqueado que es china 
Configuracion de Logs
Los log se programan en “Log & Report”, “Log Settings” donde encontraremos la informacion del disco rigido del equipo fortigate donde se puede ver el espacio libre y el espacio usado. Generalemente los equipos de gama baja no traen disco rigidos para almacenar logs. Para la centralizacion de logs fortigate recomienda utilizar su producto fortiAnalyzer. En el apartado “Local Log” si deshabilitamos la opcion “Disk” el equipo no guardará logs en el disco y lo hará en la memoria al igual que los equipos de gama baja lo que hace que al reiniciar los equipos se pierden los logs. Tambien tenemos la opcion de “Enable Local Reports” para habilitar los reportes locales, “Enable Historical FortiView” para ver el historico en FortiView. Luego nos advierten que despues de 7 dias los logs se eliminarán del disco, pero para cambiar esto haremos lo siguiente en la CLI
config log disk setting;get;para ver las configuraciones que podemos cambiarset maximum-log-age;ingresamos la cantidad de dias que queremos que espere para borrar logs
en la seccion de “Remote Logging and Archiving” tenemos la opcion de enviar los logs a un FortiAnalyzer o FortiManager (fortimanager puede manejar logs pero no es recomendado) y si la habilitamos tenemos que ingresar la IP del FortiAnalyzer y luego ingresamos la opcion de cada cuanto enviaremos los logs. Tambien tenemos la opcion de crear una cuenta de FortiCloud y enviar los logs a la nube. Tenemos la oprcion de introducir los logs UUIDs del tipo trafico con “UUIDs in Traffic Log” con la pestaña “Address”. En la seccion de “Log Settings” veremos las opciones de qué es lo que vamos a logear ya que a veces logear todo no es muy buena idea y logear muy poco tambien no es muy buena idea. Por defecto vienen habilitados los logs de todos los eventos del logging en “Event Loggins” pero tambien lo podriamos customizar habilitando solo lo que necesitemos. “Local Traffic Log” es el trafico originado por el fortigate (no es el de las computadoras que atraviesan el equipo ni los usuarios) que se podria decir trafico del tipo local (fortigate) por ejemplo cuando ejecutamos un PING por la CLI seria un trafico del tipo local. Finalmente tenemos en la seccion de GUI Preferences la opcion de “Resolve Hostnames” que resuelve los nombres que generalmente consume bastante recurso ya que por cada IP que el firewall ve tratará de hacer la reversa para obtener su Hostname, “Resolve Unknown Applications” lo que hace es mediante la base de datos de internet tratará de resolver el trafico de aplicaciones que fortigate desconoce y tambien esta opcion consume bastantes recursos. Mediante CLI tenemos muchas mas opciones como por ejemplo “Config log ?” nos mostrará muchas mas opciones donde destacamos que podemos programar hasta 3 fortianalyzer y syslog hasta 4. Con el comando “Config log evenfilter” y si dentro de ese contexto hacemos un “get” no muestra mas opciones donde podemos quitar alguno de los eventos que no nos interesa tener. en “config los getting” y con “get” encontramos mas opciones donde destacamos el “resolve-ip” lo que hace que busca resolver las direcciones IP cuando no encuentra un hostname y otra opcion util es la user-anonymize donde en ciertas empresa la informacion sencible no se puede logear y en esa opcion tenemos que habilitarla. Finalmente tenemos el comando “diagnose sys logdisk usage” para ver el uso del disco rigido.
Para poder practicar con los logs fortigate nos habilita el siguiente comando “diagnose log test” y esto hace que genere logs en todas las categorias.
En Forward Traffic esta seccion de “Log & Report” encontraremos todos los logs consernientes al trafico que atraviesa el fortigate, lo que significa que no encontraremos logs de usuarios logeandose ya que solo muestra logs de trafico. Los campos que muestra son; “Date/Time la fecha, con la imagen del clip es si tiene un adjunto, “Source” la ip de origen del log, “Device” si puede detectar el dispositivo lo mostará, “Destination” mostrará la IP de destino y el pais si lo detecta, “Application Name” mostrará si corresponde a alguna aplicacion, “Result” mostará si el resultado fue aceptado y bloqueado y por quien fue bloqueado, “Policy ID” mostará el numero de la policy que permitió o bloqueó el trafico. Al hacer doble click en algun registro mostará mas detalles como por ejemplo mas detalles generales, de origen, destino, control de aplicacion, datos y la accion en caso de ser aceptada o bloqueada, el nivel de seguridad.
En Local Traffic tendremos todo el trafico originado por el fortigate. En “Events” en seccion “User Events” mostará todos los eventos de usuarios, en “System Events” mostará los eventos del sistema de fortigate y los podriamos filtar para que muestre lo que nosotros queramos. En “AntiVirus” tendremos los logs correspondiente a virus encontrados en nuestra red junto con los datos del equipo encontrado hasta el nombre del archivo en donde se encontró el virus. En “Web Filter” encontramos los logs de por ejemplos intentos de ingresar a paginas maliciosas. En “SSL” podriamos encontrar un usuario en donde intentó navegar en un sitio web con el certificado SSL pero ese certificado estaba en una blacklist. En “File Filter” podriamos ver que tipos de archivos permitimos atravesar el firewall y otros no. En “Application Control” detecta logs de aplicaciones.
Realizar un Backup de logs
execute backup disk alllogs ftp x.x.x.x user pass;para realizar un backup a un servidor FTP
Report de Logs
Para activar esta seccion tenemos que hacerlo en “System”, “Feature Visibility”, habilitamos “Local Reports” y ahora en “Log & Report” podremos ver la seccion de “Local Reports” donde podriamos programar reportes cada cierto tiempo o hacer el reporte en el momento con los datos de los logs en el equipo donde muestra un informe bastante detallado de todo lo encontrado
Operaciones con certificados
Como importar y crear solicitudes de certificados primero vamos a “System”, “Certificates”, y si no encontramos esa opcion tendremos que habilitarla en “Feature Visibility”, y habilitar “Certificates”. En esta parte encontraremos diferentes tipos de certificados que vienen en el equipo. En “+ Create/Import” podriamos crear o importar un certificado con la opcion “Certificate”, en “Generate CSR” que es cuando queremos comprar un certificado tendremos que crear el Certificate Signing Request, “CA Certificate” para cuando queramos importar un CA mediante un mecanismo Online SCEP o a traves de un archivo, tambien podemos importar un certificado remoto en “Remote Certificate” y por ultimo en “CRL” es para importar una Lista de Certificados Revocados que sirven para detectar sitios que pueden ser potencialmente inseguros.
Generar un CSR (Certificate Signing Request)
En “Certificates”, “Create/Import”, “Generate CSR” donde en “Certificate Name” pondremos el nombre del dominio de nuestra empresa, en “ID Type” podriamos poner la ip publica en la opcion “Host IP” o el “Domain Name” que es el dominio que adquirimos y que ahora queremos comprarle un certificado, o tambien por correo electronico. En la seccion “Optional Information” llenaremos con los datos solicitados y en “Password for private key” pondremos una contraseña que despues tendremos que ingresarla para poder asociar esa contraseña al archivo .key de la llave privada. El metodo de enrolamiento dejamos “File Based”. 
Con esto generamos el CSR para luego descargarlo y subirlo al sitio donde realizaremos la compra del certificado para luego ellos nos manden un correo para validar que somos los dueños del dominio y finalmente nos envian el certificado con un archivo que es el “certificate.crt” y tambien nos envian la llave “private.key”
Subir un certificado
en “System”, “Certificates”, “Import Certificate” y cuando tenemos un solo archivo donde en ese tenemos el certificado y la llave privada lo subimos con la opcion “PKCS” donde luego de subirlo ingresaremos la contraseña de la llave privada. En “Certificate” es lo mas tradicional donde subiremos el archivo “certificate.crt” y luego la llave privada “private.key” que hicimos al crear el CSR. Con esto importamos de forma correcta el certificado. Ahora para poder conectarme de forma segura usando el certificado tenemos que agregarlo en “System”, “Settings”, y en HTTPS server certificate agregamos el certificado creado
Modos de inspección SSL
No SSL Inspection significa que el fortigate no hace ningún tipo de inspección sobre el trafico SSL, lo que quiere decir que cuando un usuario se conecta a un servidor externo usando protocolo SSL (que significa que realiza una conexión segura) haciendo que este tipo de inspección en caso de que el servidor externo tenga algún archivo malicioso o infectado y nuestro usuario lo descarga hará que nuestro fortigate no podrá ver lo que se está descargando debido a que se realizó una conexión segura (https) lo que significa que el tráfico viaja encriptado entre nuestro usuario y el servidor externo.
Para configurar esto en la policy correspondiente al trafico en la sección de “Security Profiles” se encuentra “SSL Inspection” y esta para no tener ningún tipo de seguridad necesitamos seleccionar “no-inspection” pero para esto no tenemos que tener ningún perfil de seguridad habilitado en esa sección como “AntiVirus”, “Web Filter”, “DNS Filter”, “Application Control”, “IPS”, “File Filter” y “Email Filter”
SSL Certificate Inspection
En este caso el equipo sigue sin poder ver el trafico encriptado pero lo que puede hacer es analizar el certificado instalado en el servidor externo por ejemplo si acaso es válido, si su SNI corresponde con el nombre del dominio, verifica si el certificado no está en la lista de certificados revocados o incluso si está bien configurado en el servidor. En caso de que detecte alguna anomalia en el servidor nuestro equipo fortigate puede cortar la conexión o alertar. El único perfil de seguridad que funciona con SSL Certificate Inspection es el “Web Filter” de las policys ya que solo valida las categorías de los sitios que navegamos pero no el contenido.
Para configurar esta opcion de inspeccion tendremos que habilitar algún perfil de securidad en la policy y automáticamente cambia la opción de “SSL Inspection” a “certificate-inspection” y ya con esto creamos una política con el certificate inspection.
Para la creación de un perfil inspection se hace en “Security Profiles”, “SSL/SSH Inspection”, donde ya se encuentran 3 que por defecto no podemos editar y uno que si es customizable. También podemos crear uno desde cero al seleccionar “+Create New” y le pondremos un nombre por ejemplo “MyInspection”, luego en “Enable SSL inspection of” es donde seleccionamos si queremos proteger a nuestros usuarios indicamos “Multiple Clients Connecting to Multiple Servers” o en caso de querer proteger nuestros servidor web con acceso desde afuera tendríamos que seleccionar “Protecting SSL Server”. En este caso protegeremos las computadoras de nuestra empresa por lo tanto seleccionamos “Multiple Clients Connecting to Multiple Servers”. Luego en “Inspection method” seleccionamos “SSL Certificate Inspection” para analizar el certificado o en “Full SSL Inspection” para poder analizar el tráfico. En “CA certificate” seleccionamos la CA de nuestro fortigate. En “Blocked certificates” es donde le decimos al fortigate que hacer en caso de encontrar un certificado bloqueado en la pagina web que navega un usuario nuestro y las opciones son “Allow” que significa que permitirá igual la conexión o “Block” que bloqueará la conexión de internet del navegador. En “Untrusted SSL certificates” es que hacer cuando nos encontramos con un certificado que no es de confianza. “Server certificate SIN check” verifica el nombre del certificado contra la URL que estamos accediendo y las opciones es “Enable” que significa que verificará y nos advertirá, pero igual se puede acceder a la pagina, “Strict” significa que bloqueará la conexion o “Disable”. En la sección “Protocol Port Mapping” le indicaremos el o los números de puertos (separados por coma) que para las conexiones del tipo HTTPS haga el análisis en el puerto o los puertos indicados o podríamos indicar que inspeccione todos los puerto cuando la conexión sea HTTPS en la opción “Inspect all ports”. “SSH Inspection Options” lo veremos cuando utilicemos la opción “Protecting SSL Server”. “Common Options” es donde indicamos que hacer si por ejemplo nos encontramos con certificados inválidos “Invalid SSL certificates” y las opciones son “Allow”, “Block” o “Custom” donde si seleccionamos custom nos pedirá mas detalles de que hacer si por ejemplo nos encontramos un certificado expirado “EXpired certificates”, un certificado revocado “Revoked certificates”, si su validación dio time-out “Validation timed-out certificates” o si la validación falló “Validation failed certificates”. Finalmente podemos seleccionar si queremos logear estas anomalías o no 
Con esta configuración del perfil una vez aplicado a la policy recordar que no puede ver el trafico encriptado, por lo tanto solo verifica el certificado del servidor web externo
Full SSL Inspection on Outbound
En este modo de inspección además de ver la información del certificado el fortigate es capaz de ver todo el trafico desencriptado entre nuestro usuario y el servidor externo que utiliza protocolo SSL. Esto lo realiza recibiendo la petición de nuestro usuario de forma cifrada pero nuestro fortigate envía la petición al servidor externo (también de forma cifrada) para luego el servidor externo le responde a nuestro fortigate (ya que el cree que fortigate hizo la petición) y de esa forma el fortigate desencripta los datos, los analiza y los vuelve a encriptar para reenviarlo a nuestro usuario, también de forma cifrada. Esto se puede realizar gracias a la autoridad certificadora del fortigate (CA) ya que esta genera una conexión cifrada entre el navegador del usuario de nuestra empresa y el fortigate, pero para esto tenemos que instalar esa CA en los contenedores de las computadoras de nuestra empresa ya que esa CA no es una autoridad certificadora reconocida y es solo un CA local del fortigate por lo tanto los navegadores no reconocen esa CA y una vez instalado ya confiarán en esa CA. 
Para instalar la CA vamos a Windows, abrimos una ventana desde consola con el comando “mmc”, “File”, “Add/Remove Snap-in…” buscamos “Certificates” y click en “Add>”, seleccionamos “Computer account”, “Next”, y por ultimo “Finish” y ahora accedemos al contenedor de certificados donde abrimos “Trusted Root Certification Authorities” y acá es donde tenemos que ingresar la CA de nuestro fortigate haciendo doble click y luego en “Certificates” y para agregarlo hacemos click con botón derecho en “Certificates”, “All Tasks”, “Import…”, hacemos click en “Next”, buscamos el certificado descargado CA, seleccionamos “Place all certificates in the following store”, “next”, y “finish”. Ya con esto podría navegar el computador en paginas sin que de el error y de esta manera el fortigate ve todo el trafico. En caso de tener un dominio con muchas computadoras se tendría que crear una GPO (group policy object) en active directory donde despliegue este certificado a todas las computadoras del dominio
Para configurar un perfil de este modo nos vamos a “Security Profiles”, “SSL/SSH Inspection” y en “+Create New” y en “Inspection method” esta vez seleccionaremos “Full SSL Inspection” donde tiene algunas opciones adicionales al anterior por ejemplo “Enforce SSL cipher compliance” lo que significa que solo se acepten las conexiones que estén cumpliendo cifrado SSL. “Enforce SSL negotiation compliance”. “RPC over HTTPS” es para correos exchanges por ejemplo. Todas estas opciones las dejaremos por defecto (apagadas). En la sección “Protocol Port Mapping” ahora se encuentran mas servicios para inspeccionar el puerto y no solo HTTPS como en el caso anterior. En la sección “Exempt from SSL Inspection” ingresaremos el tipo de sitio que no queremos que inspeccione el trafico como por ejemplo bancos u otras instituciones debido a que hay sitios que detectan este mecanismo y los bloquea por seguridad al usuario final. En “Log SSL exemptions” si lo habilitamos haremos que se genere un log cuando alguien navegue a este tipo de sitios. En “SSH Inspection Options” es para hacer también un Deep Inspection a conexiones SSH. Y por ultimo vemos que hacer con los certificados inválidos igual que la opción anterior. 
Luego al aplicarlo en una policy y seleccionar este perfil creado nos aparecerá una alerta indicando que puede que los usuarios finales le podría aparecer una alerta debido al certificado y para eso tenemos que instalar el certificado (CA) en las computadoras como lo mencionaremos en la siguiente opcion
Full SSL Inspection on Inbound Traffic
Este modo es para proteger un servidor que exponemos a internet como por ejemplo un servidor web. En este caso tendremos un usuario random que quiere navegar hacia nuestro servidor expuesto a internet con alguna solicitud SSL. En este caso como se puede imaginar no podemos instalarle el certificado CA a ese usuario random por lo tanto lo que hacemos es instalar el certificado que normalmente intalariamos en el servidor web en el equipo fortigate con la finalidad que cuando el usuario random se quiera conectar a https://www.example.com se establece gracias al certificado un túnel ssl desde el usuario hasta el fortigate para desencriptar el trafico, inspeccionarlo, cifrarlo nuevamente y reenviarlo a nuestro servidor web y para que el servidor web confie en la CA de nuestro fortigate es acá donde instalaremos el CA de fortigate. De esta manera estamos protegiendo nuestros servidores permitiendo analizar el trafico cifrado que viaja hacia el servidor.
Application Control
Los perfiles de Application Control son capaces de detectar el patron de trafico de aplicaciones que pasan por la policy y gracias a este patron de trafico conocido por la base de datos de fortigate podríamos bloquear o permitir el trafico según lo configuremos. Esta base de datos se actualiza constantemente gracias a una suscripción que tenemos que tener. Para la creación de un perfil de Application Control tenemos que ir a “Security Profiles”, “Application Control”, “+Create New”, donde en “Name” en este caso le pondremos Aplicaciones bloqueadas. Cabe destacar que esta función trabaja con una estructura jerárquica donde podríamos bloquar por ejemplo todo el Social Media (Facebook, Linkedin, etc) o podríamos bloquear solo Facebook o podríamos bloquear solo el chat de Facebook por ejemplo. En la sección de “Categories” donde vendría siendo la raíz de la estructura jerárquica, pero si abrimos “View Signatures” de la categoría podríamos hacer un selección de lo que podríamos bloquear dentro de esa categoría, dentro de esta categoría se encuentran 4 opciones para hacer con esa categoría que son; “monitor” que lo que hace es permitir el trafico de la categoría pero lo vamos a logear, “Allow” permite el trafico pero no logea nada, “Block” bloquea el trafico y “Quarantine” bloqueará la dirección IP que está generando el trafico bloqueado por ciertos minutos u horas que nosotros le indiquemos. En la sección “Network Protocol Enforcement” encontraremos un cuadro donde podemos crear una política donde indicaremos por ejemplo que solo en el puerto 80 se permitirá el protocolo http y en caso de que una pagina esté trabajando en otro puerto en la sección de “Violation Action” indicaremos que será bloqueada. En la sección “Application and Filter Overrides” podríamos crear una regla que sobre escriba a las categorías seleccionadas, un ejemplo de esto podría ser si en la sección de “Categories” bloqueamos “Web.Client” y en esta sección podríamos habilitar Internet Explorer para que solo se pueda navegar por esa aplicación. 
Esta sección de “Application and Filter Overrides” se evalua primero que la sección de “Categories”, por lo tanto si tenemos algo que en esta seccion se encuentra permitido pero en Categories está bloqueado este sí funcionará debido a que primero encontró que está permitido. Por ultimo en la sección de “Option” tenemos “Block applications detecte don non-default ports” lo que significa que bloquearemos una aplicación que no esté trabajando en su puerto por defecto. “Allow and Log DNS Traffic” significa que guardará un registro de los logs en trafico DNS (fortigate recomienda solo utilizarlo en algún trabajo de debug debido a que consume muchos recursos), “QUIC” es un protocolo que utiliza el navegador Chrome y al bloquearlo haremos forzar que esta aplicación utilice HTTP2 con TLS1.2, por ultimo tenemos “Replacement Messages for HTTP-based Applications” que es un mensaje al momento de bloquear una pagina web. 
Luego de crear este perfil de Application Control tenemos que aplicarlo a una policy en la sección de “Security Profiles” y habilitamos la opción “Application Control”, seleccionamos el perfil creado y de esa forma la opción “SSL Inspection” cambiará a “Certificate-Inspection” pero es recomendable trabajar en “Deep Inspection” 
Antivirus
Fortigate nos ofrece una suscripción para el servicio de antivirus que podemos utilizar el los firewalls fortigate. Este servicio se encarga de protegernos contra virus, malware y ataques de dia cero. Este perfil de seguridad trabaja en tres pasos ordenados donde el primer paso es el escaneo de antivirus donde detectará y eliminará cualquier malware en tiempo real. El segundo paso es el análisis de Grayware done fortigate es capaz de detectar y bloquear las peticiones de aplicaciones que vienen dentro de otros programas cuando a veces no nos damos cuenta y aceptamos la instalaciones de buscadores externos por ejemplo. El tercer paso se utiliza solo si la compañía es un blanco constante de ataques de virus y este es Machine Learning (AI) pero lo inconveniente de este paso es que arroja muchos falsos positivos, y debido a esto es que viene deshabilitado por defecto y para habilitarlo se realiza con el comando “config antivirus settings”, “set machine-learning-detection enable”. En caso de que aun con esto seguimos teniendo ataques malware es recomendable contar con un producto del tipo FortiSandbox donde con este producto podemos detectar de manera mas efectiva el ataque de dia cero con mayor certeza que el fortigate. El perfil del antivirus puede funcionar en modo Proxy y en modo Flow. Cuando trabajamos en un perfil de antivirus en una policy con inspeccion Flow-Based y nuestra computadora está recibiendo un archivo descargado estos paquetes los recibirá el usuario y el equipo fortigate al mismo tiempo pero el ultimo paquete solo lo recibe el fortigate para analizar el archivo completo y después de analizarlo y no encontrar nada envía este ultimo paquete al usuario, o de lo contrario si encuentra algo sospechoso el fortigate envía una señal de reset y la descarga del archivo en la computadora falla. En el modelo Proxy en cambio solo el fortigate guardará en una cache los paquetes del archivo descargado y luego descargado analizará el archivo y en caso de no encontrar nada recién lo reenviará al computador final, o de lo contrario lo descartará y al usuario no se le envía absolutamente nada. Este ultimo modo es un modo un poco mas lento debido al proceso mencionado. Para la creación del perfil de antivirus se hace en “Security Profiles”, “AntiVirus”, “+Create New” donde en “Name” le pondremos AV y para activar la opción de “AntiVirus scan” necesitamos primero activar algún “Inspected Protocols” y en este caso activaremos “HTTP”. Luego podremos activar “AntiVirus scan” y la acción que nos permite es bloquear el trafico cuando detectamos una amenaza o permitir la descarga del archivo pero lo registramos en el log. “Feature set” es el modo de inspeccion que vamos a querer que este perfil de antivirus trabaje ya sea en modo “Flow-based” o modo “Proxy-based”. En el modo proxy se habilita una opción adicional que es “Content Disarm and Reconstruction” que significa que una vez descargado los paquetes del archivo este intentará retirar el malware del archivo y si lo puede lograr enviará el archivo al cliente. Luego en ambas opciones tenemos “Treat Windows executables in email attachments as viruses” que significa que los archivos adjuntos los tratará como virus y esto generalmente es molestoso debido a que no dejará descargar adjuntos de correos electrónicos. “Include mobile malware protection” significa que en caso de que tengamos un fortiap y queramos proteger a los usuario mobiles conectados a ese AP. “Quarantine” es habilitar la cuarentena para los archivos. En la sección “Virus Outbreak Prevention” es una base de datos adicional de prevención de virus. 
Una vez creado el perfil de AntiVirus debemos aplicarlo en una policy en la sección de “Security Profiles”, “AntiVirus” y seleccionamos el perfil creado. Es recomendable siempre trabajar con “Deep-inspection” en “SSL Inspection” para que pueda analizar los posibles virus descargados con https de forma encriptada. Para ver los logs se tiene que ir a “Los & Report”, “AntiVirus”. Para utilizar un perfil de AntiVirus con modo proxy en la política en la opción “Inspection Mode” tiene que estar seleccionado “Proxy-based” o de lo contrario no mostrará el perfil del antivirus creado en modo proxy. 
Intrusion Prevention
Este perfil de seguridad solo trabaja en modo Flow-Based y se encarga de detectar y bloquear exploits conocidos y anomalías en nuestra red. Para la creación de un perfil de IPS se programan en “Security Profiles”, “Intrusion Prevention” donde ya vienen algunos por defecto y para crear uno se tiene que abrir “+Create New” donde en “Name” le pondremos IPS Profile, en “Block malicius URSl” es para bloquear posibles links maliciosos, en la sección de “Botnet C&C” significa programar protección contra botnet y es el único lugar donde lo podemos programar y tenemos la opcion de deshabilitarlo, bloquearlo y en estado monitor donde obviamente es recomendable la opcion “Block” con el fin de evitar formar parte de algún ataque de DDOS con nuestros equipos hacia otras redes. Para realizar el bloqueo de Botnet este perfil debe estar agregado en la política de salida a internet. En la sección de “IPS Signature and Filters” se utiliza en la policy de algún servidor web o algún servicio que se encuentre expuesto a internet para protegerlo y las firmas y filtros de IPS se crearan desde “+Create New” donde para seleccionar firmas independientes en “Type” está la opcion “Signature”, en la opcion “Action” que viene por “Default” es la que viene por defecto en la columna “Action” donde algunas tienen “Block” y otras tienen “Pass” lo que significa que la firma que seleccionemos tomará esa acción que es la que viene por defecto o podríamos modificar en vez de “Default” tenemos “Monitor”, “Block”, “Reset” que esta significa que se le reenviará una señal de reset a la IP que está solicitando el trafico, “Quarantine” que se puede seleccionar el tiempo en minutos, horas o días a la dirección IP del atacante. El “packet logging” si lo habilitamos logearemos el paquete original que está haciendo match con la firma IPS. En “Status” (que hay que habilitar esa columna con botor derecho para que muestre su estado). En “Rate-based settings” podremos especificar un umbral y un periodo de tiempo donde en “Threshold” indicaremos cuantas veces queremos que sea detectado ese ataque en el periodo de tiempo indicado en “Duration” para que bloquee ese trafico. En “Exempt IPs” podemos indicar la dirección IP de origen o destino que no queremos que sea analizada por este perfil de seguridad. Luego seleccionamos uno por uno la firma que necesitemos agregar con botón derecho en “Add Select”. Luego hacemos click en “Ok” y veremos la lista en la sección de “IPS Signatures and Filters” donde se analizará como si fuera un firewalls de arriba hacia abajo esperando a que alguna haga match. El otro tipo de filtro en la opcion de “Type” es “Filter” donde tienen las mis firmas y casi las mismas opciones (salvo la excepción de dirección IP de origen o destino) y en la opcion de “Filter” ingresamos el tipo de filtro que necesitemos por ejemplo en este caso nos quedamos con las firmas mas severas, las que afecten al cliente o servidor, por protocolo FTP HTTP, por sistema operativo Linux, Apache y con esto nos quedamos solo con esas firmas. Luego agregamos este perfil de “Intrusion Prevention” en la policy que se está publicando hacia afuera algún servicio como por ejemplo un servidor HTTP en la sección de “Security Profiles” en la opcion “IPS” y como esta policy es un servicio que se expone a internet en la opcion de “SSL Inspection” crearemos una nueva con la opcion de “Enable SSL Inspection of” donde indica “Protecting SSL Server” y deberíamos poner un certificado que coincida con el servidor apache que sea igual al del dominio (no va la CA de Fortigate). Con este método de SSL Inspection estamos protegiendo un servidor web y a demás estamos agregando la protección del motor de IPS. Finalmente para agregar un perfil de protección contra botnet a nuestros usuarios crearemos uno con nombre Botnets donde bloquearemos las URLs maliciosas y en la sección de “Botnet C&C” le pondremos “Block” y luego agregamos este perfil a la política de salida a internet de nuestra red. Fortinet recomienda no utilizar los perfiles de IPS en políticas que vallan de una red interna a otra red interna por lo tanto lo recomendado es utilizarla en una salida a internet con las botnets bloqueadas o en los servicios publicados en internet como un servidor apache o un ISS con los perfiles de IPS bien filtrados.
Protección contra ataques DoS
Estableceremos una policy para bloquear ataques DoS (Denegacion de Servicio) y también contra escaneo de puertos ya sea por internet o por nuestra red local. Esta política de protección se encuentran en “Policy & Objetcts”, en “IPv4 DoS Policy” se crean tanto como para denegación de servicio también para restringir ataque como ICMP float, TCP Sync, y escaneos de puertos TCP y UDP. Para realizar algunas pruebas habilitaremos en la interfaz del ISP1 el ping, HTTPS, SSH para luego en el usuario del SITE-B realice un escaneo de puertos con NMAP desde el SITE-B contra el equipo fortigate del SITE-A con la idea de que muestre los puertos abierto 443 (HTTPS) y 22 (SSH). NOTA; una buena practica es siempre deshabilitar el ICMP (ping) del internet. Luego de verificar los puertos abierto crearemos una política para evitar el ataque DoS y el escaneo de puertos y esto se hace en “Policy & Objetcts”, “IPv4 DoS Policy”, “Create New” y en “Name” pondremos DoS IPS1 (esto debido a que no se puede realizar en la SDWAN y se tiene que hacer por interfaz), en “Incoming Interface” seleccionamos la interfaz de ISP 1 (port2), en “Source Address” como es internet pondres all, “Destination Address” pondremos all aunque se podría indicar las direcciones IP de los computadores, “Service” all. Luego tenemos una sección de “L3 Anomalies” que significa anomalia de capa 3 del modelo OSI (RED) donde controlamos la cantidad de sesiones por cada IP de origen (“ip_src_session”) y la cantidad de sesiones por cada IP de destino (“ip_dst_session”), es decir que si se conecta alguien por internet a un servidor que tenemos publicado y genera muchas sesiones puede ser el indicador de algún comportamiento anomalo y en la sección de “Threshold” será el limite de sesiones permitida por IP. En la sección de “Action” podremos deshabilitar, bloquear y monitorizar. El “Logging” es para habilitar en caso de querer dejar registro de la sesión que llegó al umbral indicado en “Threshold”. En la sección de “L4 Anomalies” (capa transporte modelo OSI) tendremos los tipos de ataques donde “tcp_syn_flood” es un ataque de inundacion de paquetes tcp syn bastante común por lo tanto es importante bloquearlo y ajustar el “Threshold” en 200 aunque este umbral tiene que modificarse según el da como resultado la prueba y error y habilitamos la opcion de “Logging” para logear el ataque. Luego tenemos el “tcp_port_scan” que es el escaneo de puertos tcp y así con muchos otros tipos de ataques. Siempre es recomendable bloquear todo lo que sea Scan. Ya con esto quedó la política para proteger el ISP1 y lo que se podria hacer es copiar y pegarla para luego editar el nombre y la interfaz del ISP2 para así bloquear este tipo de ataques en ambas interfaces y por ultimo esta copiada la habilitamos. Ya con esto tenemos política de protección de denegación de servicio en el site-a por ambos ISPs y para comprobarlo se tendría que volver a realizar el scan con nmap. Este tipo de ataque corresponde a ataques anómalos y la única forma de detectarlo es analizando el comportamiento del trafico y el criterio del comportamiento es lo que acabamos de configurar. Para poder revisar este tipo de incidentes es en “Log & Report”, “Anomaly” y en la columna “Count” mostrará el numero de incidencias
File Filter
Este perfil de seguridad lo podemos utilizar para prevenir que nuestros usuarios descarguen archivos según la extension del archivo por ejemplo prevenir ejecutables “.exe” o “.bat” etc. Para configurar este perfil se tiene que ir a “Security Profiles”, “File Filter” y en “Create New” le indicaremos un nombre por ejemplo archivos bloqueados, en la opcion “Scan archive contents” sirve para escanear los archivos, en “Feature set” sirve para indicarle si trabajará en modo “Flow-based” o en modo “Proxy-based” y entre estos dos la única diferencia es el protocolo que analizará. En la sección de “Rules” crearemos una nueva regla en “Create New” donde en “Name” le pondremos ejecutables, en “Protocols” seleccionaremos los protocolos que en este caso dejaremos todos, en “Traffic” es para ver si queremos inspeccionar el trafico “Incoming” (entrante) “Outgoing” (Saliente) “Both” (ambos) y en este caso seleccionaremos “Both”. En la sección de “Match Files” indicamos donde dice “File Types” el o los tipos de archivos que queremos bloquear, por ejemplo exe, msi, bat, Torrent, entre muchos otros, y en “Action” si queremos permitir la descarga pero guardar el registro indicamos “Monitor” o si queremos bloquear la descarga indicamos “Block” que en este caso bloquearemos la descarga, en “Password-protected only” es para analizar solo archivos que estén protegidos con contraseña. Luego de guardar la selección y la creación del perfil nos vamos a la política de internet y seleccionamos en la sección “Security Profiles”, “File Filter” el perfil creado con nombre archivos bloqueados y en “SSL Inspection” indicaremos “Deep-inspection” para que el fortigate pueda analizar todo el payload de las conexiones aunque el usuario esté descargando de forma segura con https el fortigate pueda inspeccionar ese trafico, detectar los archivos y bloquear la descarga. Para ver los archivos bloqueados se hace en “Log & Report”, “File Filter” y ahí se observan los archivos bloqueados.
Envío de alertas por correo
Configuraremos nuestro fortigate para que nos envié alertas por correo electrónico. En caso de que el correo sea una cuenta de Gmail necesitamos configurar en la cuenta de correo donde dice “Seguridad” habilitar donde dice “Acceso de aplicaciones poco seguras” o de lo contrario el fortigate no podrá usar esa cuenta de correo electrónico. Para configurar la cuenta en el fortigate nos vamos a la CLI y escribimos;
Config system email-server;para entrar en contextoGet;para ver los parámetros que podemos modificar los cuales son “server” y habilitar “authenticate”Set server smtp.gmail.com;en caso de ser un correo GmailSet authenticate enable;para habilitar la autenticación con usuario y contraseña del correoGet;para ver que luego de habilitar authenticate muestra el username y passwordSet username [correoelectronico@gmail.com](mailto:correoelectronico@gmail.com "mailto:correoelectronico@gmail.com");para indicar el correoSet password contraseñadelcorreo;ingresamos la contraseña del correo electrónicoEnd;para guardar
Ahora luego de configurar el correo tenemos que configurar las alertas también por la CLI en
Config alertemail set;Get;mostrará el username donde indicaremos el correo, podemos ingresar hasta 3 correos para enviar las alertas donde dice mailto1, en email-interval que viene por defecto en 5 minutos indicará que cada 5 minutos enviará un correo con todas las alertas juntas dentro de ese rango de tiempoSet email-interval 1;significa que cada 1 minuto nos mandará un correo en caso de que hubo algún o algunos eventos dentro de ese tiempoSet username [correoelectronico@gmail.com](mailto:correoelectronico@gmail.com "mailto:correoelectronico@gmail.com");indicamos el correo que acabamos de programarSet mailto1 [correodealerta@gmail.com](mailto:correodealerta@gmail.com "mailto:correodealerta@gmail.com");indicamos el correo que queremos enviar las alertas
Ahora tenemos que indicar el tipo de eventos que queremos que informe por ejemplo del tipo IPS, los intentos fallidos de loging en el firewall, logs de alta disponibilidad (HA), errores de IPsec, avisos de actualización de fortigate, errores del tipo PPP, errores de autenticación de las vpn ssl, los eventos de antivirus y webfilter, los cambios en la configuración del fortigate, cuando encuentre violaciones en el trafico, cuando un admin se logea, cuando la licencia está por expirar, cuando el conector del fortigate single sin don (FSSO), alertas con ssh y por ultimo cuando queden 15 dias de licencia por expirar
Set firewall-authentication-failure-logs enable;para habilitar cuando alguien tiene un intento de loging fallido en el fortigateSet configuration-changes-logs enable;cuando alguien realice un cambio en la configuración nos mandará un correoSet admin-login-logs enable;cuando un admin se logeaGet | grep enable;para ver las configuraciones que habilitamosDiagnose log alertmail test;para probar esta configuración enviándonos un correo de prueba
Ahora solo queda probar las configuraciones indicadas
MFA para administradores
Cuando compramos una licencia de fortigate nos entregan solo 2 FortiToken para el segundo factor de autenticación (MFA) pero también de forma gratuita aunque no tan practica como el fortitoken podríamos utilizar como segundo factor el correo electrónico y ya que tenemos configurado el correo electrónico solo falta habilitar y configurar esta opcion y esto se hace por la CLI pero primero crearemos un usuario nuevo para que este tenga el segundo factor desde “System”, “Administrators”, “Create New”, y le asignamos el nombre que será soporte y el perfil de “super_admin” en la sección de “Administrator profile” y como vemos en las opciones de “Two-factor Authentication” solo nos indica “FortiToken Cloud” o “FortiToken” pero mediante la CLI habilitaremos la opcion con Email por lo tanto dejaremos deshabilitada la opcion de “Two-factor Authentication” y crearemos el usuario.
Ahora habilitaremos la opcion de autenticar como segundo factor el correo electrónico mediante la CLI
Config system admin;para entrar al contextoShow;para ver los usuariosEdit soporte;para editar este usuarioGet;para ver lo que vamos a modificar que es email-to y two-factorSet email-to [correoqueconfiguramosparaquelleguen@gmail.com](mailto:correoqueconfiguramosparaquelleguen@gmail.com "mailto:correoqueconfiguramosparaquelleguen@gmail.com");para asignar el correo electrónico de este usuarioSet two-factor email;para habilitar la opcion emailEnd;para guardar
Ahora que habilitamos esto por la CLI aparecerá como opcion en la GUI en la opcion de “System”, “Administrators”, y si abrimos el usuario creado y habilitamos “Two-factor Authentication” aparecerá “Email based two-factor authentication”, luego de seleccionarlo y aceptar cuando el usuario se autentifique le pedirá un código enviado a su correo electrónico.
No es recomendable hacer esto con el usuario admin por defecto ya que si el correo tiene problemas o el equipo no tiene internet nunca llegará el código y eso hará que nunca podrá autenticarse y tendrá que resetear el equipo a los valores de fabrica. Es por esto que lo hicimos con el usuario nuevo soporte. Pero el servicio de FortiToken es muy bueno y se compra un paquete adicional si queremos mas tokens.
Web Application Firewall – WAF
Este es un perfil de seguridad orientado a proteger nuestros equipos web que estén publicados en internet. Este servicio es muy reducido en comparación al fortiweb ya que este ultimo es muy completo y potente y es lo mas recomendable si se tienen varios equipos expuestos a internet y mas aun si son criticos para el negocio. Normalmente vienen deshabilitado por lo tanto se habilita en “System”, “Feature Visibility”, “Web Application Firewall”. Ahora crearemos el perfil WAF en “Security Profiles”, “Web Application Firewall”, “Create New” de nombre le pondremos WAF, este perfil solo funciona en el modo de inspeccion proxy-based y no funciona con el modo de inspeccion Flow-based. Al hacer click derecho en alguna de las “Signatures” mostradas como por ejemplo “Cross Site Scripting” podremos editarlas y indicar en “Action” lo que queremos que se haga cuando encuentre esta firma ya sea “allow, block o Monitor”, en “Severity” le indicaremos si será “High, Medium o Low” y en “Status” si queremos habilitarlo en “Enable” o “Disable”. Generalmente estos WAF se programan haciendo pruebas y errores ya que cada sistema es distinto y en “Log & Report”, “Web Application Firewall” veremos las actividades y segun estas actividades veremos si se comporta correctamente segun lo configurado. Tambien podemos habilitar “Constraints” (restricciones) y luego de creado el perfil tenemos que agregarlo en una policy que esté exponiendo un servidor web donde el modo de inspeccion debe ser “Proxy-Based”. Ya agregado el perfil se recomienda tener en una policy expuesta a internet habilitado el perfil de WAF, IPS Web Profile y SSL pero si el equipo es critico es recomendable como ya lo mencioné contar con un FORTIWEB.
Web Filter - Bloqueo por categorias
El perfil de seguridad Web Filter es uno de los temas mas importantes donde encontraremos muchas configuraciones posibles en el perfil de seguridad. Esto tiene muchos fines y algunos son mitigar los efector negativos del contenido inapropiado que existe en internet, preservar la productividad de los empleados, prevenir la congestion de nuestra red al bloquear categorias web que hacen mucho consumo de ancho de banda como por ejemplo los sitios de streaming, prevenir la perdida de datos y la exposicion de datos confidenciales, disminuir la exposicion a amenazas que se encuentran en la web, prevenir las violaciones al copyright y prevenir la visualizacion de material ofensivo o inapropiado, esto entre muchas otras razones es recomendable contar con un perfil activo de Web Filter. El webfilter trabaja luego de que se realice un DNS Request, tenemos un DNS Response, luego entra el three-way handshake con el envío de SYN luego nos responden con un SYN/ACK y por ultimo lo cerramos con el ACK y luego enviamos el HTTP GET donde acá se aplica el Web Filter, lo que significa que el webfilter no previene la conexion o negociacion mediante el protoclo TCP hacia el sitio y mas bien se activa cuando hacemos el HTTP GET. Este perfil requiere un contrato con fortinet ya que lo que en realidad se utiliza son los servicios de FortiGuard para categorizar los sitios de internet en diferentes dominios. El perfil se encuentra en “Security Profiles”, “Web Filter”, “Create New” donde en name le pondremos Web Filter, este servicio puede funcionar tanto el Flow-base y en Proxy-based teniendo este ultimo un poco mas de configuraciones adicionales. En “FortiGuard Category Based Filter” es el mas utilizado donde filtramos por categorias como por ejemplo “Potencially Liable”, “AdultMature Content”, “Bandwidth Consuming”, “Security Risk”, “General Interest - Personal” y la categoria “Unrated” son los sitios en donde Fitinet aun no categoriza las paginas web, en “Local Categories” es donde podemos agregar paginas web y agregarlas a “Custom1” o “Custom2”. Para bloquear YouTube entra en la categoria “Streaming Media and Download” donde con click derecho podemos “Block” o tambien podriamos “Allow”, “Monitor”, “Warning” donde significa que se le alertará al usuario que está entrando a un sitio que no deberia pero de igual forma se puede acceder al sitio si confirma que igual quiere entrar y en “Authenticate” significa que le pedirá las credenciales para que pueda acceder al sitio. Para facebook le pondremos la opcion de “Authenticate” y esta está en la categoria “General Interest - Personal” en “Social Networking” y al ingresar esa opcion tendremos que seleccionar un grupo por lo tanto tenemos que crear un usuario en “User & Authentication”, “User Definition” y a este usuario se llamará soporte y en el paso 4 habilitamos la opcion “User Group” y en +”Create” creamos el grupo y le pone un nombre por ejemplo VIP y aceptamos y ahora el usuario nuevo del tipo local en la columna “Groups” tiene que aparecer VIP y ahora volvemos a “Web Filter” y al seleccionar “Authenticate” en “Selected User Groups” seleccionamos VIP. Para la prueba de las categorias configuradas fortigate tiene una pagina que es fortiguard.com/webfilter/categories que en esta se puede probar las categorias que bloqueaste para así ver que estén bien bloqueadas. Una vez creado el perfil tenemos que aplicarlo en la politica de intenet y recuerda que el perfil lo creamos en el Inspection Mode Flow-based por lo tanto así tiene que estar en la politica y para seleccionar el perfil se encuentra en la seccion de “Security Profile”, “Web Filter” y seleccionamos el perfil creado. Web Filter trabaja tanto con el SSL Inspection en modo certeficated-inspection y en deep-inspection pero en este ultimo es mas seguro que bloquee las paginas por lo tanto es recomendable trabajar en ese modo.
Web Filter - URL filter & Profile override
Profile Override significa que cuando bloqueemos las paginas pero si agregamos un grupo o un usuario en la seccion de “Allow Users to override blocked categories” esta pagina puede ser permitida si el usuario se autentica y podrá navegar el tiempo que le indiquemos en la configuracion o todo el tiempo segun lo especifiquemos. Para esto entraremos al perfil creado llamado Web Filter en la seccion de “Allow users to override blocked categories” donde al habilitarlo en “Groups that can override” seleccionamos al usuario creado y agregado en el grupo VIP y en “Profile Name” seleccionamos el perfil “monitor-all” que este viene por defecto con todas las categorias en modo monitor con la idea de que cuando queramos entrar a youtube como esta seccion se encuentra bloqueda ahora la pagina habilitará la opcion de “Override” y nos pedirá que ingresemos las credenciales del usuario del grupo VIP para que pueda ingresar, es decir pasará de un perfil bloqueado a otro que estará en modo monitor dejando ingresar a la pagina solo a los usuarios que pertenezcan al grupo VIP. en “Switch applies to” le pondremos que se aplique a direcciones IP y en “Switch Duration” le indicamos el tiempo que estará habilitado en este perfil cambiado. Estos registros quedan guardados en “Security Profiles”, “Web Profile Overrides” donde mostrará el usuario con el “Scopep” que en este caso fue la IP, el perfil original y el nuevo perfil cambiado con override y la hora en que expirará esa opcion segun lo que le configuramos.
En la seccion de “Static URL Filter” la primera opcion “Block invalid URLs” bloqueará las paginas invalidas, luego en “URL Filter” podremos hacer filtrado por URLs especificas y al habilitarlo y creamos una nos pedirá “URL” donde bloquearemos todas las paginas de udemy.com donde para seleccionar todas en “Type” ponemos Wildcard y en la primera opcion “URL” ponemos udemy.* que significa que todo lo que tenga esos nombre lo bloqueará y en la opcion de “Action” tenemos monitor, allow, block y Exempt que esta ultima significa que si lo seleccionamos pasará directamente a permitir la pagina lo que la diferencia de allow es que si acá seleccionamos esa opcion de allow y luego en la seccion de “Category Filter” esa pagina se encuentra bloqueda significará que aunque lo permitimos con allow en Static URL Filter en la siguiente seccion se bloqueará debido a que el orden de la inspeccion es primero Static URL Filter, luego pasa a Fortiguard Category Filter, luego a Advanced Filter y segun este orden mostrará o bloqueará la pagina, pero con la opcion de “Exempt” la URL indicada no seguirá ese orden y pasará de inmediato a mostrar la pagina independiente si las demas categorias que siguen se encuentra bloqueada saltandose los otros filtros. Para este ejemplo de permitir udemy con la opcion de Exempt al entrar hay imagenes que no carga la pagina debido a que dentro de esa pagina se encuentran otras paginas que están siendo bloqueadas por la categoría y para habilitar todo dentro de esta pagina se realiza deshabilitando el “URL Filter” y haremos una recategorización de la pagina udemy como ya se encuentra en la seccion de “General Interest - Personal” en la categoria de “Education” y podremos recategorizarla y ponerla en cualquier otra categoria que tengamos permitido el trafico o tambien la podriamos recategorizar en “custom1” y a esta permitir el trafico o tambien podriamos crear alguna categorizacion en “Security Profiles”, “Web Rating Overrides”, y en “Custom Categories” podriamos seleccionar las custom que vienen por defecto o dentro de “Custom Categories”, “Create New” para crear alguna donde en “Name” le pondremos nuestra categoria, en “Status” seleccionamos Enable y ahora volvemos a “Web Rating Overrides” y acá ponemos “Create New” para ingresar en “URL” la pagina udemy.com y hacemos click en “Lookup Rating” para ver a que categoria originalmente pertenece y en la seccion de “Override to” le indicamos a que categoria queremos ingresarla donde en “Category” seleccionamos “Custom Categories” y en “Sub-Category” seleccionamos la que acabamos de crear llamada “Nuestra categoria” luego de hacer click en ok vemos que arriba a la derecha se encuentra para habilitar “Show original cateries” para ver en qué categoria estaba seleccionada esa pagina de forma predeterminada. Ahora si vamos a “Web Filter” veremos en “Local Categories” la categoria creada “Nuestra categoria” pero en action se encuentra “Disable” y para habilitarla se hace con click derecho “Allow” y ahora aunque tengamos la categoria de educacion bloqueada udemy.com pertenece a otra categoria que se encuentra en “allow” pero de igual forma aparecen imagenes bloquedas ya que la pagina interactua con otras paginas por lo que para ver esas otras paginas tenemos que hacer click derecho en alguna imagen bloqueada y abrir “Inspect” y vamos a “Sources” veremos todos los dominios que estan involucrados en la pagina por lo que nos damos cuenta que no basta con solo habilitar udemy.com por lo que probaremos para ver si carga la pagina completa habilitando el dominio udemycdn.com donde mismo hicimos el Overrides de udemy en “Security Profiles”, “Web Rating Overrides”, en “Create New” ingresamos la URL udemycdn.com y en “Category” seleccionamos “Custom Categories” y en “Sub-Category” seleccionamos “Nuestra categoria” y ahora con eso carga la pagina completa como corresponde solo haciendo el override de 2 url para que el sitio pueda cargar correctamente. Otra forma de ver la pagina que está bloqueando para que pueda cargar correctamente la pagina udemy es ir a “Log & Report”, en la seccion de “Web Filter” y veremos la pagina bloqueada y así ingresar esa pagina en Overrides para que pueda cargar
Web Filter - Content Filter
En esta seccion veremos como filtrar el bloqueo de paginas web por palabras o contenidos que se encuentren en la pagina web por ejemplo, bloquearemos la palabra mozilla para que no se pueda descargar otro navegador. Esto lo haremos en donde siempre en “Security Profiles”, “Web Filter” abrimos el que creamos de nombre Web Filter y en la seccion de “Static URL Filter” habilitamos “Content Filter” y en “Create New” en “Patter Type” como ya hicimos en la clase anterior por “Wildcar” ahora seleccionaremos “Regular Expression”, en “Pattern” ingresamos la palabra o patron de texto que queremos bloquear o exempt .* \Mozilla (sin espacios) en lenguaje va a depender de la palabra pero en este caso ponemos Western, en “Action” ponemos Block y “Status” Enable. Es importante aclarar que para trabajar con “Content Filter” si es necesario y obligatorio trabajar con deep-inspection en la policy ya que el fortigate necesita poder ver y analizar el contenido de las paginas. Para poder ver el bloqueo aparte de abrir y buscar por la palabra tambien podemos ver los logs en “Log & Report”, “Web Filter” y si abrimos el detalle del bloqueo en la seccion de “Web Filter” encontraremos el perfil del bloqueo, la palabra bloqueada, el mensaje del bloqueo. En la seccion de “Rating Options” donde dice “Allow websites when a rating error accurs” significa que si la habilitamos al momento de que el fortigate tenga algun problema con la conexion de fortiguard (recuerda que web filter trabaja en tiempo real online con fortiguard) habilitará la pagina que se podria encontrar bloqueada en el perfil en caso de que no haya conexion con fortiguard y en “Rate URLs by domain and IP Addres” significa que si la habilitamos quebraremos el Rate tanto por la URL como por la IP
Web Filter - Funciones en modo Proxy
Ahora nos toca ver las funcionalidades en modo Proxy-based ya que tienen configuraciones distintas y estas se distingues con una “P” en color rojo indicando que esta opcion está habilitada solo con ese modo de trabajo. La primera opcion es “Category Usage Quota” que acá se puede configurar si se le quiere dar a los usuarios cierto limite de tiempo o cierta cantidad de datos consumido por el tiempo indicado a todos los usuarios que tengan paginas con las categorias configuradas en action en modo “Monitor, Warning o Authenticate” y esto se configura en el apartado de “Category Usage Quota”, “Create New” y acá seleccionamos que categoria queremos darle una cuota por ejemplo queremos darle un limite de mb consumidos a youtube y para darle esa cuota primero tenemos que buscar la categoria y si no aparece significa que es por que en la categoria se encuentra en modo bloqueado y ese modo no tiene permitido darle una quota por lo tanto vamos a “Streaming Media and Download” y lo dejamos en modo “Warning” una vez hecho esto vamos denuevo a crear la Quota y ahora en “Category” aparece “Streaming Media and Download”, la seleccionamos y en “Quota Type” podemos indicar si lo queremos por “Time” o “Traffic” y en este caso seleccionamos “Traffic” donde en “Total quota” pondremos solo 10 MB, aceptamos y para que esto funcione correctamente tenemos que tener habilitado el “Application Control” ya que acá tenemos el servicio de “Video/Audio” debido a que yotube entra en esa categoria por lo tanto tenemos que tenerlo en modo por lo tanto el nombre del perfil le pondremos Monitor y haremos que todas las categorias estén configuradas en ese modo en la opcion de “All Categories” y con este perfil habilitado podra acertar fortigate el limite de tiempo o el limite de MB indicados. Una vez realizado este paso nos iremos a la policy de internet donde nos aparecerá un triangulo amarillo debido a que el perfil de Web Filter que tenemos se encuentra en modo Proxy y la policy está en modo Flow-based por lo tanto tenemos que cambiar la policy de “Inspection Mode” a “Proxy-based” y como ya se encuentra el perfil de “Web Filter” tenemos que agregar el perfil de “Monitor” recien creado en “Application Control” para que pueda contabilizar correctamente el trafico y guardamos y ya con esto está configurado y para ver la cuota que tiene el usuario nos vamos al “Dashboard” y en “+” agregamos un nuevo monitor que se llama “FortiGuard Quota” y con esto si entramos en “FortiGuard Quota Monitor” podemos ver la direccion IP del usuario con su “Used Traffic Quota”. Otra opcion que tenemos cuando trabajamos en modo Proxy es la seccion de “Search Engines” y a este se le puede habilitar la opcion de “Enforce ‘Safe Search’ on Google, Yahoo, Bing, Yandex” que obliga a esos buscadores a habilitar la opcion de Safe Search lo que hace que no muestre contenido inapropiado en las busqueda en esos motores de busqueda lo que la hace muy interesante en las instituciones educativas u otras organizaciones, la otra opcion es “Restrict YouTube Acces” que hace que no muestre videos inapropiados segun la pagina de youtube y la otra opcion es “Log all search keywords” que logea las busquedas en los motores. Otra seccion es “Proxy Options” y la primera opcion es “Restrict Google account usage to specific domains” lo que hace que al ingresar un nombre de dominio que por ejemplo la empresa actual por ejemplo miempresa.com solo permitirá logearse en las paginas web con el correo electronico de la empresa por ejemplo usuario1@miempresa.com pero si intento logearme a alguna pagina con otro correo de gmail por ejemplo correopersonal@gmail.com no me dejará ingresar a esa cuenta y las ultimas opciones son “Remove Java Applets” y “Remove ActiveX” del trafico web de los usuarios como medida de seguridad. El servicio de Web Filter es un servicio muy completo que vale la pena pagarlo debido a su gran versatilidad.
DNS Filter
Este perfil de seguridad al igual que el Web Filter es un servicio en tiempo real y no cuenta con una base de datos como en el caso del antivirus y el IPS. Este servicio se activa anterior a la conexion lo que significa que se activa cuando se solicita la resolucion del nombre por DNS por ejemplo youtube.com y que a a diferencia del Web Filter que se activaba cuando hacia el HTTP GET luego de realizar todos los protocolos anteriores este se activa en el primer paso en la resolucion de DNS. Para configurar este perfil vamos a “Security Profiles”, “DNS Filter”, “Create New” donde como nombre le pondremos DNS, “Redirect botnet C&C Request to block Portal” se bloquean las redes de “Comand and Control” (C&C) lo que significa bloquear dominios botnet, “Enforce ‘Safe Search’ on Google, Bing, YouTube” es identico a la opcion de Web Filter, luego en “FortiGuard Category Based Filter” podemos bloquearlas las consultad DNS por categorias y son exactamente las mismas que el Web Filter pero recordar que estan trabajan al principio cuando se solicita la resolucion del nombre DNS, acá las acciones que tenemos por cada categoria son “Allow, Monitor y Redirect to Block Portal” que este ultimo bloqueará la pagina y la redireccionará a una pagina ip por defecto de FortiGate pero que tambien podriamos redirigirla una vez bloqueada a alguna pagina que nosotros tengamos. En este perfil no hay distincion para trabajar en los 2 Inspection Mode en las politicas como si lo habia en Web Filter y se activa el perfil en “Security Profiles” dentro de la politica de internet y seleccionamos en “DNS Filter” el perfil creado DNS y es recomendable siempre trabajar en modo “custom-deep-inspection” en la opcion SSL Inspection. Es importante que para que funcione este perfil el fortigate en la seccion de “Network”, “DNS” en “DNS servers” tienen que estar seleccionado la opcion “Use FortiGuard Servers” para así utilizar los servicios de DNS de fortiguard o de lo contrario no funcionará, y ya con se encontrará bloqueada la pagina segun lo que indicamos en las categorias y para el bloqueo mostará la pagina donde está aplicado el servidor dentro de la configuracion del perfil DNS Filter donde dice “Redirect Portal IP” y esa IP puede modificarse a alguna que nosotros queramos si tenemos algun servidor http. La siguiente seccion es “Static Domain Filter” podriamos bloquear por un dominio por ejemplo udemy.com y www.udemy.com donde en “Type” podemos seleccionar simple, expresion regular o wildcar y en “Action” tenemos que para este dominio lo podriamos redirigir a la pagina web de bloqueo o permitir o monitorear y en estatus habilitado o deshabilitado. En “External IP Block Lists” lo veremos mas adelante cuando trabajemos con los conectores de “Security Fabric”. “DNS Translation” es para redireccionar los DNS de alguna pagina tomando la direccion IP del dns y cambiarla por otra IP ingresando la IP original y luego la IP que queremos que redireccione ese nombre de dominio con mascara 32. En “Redirect Portal IP” tenemos la IP del servidor en donde redireccionaremos la pagina bloqueada para que salga el mensaje. Luego en “Allow DNS Request when a rating error occurs” es para permitir las paginas en caso de que no se encuentre la conexion del equipo con FortiGuard recibiremos un rating error debido a que al igual que el Web Filter es un servicio en tiempo real, y por ultimo tenemos “Log all DNS queries and respondes” que es para logear todas las queries DNS y sus respuestas
VPN SSL - Introduccion al Web Mode
Las VPN SSL son mas usadas para crear VPN del tipo Client To Site, es decir, un usuario se conecta a un sitio, en cambio las VPN IP-SEC se utilizan mas bien para crear VPN del tipo Site To Site, es decir interconectar una red completa en un extremo con la red local de nuestra compañia. Ya sea Client to Site o Site to Site, el objetivo es el mismo, poder transmitir datos de manera segura y fiable a través del tunel mediante inscripcion y autenticacion de los datos. En resumen las VPN SSL son mejores para usuarios que se conectan a una empresa a traves de internet, cafes, librerias, aeropuertos, etc. en cambio las VPN IP-SEC son para conectar oficinas con otras oficinas y datacenter. Las SSL son bastantes sencillas de configurar y no se configura nada del lado del usuario si ocupamos el acceso web o si ocupamos el software Forti-Client solo se tiene que bajar la aplicacion y solo se configura en el fortigate, mientras que las IP-SEC requiere mas configuraciones, deben realizarse todas las configuraciones en todos los equipos fortigates y es una VPN que puede escalar a muchos nodos de oficinas remotas. Las VPN SSL como se comentó anteriormente tiene dos modos para poder acceder, una es por el Web Mode que requiere solo el navegador web pero tiene un limitado numero de protocolos que podemos utilizar. Los recursos que podemos utilizar son FTP, HTTP/HTTPS, RDP (Remote Descktop Protocol), SMB/CIFS (Samba), SSH, Telnet, VNC y PING, en cambio si accedemos utilizando el software FortiClient no tenemos una limitante pudiendo acceder a todos los recursos de la empresa por el protocolo que sea pero requiere la instalacion del software. Cuando trabajamos en modo Web el usuario se conecta mediante HTTPS al portal SSL de Fortinet y luego la direccion IP de origen del usuario es reemplazada por la direccion interna del fortigate siendo esta la IP que en definitiva se conecta a los recursos internos de la empresa, el usuario solo tiene que hacer es abrir un navegador a la URL de nuestro fortigate, autenticarse, y luego mediante los Quick Connection o los Bookmarks que crea él o los que podemos crear nosotros puede acceder a los recursos de la compañia.
Para programar una VPN SSL primero crearemos dos usuarios para la autenticacion en “User & Authentication”, “User Definition”, “Create New” con el nombre andrea y la agregaremos a un grupo llamado legales para así poder tener una distincion entre los grupos de los sectores de los usuarios y los recursos que puedan acceder, el otro usuario se llamará constanza y crearemos y agregaremos al grupo contable. Ya con esto tenemos el primer paso que es definir los usuarios que tendrán acceso a nuestra VPN, ahora vamos al menu de “VPN”, “SSL-VPN Portals” y acá definiremos si la conexion se realizará mediante el “Tunnel Mode” mediante el software Forti Client o por “Web Mode”, un portal puede soportar ambos o solo uno de los 2. Vamos a “Create New” y en Name le indicamos Web Portal ya que primero veremos este, lo que significa que en la opcion de “Tunnel mode” lo desactivamos y habilitamos la opcion de “Web Mode” donde en “Portal Message” le indicamos un mensaje por ejemplo VPN SSL WEB, en “Theme” seleccionamos un tema skin a eleccion, luego hay varias opciones que veremos mientras hacemos pruebas con la conexion de los usuario para ver que permitimos que muestre y que opcion podrá efectuar el usuario junto con “Predefined Bookmarks”, en “FortiClient Download” lo desactivaremos para que no permita descargar el FortiClient ya que trabajaremos en modo Web y aceptamos para ahora irnos a “SSL-VPN Setting” donde definiremos en qué interfaz estaremos escuchando la VPN y se habilita en la primera opcion “Enable SSL-VPN” y en “Listen on Interface(s)” indicamos en qué interfaz estaremos escuchando por lo que tenemos que agregar la o las interfaces publicas donde tengamos el servicio, en “Listen on Port” pondremos el puerto para escuchar la VPN pero que por defecto viene el 443 que tambien es por defecto el puerto para administrar el fortigate por lo tanto o cambiamos el puerto por defecto de la VPN o cambiamos el puerto de administracion del fortigate o ambos y que en este ejemplo cambiaremos ambos, el de administracion del equipo por el 11443 y el de la administracion de la VPN por el 10443 pero es un problema que muchos no se percatan ya que por defecto vienen los 2 iguales, como es una VPN SSL en “Server Certificate” tendremos que poner un certificado que puede ser autofirmado o uno que compremos y lo cargamos al equipo con la finalidad de que los usuarios puedan entrar con un nombre de dominio “miempresa.com” lo que les aparecerá el candadito verde y no les aparecerá una alerta de certificado, en “Redirect HTTP to SSL-VPN” tiene la intencion de que si el usuario ingresa a la URL del fortigate mediante HTTP y no por HTTPS el equipo lo redirija automaticamente pero no es una buena practica utilizar protocolos sin cifrar como HTTP sobre todo para accesos publicos, luego tenemos “Restrict Acces” que podemos permitir el acceso desde cualquier host o limitar el acceso a ciertos hosts donde con la opcion “+” podremos agregar el objeto mediante las direcciones IP que queremos permitir que se conecten a nuestro fortigate sin embargo una opcion mas interesante es que con el signo “+ Create” podriamos hacer una restriccion del tipo geografica con la creacion del objeto del tipo “Address” donde en “Type” seleccionamos “Geography” y en “Country/Region” lo limitariamos en mi caso a “Chile” para que solo se realicen conexiones dentro de este pais y así tener una barrera en caso de que se quieran conectar de otros lugares gente no deseada pero lleva al inconveniente que si algun usuario valido quiera conectarse desde afuera del pais por algun viaje por ejemplo no podrá hacerlo por lo tanto hay que tenerlo presente segun el requerimiento, en “Idle Logout” es para desconectar a usuarios que estén inactivos por cierto periodo de segundos, en “Require Client Certificate” es para exigir que el usuario tenga instalado un certificado emitido por nuestro fortigate cosa que es muy segura pero la contraparte es que si el usuario se encuentra en un lugar fuera de la region con otro computador no podrá conectarse debido a que no cuenta con el certificado, la seccion de “Tunnel Mode Client Settings” lo dejaremos para la configuracion en modo Tunnel, y finalmente tenemos una seccion de “Authentication/Portal Mapping” donde tenemos que mapear usuarios con el portal que queremos que utilice que en este caso fue el que creamos hace un momento en “SSL-VPN Portals” por lo tanto en “Create New” en “Users/Groups” agregamos Contable y Legales y en “Portal” seleccionamos el que creamos llamado Web Portal y de esta manera estoy mapeando a los usuarios de esos grupos a que utilicen si o si ese portal que creamos y la regla que viene por defecto llamada “All Other Users/Groups” lo que hace es que fortigate nos obliga a mostrar algo a los usuarios que no se encuentren agregados en los grupos permitidos lo que significa que tenemos que setearla y le podremos agregar el mismo portal o crear un portal que no tenga permisos de ningun tipo de conexion web ni por forticlient, de esta manera al seleccionar “Apply” ya tendremos configurado nuestra VPN SSL pero nos alerta que no existen policys que utilicen esta VPN por lo tanto eso haremos ahora en “Policy & Objetcts”, “Firewall Policy” llamada VPN SSL, en “Incoming Interface” utilizaremos la que viene por defecto llamada “SSL-VPN Tunnel interface (ssl.root)”, en “Outgoing Interface” tiene que ser la interna que tiene los recursos de nuestra empresa, en el “Source” ponemos all pero ademas tenemos que ingresar los usuarios o grupos que vamos a permitir que en este caso son los grupos de legales y contable, en “Destination” podriamos crear un grupo que incluya solo los servidores que necesitan acceder los grupos o si son alguna clase de gerentes ponemos all y así podrán acceder a todos los recursos de la empresa, “Schedule” y “Service” ponemos all, la “Inspection Mode” la dejamos en Flow-based, desactivamos el NAT ya que no es una conexion que queremos natear y tambien podriamos agregarle cualquier perfil de seguridad que queramos con la finalidad de proteger los activos de la compañia, hacemos click en “ok” y con esto ya tenemos la politica que permite la conexion a estos usuarios. Ahora nos vamos a conectar a la VPN con la ip del fortigate https://x.x.x.x:10443 donde una vez logeado con los usuarios creados vemos el titulo de lo que pusimos en “Portal Message”, luego tenemos para disparar una conexion rapida con “Quick Connection” y para crear un Bookmark con “New Bookmark”, luego tenemos un historial de conexiones de cuantas veces nos conectamos a la VPN y arriba tenemos el tiempo que llevamos conectados y el trafico de bajada y de subida. Si hacemos click en Quick Connection nos ofrece usar una conexion rapida utilizando el protocolo http y https, o para transferencia de archivos FTP, SMB/CIFS o SFTP, para conexion remota RDP o VNC y para lineas de comandos nos ofrece SSH, Telnet y Ping, por lo tanto si nos queremos conectar por https a algun servidor web dentro de la empresa seleccionamos HTTP/HTTPS e ingresamos la direccion IP del servidor, si queremos conectarnos por SSH seleccionamos esa opcion y nos conectamos con el usuario y la direccion interna por ejemplo root@x.x.x.x y luego nos pedirá la contraseña del usuario root del servidor y ya con esto tenemos acceso mediante ssh por el navegador web y para conectarse utilizando el RDP ingresamos la direccion IP el protocolo por defecto el username y password del acceso en el hosts y en Security tenemos la opcion de usar la encripcion por defecto o Allow the server to choose the type of security que si en caso que no savemos que nivel de seguridad tiene se recomienda esa opcion para que el servidor elija y todo lo demas por defecto
VPN SSL - Introduccion al Client Mode
Ahora trabajaremos en el modo tunel donde se necesita la instalacion del programa FortiClient en el dispositivo donde queremos establecer el tunel con nuestro fortinet y esta es la primera diferencia con el modo web donde no requeriamos ningun tipo de instalacion y la conexion la realizabamos con un navegador directamente y el fortigate era el que conectava los dispositivos en la red. En el modo Tunel se crea un tunel seguro para conectarnos a nuestra compañia y así enviar y recibir datos de forma segura. La ventaja de trabajar con FortiClient con el modo tunel es que no estamos limitados a trabajar con los protocolos que nos ofrece el modo web por lo que de esta forma todo el trafico es permitido de origen a destino, lo que significa que si tenemos algun software que trabaja en algun puerto determinado y que se necesita conectarse a algun servidor detras del fortiget con este modo lo podremos hacer. Cuando instalamos el FortiClient se instala en la computadora un adaptador de red virtual y este es el que establece el tunel. Para empezar a trabajar crearemos un usuario y un grupo para no reutilizar los anteriores y esto se hace en “User & Authentication”, “User Definition”, “Create New”, “Local User” donde nombre tendrá jack y donde en “Extra Info” le asignaremos un grupo al habilitar la opcion de “User Group” y en “+Create” le pondremos el nombre del grupo llamado “ClientVPN” y asignamos este grupo a jack. Lo siguiente que haremos es crear un portal y esto es en “VPN”, “SSL-VPN Portals” y acá tenemos el que creamos anteriormente donde solo permitia la conexion en modo web pero ahora crearemos otro para el modo Tunnel y se realiza en “Create New” donde como nombre pondremos “Client Portal”, y deshabilitaremos la opcion “Web Mode” y el “FortiClient Download” para que no pida descargarlo ya que ya está descargado, “Limit Users to One SSL-VPN Connection at a Time” si se encuentra habilitado solo se podrá realizar una conexion al mismo tiempo y si se deshabilita el cliente podrá conectarse de su pc, celular, etc al mismo tiempo, en “Tunnel Mode” podemos deshabilitar el “Split tunneling” donde si se encuentra deshabilitado significa que todo el trafico de la computadora del cliente pasará por el tunel ya sea el trafico de red interna y el trafico a internet y esto hace que se proteja la navegación con el firewall de la empresa independiente de donde se encuentre el cliente, generalmente las empresas grandes que les otorgan computadoras a sus trabajadores mantienen esta opcion deshabilitada debido a que estos dispositivos se encuentran restringidos sin el usuario administrador y ademas quieren agregar el extra de seguridad cuando las computadoras se conecten y navegan a internet lo hagan a traves de un firewall ya que normalmente no tenemos firewall las personas en nuestros domicilios por lo tanto utilizando el modo “Split tunneling” en modo “Disabled” se aseguran de que el usuario remoto tambien navegue a traves del firewall brindando seguridad pero tambien penaliza el ancho de banda del firewall porque ademas de procesar el trafico de usuarios locales y servidores tambien lo tendrá que hacer en usuarios remotos. En la opcion de “Enabled Based on Policy Destination” significa que dividiremos el trafico (Split) por lo tanto cuando el usuario se conecte a la VPN y quiere cruzar trafico hacia los servidores que estan detras del firewall ese trafico va por la VPN como corresponde, llega a los servicios que nosotros les habilitamos en una policy, pero cuando quiera navegar a internet o acceder a algun recurso que no sea de la compañia ese trafico se realizará por su conexion normal de internet no pasando por la VPN y de esta manera tenemos las aguas divididas quitandole seguridad a la conexion pero nos ahorra proceso y ancho de banda a nuestro firewall. Luego tenemos la opcion de “Source IP Pools” que a diferencia del modo web, forticlient cuando se conecta necesita recibir una direccion IP por defecto y para este caso viene el objeto llamado “SSLVPN_TUNNEL_ADDR1” por defecto creado con 11 direcciones IPs pero que podemos editar o crear nuestro propio objeto si se necesita y que en nuestro caso si nos sirve, al seleccionar ese objeto significa que el origen de las conexiones que se permiten en el tunel VPN son estas direcciones IPs pero no se indica como si fuera un DHCP que esas direcciones se les otorgarán a los clientes ya que eso lo veremos en “SSL-VPN Settings”. Luego tenemos la opcion de “Allow client to save password” que si lo habilitamos le preguntaremos al cliente si quiere guardar su contraseña y las otras 3 opciones son de pago que significa que se conecte de forma automatica, o que mantenga las conexiones activa o utilizar un DNS split que funciona igual que el anterior pero en este caso orientado a servicio DNS. La opcion de “Host Check” significa que se realizará un chequeo de la computadora antes de permitir la conexion brindando mas seguridad a la empresa donde en el tipo será que el host tiene que tener un antivirus o que tiene que tener el firewall habilitado de la computadora o ambos pero solo funciona con sistenas Windows y si el cliente tiene lnux y habilitan esto no se podrá conectar. En “Restrict to specific OS Version” tambien podemos solo habilitar SO que nosotros queramos y se encuentra la opcion de que el sistema operativo tiene que estar actualizado en “Check up to date”. Hacemos click en Ok y ahora vamos a configurar en “VPN”, “SSL-VPN Settings”, donde ya sabemos las configuraciones que ya vimos pero veremos las otras que nos saltamos debido a que eran orientadas a FortiClient como por ejemplo “Tunel Mode Client Settings” donde acá tenemos que indicar el rango de direcciones IP que le daremos a los clientes donde si indicamos “Automatically asign address” utilizará el rango de direcciones ip que viene por defecto igual al del objeto anterior y si indicamos “Specify custom IP ranges” tendremos que ingresar el objeto creado con el rango indicado de direcciones IPs que tiene que ser el mismo rango que le indicamos en el portal. En “DNS Server” le indicaremos cual servidor le daremos al cliente donde si indicamos “Same as client system DNS” significa que le daremos el mismo DNS que utiliza nuestro fortigate o podemos especificar con la opcion “Specify” si nosotros no tenemos recursos internos que el usuario necesite resolver por nombre como un Active Directory podemos indicar cualquier DNS por ejemplo los de google pero si nuestra empresa tienen un DNS propio y el usuario necesita resolver esos nombres acá deberiamos poner por ejemplo la ip del DNS Server del Active Directory. En la seccion de “Authentication/Portal Mapping” es donde mapeamos a los usuarios con el portal y en este caso agregamos este nuevo usuario en “+Create New”, “Users/Groups” agregamos el grupo “ClientVPN”, en “Realm” lo dejamos en “Default realm” debido a que es un FortiClient y en “Portal” ingresamos el portal recien creado llamado “Client Portal”, y una vez que tenemos estas configuraciones aplicamos y nos quedaria crear una policy distinta a la que hemos creado donde en nombre le pondremos VPN SSL CLIENT, el “Incoming Interface” es el mismo de la VPN “SSL-VPN tunnel interface”, “Outgoing Interface” indicamos “internal”, “Source” indicamos en la pestaña “Address” all y en la pestaña “User” indicamos el grupo ClientVPN que creamos hace un momento, en “Destination” debido a que habilitamos el Splitt tunneling necesitamos poner la red de destino que queremos que nuestros usuarios remotos accedan por lo tanto tendremos que crear una red en “+ Create”, “Address” y en “Name” le indicamos r.192.168.1.0 (r de red), en “IP/Netmask” indicamos la red 192.168.1.0/24, click en Ok y ponemos este objeto en “Destination” y esto es obligatorio debido a que el al cliente que se conecta necesitamos pushearle una ruta hacia la red interna de la compañia y esa ruta la determina desde la policy y es por eso que no podemos poner all en Destination debido a que necesita el dato de la red de destino, “schedule” always, “Service” all, y el NAT es optativo dependiendo de como se encuentra configurada la red y ya con esto esta configurado del lado del servidor y ahora solo nos queda instalar el FortiClient y luego de ejecutarlo tenemos que pinchar en Configure VPN donde ponemos los datos de nuestra SSL-VPN, en Connection Name ponemos por ejemplo Test-1, en Remote Gateway ponemos la IP del equipo fortigate, en puerto ponemos el nuevo puerto modificado en SSL-VPN Settings que es el 10443 y como no tenemos certficado ponemos None y acemos click en save donde ahora nos pedirá la contraseña del usuario y una vez que esta establecida la conexion podemos verificar los usuarios conectados en “Dashboard”, “Users & Devices”, “Firewall Users” donde podriamos ver al usuario jack conectado a nuestra VPN y un comando importante que podemos ingresar en el lado del cliente es “route print” para poder ver todas las rutas que tiene cargada la computadora luego de haber conectado al FortiClient donde vemos la ruta que ingresamos en la policy en destination address la red 192.168.1.0 pero tambien hay otra forma de configurar esta ruta y es en “SSL-VPN Portals” en “Routing Address Override” y si agregamos una red ahí hará lo mismo que en la policy pero ahora la de la policy no la tomará en cuenta en caso de estar agregada allá es por eso que se debe coordinar el como le cargaremos las rutas a los usuarios, ya sea en la policy o en SSL-VPN Portals
VPN SSL - Modos de Split Tunnel
En la clase anterior trabajamos con el Split tunneling en modo “Enabled Based on Policy Destination” donde vemos que la ruta del cliente se carga en base a lo que configuramos en la policy y en esta ocacion trabajaremos con “Enabled for Trusted Destinations” lo que significa que no sirve la ruta de la policy pero si agregamos un host en “Routing Address Override” significa que el cliente no tendrá acceso al host que indicamos en ese apartado ya que se toma como una restriccion a ese host en particular y en caso de que no queramos restringir ningun host al cliente entonces tenemos que trabajar con la opcion anterior que es “Enabled Based on POlicy Destination” y por ultimo tenemos la opcion de “Disable” lo que hace que desaparezca el “Routing Address Override” ya que al desactivar el “Split Tunneling” significa que absolutamente todo el trafico pasará por la VPN lo que significa que si queremos que los usuarios tengan internet debemos crear un policy que indique que los clientes de las VPNs tengan salida a internet y esto se hace como todas las policys donde en nombre indicaremos VPN SSL INTERNET, “Incoming Interface” sera SSL-VPN tunnel interface, “Outgoing Interface” sera la salida en internet que en este caso será la WAN1 o puede ser un SDWAN dependiendo de lo que nosotros tengamos, en “Source” ponemos all y ClientVPN, en “Destination” si el all ya que es para salida a internet y requerimos de NAT para salir a internet y ya con esto los usuarios de VPN pueden salir a internet. Y esta es la diferencia de trabajar con o sin Split Tunneling y es un concepto que es muy importante debido a que dependiendo a las necesidades de la empresa tal vez queramos que los usuarios naveguen a internet a traves de nuestro firewall brindando las protecciones que conocemos con los perfiles de sguridad o si solo queremos que se conecten y accedan a los recursos de la empresa y cuando quieran navegar por internet lo hagan por su propia conexion
Restriccion de Hosts
Para limitar las conexiones VPN-SSL a ciertas MAC ADDRESS de computadoras remotas se hace desde la linea de comando en la configuracion del portal;
config vpn ssl web portal;show;para ver el nombre del portaledit Client Portal;el nombre del portal que creamosget;para ver las opciones a configurar pero a nosotros nos interesa mac-add-checkset mac-addr-check enable;para habilitar y con esto se habilitan otras opcionesget;para ver las opciones nuevas habilitadas que configuraremos ahora y verificamos que mac-addr-action está en allow que significa permitir las mac que ingresemos a continuacionconfig mac-addr-check-rule;aca ingresamos las mac addres que permitiremosedit 1;para agregar una por una la mac que queremos habilitarget;para agregar la mac en mac-addr-listset mac-addr-list a1:b2:c3:d4:e5:f6;ingresamos la mac con dos puntos(:) que queremos habilitarend;end;
para deshabilitar este control de seguridad de conexiones vpn-ssl a ciertas mac que nosotros ingresamos se realiza simplemente desactivando la opcion de mac-addr-check;
config vpn ssl web portal;edit Client Portal;config mac-addr-check-rule;get;set mac-addr-acheck disable;para desactivar ese filtroget;para verificar que se encuentre desactivado y sin las otras opcionesend;
VPN SSL - Monitor and Logs
Ahora veremos como poder monitorear la actividad de los usuarios mediante las VPN SSL y esto se hace en “Dashboard”, “Network”, “SSL-VPN” y si lo expandimos veremos los usuarios conectados, “Remote Host” es la direccion IP publica que se está conectando, la duracion de la conexion y las conexiones que lleva establecidas en caso de tener mas conexiones al mismo tiempo y si abrimos “View Connection Details” veremos en “Tunnel IP” la direccion IP que recibe del tunel. Tambien podemos ver los logs en “Log & Report”, “Events”, “User Events” veremos las acciones de login y logout. Otra serie de logs interesantes para ver es en “VPN Events” donde veremos lo relacionado a los tuneles ssl cuando se levantan, se caen o tienen algun error. Ahora veremos el Timer que ya habiamos dejado en 3000 segundos si el usuario no tiene actividad en la configuracion de “SSL-VPN Settings” pero desde esta pantalla accederemos a la CLI para poder modificar el timer total de la conexion independiente de su inactividad y por defecto viene configurado en 28800 segundos (8 horas)
get | grep time;para ver las configuraciones de los timerset auth-timeout 28800;para modificar el limite de tiempo por conexionset login-timeout 60;es para modificar los segundos que el FortiClient puede esperar para establecer la conexion
VPN SSL – Usando un Fortigate como cliente VPN SSL
Cuando trabajamos con algun proveedor que nos bloquee algún puerto TCP o UDP tenemos esta alternativa para la conexión con VPN-SSL pero utilizando un fortigate como cliente en vez de instalar el Forticlient en las computadoras. Lo primero que necesitaremos es un certificado y la CA que lo firmó, está CA la entrega la empresa junto con el certificado y el key file el CA que es reconocida como la que firmó el certificado. Una vez teniendo esos elementos necesitamos importarlo al fortigate servidor en “System”, “Certificates”, “Create/Import” y seleccionamos “Certificate” y luego seleccionamos en “Import Certificate” y en “Type” seleccionamos “Certificate” donde ingresamos el Certificate file, luego el Key file y la password correspondiente, ahora vamos a importar la CA en “System”, “Certificates”, “Create/Import” y seleccionamos “CA Certificate”, en “Type” seleccionamos File y subimos la CA que nos brindó el certificado y ahora crearemos un usuario del tipo local llamado VPN porque no es para algún usuario en particular si no mas bien será utilizado por el fortigate que será de cliente y no se usará grupo. Ahora necesitamos un usuario PKI y para que aparezca esa opcion tenemos que crear al menos un usuario PKI por la CLI por lo tanto en la CLI escribimos
Config user peer;acá se crean lo usuarios tipo PKIEdit <nombre del certificado>;es recomendable poner el nombre del certificadoGet;para ver las opciones y de estas tenemos que configurar caSet ca <nombre del ca>;acá ponemos el nombre de la CAShow;para ver que solo tenemos el nombre y la CAEnd;para guardar
Ahora si refrescamos la pagina, veremos que en la sección de “User & Authentication” aparecerá la opcion “PKI” y encontraremos el usuario que se a creado donde si lo abrimos veremos que falta solamente el “Subjetct” y que pondremos el que está en “Certificates”, “Subject” lo que copiaremos y pegaremos. Ahora que ya tenemos los certificados, la CA y el usuario local y el usuario PKI programaremos la VPN y para eso lo primero es programar un portal pero en este caso utilizaremos el que viene por defecto llamado “full-access” que ya viene con el “Tunnel Mode” y en “Enabled Base don Policy Destination” junto con el pool de dirección IP por defecto y en “SSL-VPN Settings” utilizamos el puerto correspondiente, el puerto utilizaremos el 10443, el “Server Certificate” utilizaremos el que importamos y en “Authentication/Portal Mapping” podríamos utilizar también el que viene por defaul que incluya a todos los usuarios. Ahora aplicamos y en la misma pantalla vamos a la CLI para configurar unos datos que no están en la GUI con la idea de hacer un enforce para que el cliente utilice el usuario y la PKI con la idea de requerir un certificado
Config authentication-rule;Show;vemos que no tenemos nadaEdit 1;Set client-cert enable;Get;Set user-peer <nombre usuario pki>;Set users <nombre de usuario>;ingresamos el nombre de usuario localSet portal full-access;End;
Ahora nos resta configurar la policy que permitirá el trafico a los equipos que se encuentran detrás del fortigate cliente en “Policy & Objects”, “Firewall Policy”, “Create New”, “Name” VPN SSL, “Incoming Interface” SSL-VPN Tunnel interface, “Outgoing interface” el puerto de LAN, “Source” all y el usuario VPN, “Destination” como es una VPN del tipo Client que utiliza Split Tunneling necesitamos colocar el objeto address con la dirección de destino para que la pueda cargar como ruta en el cliente en “+Create”, “Address”, “Name” r.10.10.2.0/24, y en “IP/Netmask” 10.10.2.0-24 y la ponemos como destino y dejamos el NAT habilitado y luego hacemos click en ok y con esto del parte del servidor estaría listo por lo que ahora trabajaremos en el FortiGate Cliente donde también importaremos los certificados y después la CA con los mismos archivos que usamos en el fortigate servidor. Adicional a esto necesitamos realizar unas configuraciones adicionales en el cliente que no se hicieron en el servidor como por ejemplo crear una interfaz del tipo SSL. Estas se hacen en “Network”, “Interfaces”, “Create New”, “Interface”, y en “Type” será SSL-VPN Tunnel, en “Name” le pondremos SSL_CLIENTE, y la asociaremos a una interfaz de internet en “Interface” que puede ser wan1 y le habilitamos HTTPS, HTTP y PING y al guardar los cambios veremos que esa interfaz queda asociada a la wan1 como si fuera una interfaz de IP-SEC y ahora vamos a la creación del usuario PKI mediante la CLI con los siguientes comandos;
Config user peer;Edit <nombre del certificado>;Get;Set ca <nombre de la CA>;End;
Y ahora refrescaremos la pagina del fortigate para que aparezca el menú del PKI y luego vamos a editar el usuario para ingresar el subjet por lo tanto primero copiaremos el subject desde “Certificates” y ahora vamos a “User & Authentication”, “PKI” y pegamos el nombre en “Subject” y ahora vamos a “VPN”, “SSL-VPN Clients”, “Create New” y en “Name” le podríamos poner Cliente SSL, “Interface” seleccionamos la interfaz creada hace un momento SSL_CLIENTE, en “Server” le pondremos la IP del fortigate servidor, “Port” el puerto que habíamos puesto el 10443,”Username” el usuario VPN que creamos en el servidor con su password, habilitamos “Client Certificate” y seleccionamos el que importamos y luego en “Peer” seleccionamos el usuario que creamos en user authentication y luego aceptamos y veremos el cliente que acabamos de programar y ahora crearemos la policy de nombre VPN SSL, “Incoming Interface” es la red interna, “Outgoing Interface” es la interfaz que creamos llamada SSL_CLIENTE, “Source” será toda nuestra red (all) o la red que queramos, “Destination” all, en “Service” all y dejamos el NAT habilitado. De esta forma hemos creado un túnel SSL utilizando un equipo fortigate como cliente y otro equipo fortigate como servidor.







